前言:
我们练习 SQL 时,总会自己创造一些测试数据或者网上找些案例来学习,其实 MySQL 官方提供了好几个示例数据库,在 MySQL 的学习、开发和实践中具有非常重要的作用,能够帮助初学者更好地理解和应用 MySQL 的各种功能和特性,特别是练习 SQL 的好帮手。
官方示例数据库介绍
示例数据库可以用于学习和测试 MySQL 的各种功能,包括但不限于 SQL 查询、存储过程、触发器、视图等。以下是一些官方提供的示例数据库以及它们的简要介绍:
- sakila: 这是一个模拟的在线 DVD 租赁业务的数据库。它提供了一个标准数据库模式,用于演示 MySQL 的各种功能特性,如视图、存储过程和触发器。sakila 数据库相对复杂和完整,适合用于测试和学习。
- employees: 这是一个经典的员工管理数据库,用于展示基本的数据库设计和 SQL 查询,适用于练习JOIN操作、分组统计、子查询等SQL技能,以及理解数据库设计中的实体关系。
- world: 这是一个小型的示例数据库,通常用于演示 SQL 语句和基本的数据库操作,适合初学者用来学习基本的SQL查询语句,如排序、筛选、计数等。
- world_x: 这个数据库是基于 world 修改后的版本,主要用于测试 MySQL 5.7 之后提供的文档存储功能和 X DevAPI。它包含了文档存储的示例和相关的数据模型。
- menagerie: 这是一个简单的示例数据库,通常用于演示基本的数据库操作和概念。
- airportdb: 这是一个大型数据集,旨在与 Oracle Cloud Infrastructure (OCI) 和 AWS 上的 MySQL HeatWave 一起使用,用于复杂的分析查询,个人测试一般很少用。
示例数据库下载链接:https://dev.mysql.com/doc/index-other.html 。找到下载页面的 Example Databases 这一栏,可以下载对应的示例数据库,Linux 系统可以下载对应的 tar.gz 压缩文件,Windows 系统下载 zip 压缩文件,官方也提供了使用说明文档。
这里为了方便各位进行导入测试,笔者将整理好的 SQL 文件放在网盘里,有需要的读者自取哦!下载链接: https://pan.quark.cn/s/698c335220e3
employees 与 sakila 示例库详解
目前最常用的示例数据库就是 employees 和 sakila 了。如果你已经导入了示例数据库,那么请打开这俩数据库,我们一起来详细了解下。
employees 顾名思义就是员工数据库,包含了 6 个表(dept_emp、dept_manager、titles、salaries、employees 以及 departments),大约 400 万条数据(需要约 160 MB 磁盘空间)。Employees 数据库的模式结构如下图所示:
- departments:存储部门信息,包含 dept_no(部门编号)和 dept_name(部门名称)字段。
- employees:存储员工基本信息,包括 emp_no(员工编号)、birth_date(出生日期)、first_name(名字)、last_name(姓氏)、gender(性别)和 hire_date(入职日期)字段。
- dept_emp:记录了员工与部门之间的关联关系,包含 emp_no(员工编号)和 dept_no(部门编号)字段。
- dept_manager:记录了部门经理的信息,包含 dept_no(部门编号)和 emp_no(经理编号)字段以及开始及结束日期字段。
- salaries:记录了员工的薪资信息,包含 emp_no(员工编号)、salary(薪水)、from_date(开始日期)和 to_date(结束日期)字段。
- titles:记录了员工的职位信息,包含 emp_no(员工编号)、title(职位名称)和 from_date(开始日期)及 to_date(结束日期)字段。
如果你想练习SQL查询,可以参考这个链接:https://www.cnblogs.com/stream886/p/6254709.html
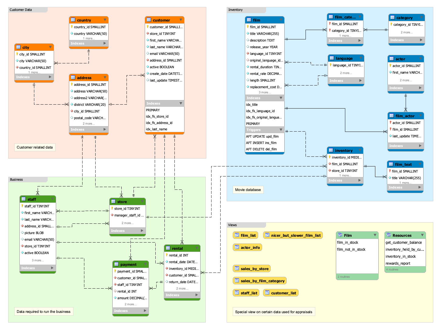
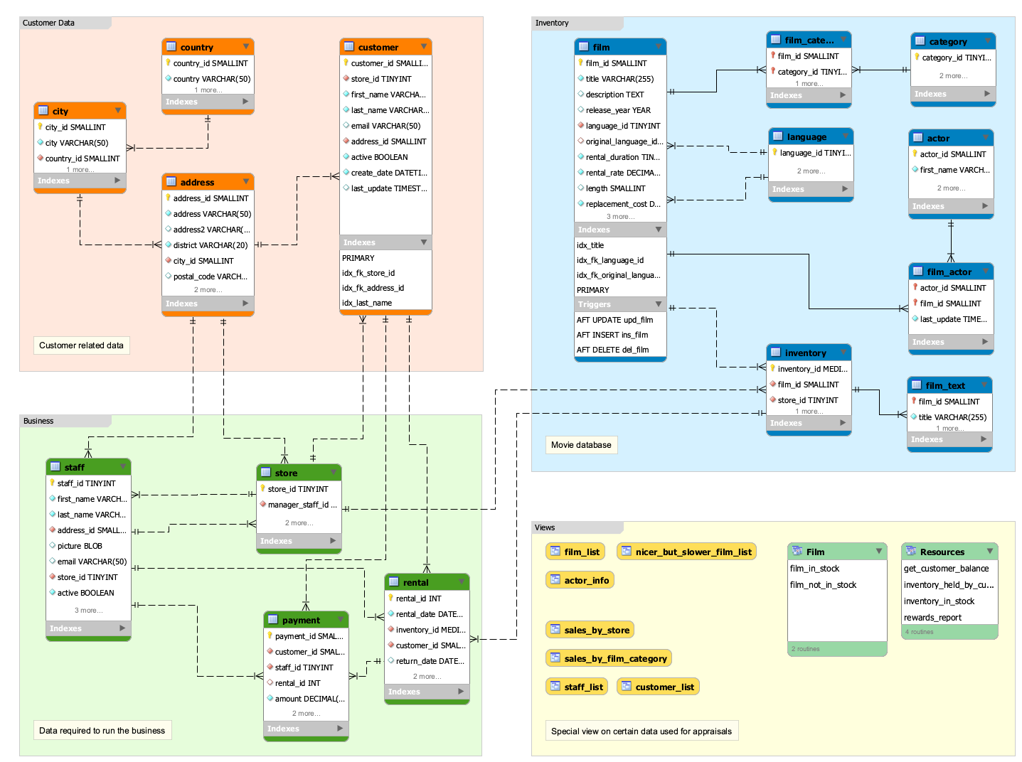
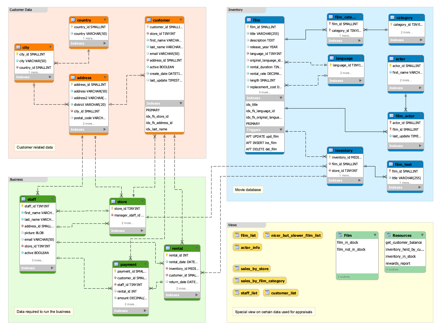
相比较而言,sakila 库要复杂许多,包含了丰富的数据表结构和数据,适用于演示和教学目的。它包括演员(actor)、电影(film)、库存(inventory)、租赁(rental)等表,以及视图、存储过程和触发器的示例,展示了 MySQL 的高级功能。下图是 sakila 库的架构示意图:
参考官网:https://dev.mysql.com/doc/sakila/en/sakila-usage.html 链接可以学习下部分查询示例。如果你熟练使用 ChatGPT 等大模型的话,可以让它以示例数据库为准给你出几道查询题目哦。
总结:
本篇文章介绍了几个 MySQL 官方示例数据库,对于初学者而言还是很有帮助的,可以练习 SQL 文件执行、SQL 查询、以及数据库各对象之间的关联等等。有需要的读者,可以点击链接:https://pan.quark.cn/s/698c335220e3 ,笔者已经将各示例数据库导入脚本汇总好了,直接命令行或客户端执行导入即可。
参考:
