点赞 + 关注 + 收藏 = 学会了
欢迎关注👉ComfyUI 中文教程
Stable Diffusion 的 WebUI 版本已经有点吓人了,ComfyUI 更可怕!
那黑不溜秋的界面,一大串又长又乱的工作流,看着就没胃口。
但 ComfyUI 作为 Stable Diffusion 最火的客户端,不仅在操作上比 WebUI 更灵活,更重要的是最近新冒出来的模型(比如 SD 3.0、Flux)都是优先支持 ComfyUI。所以学习 ComfyUI 是很有必要的。
本文先介绍一下新版 ComfyUI 的操作界面,下一篇再介绍 ComfyUI 的工作流。
新版的 ComfyUI 在 UI 布局上做了很大的改造,我个人觉得相比起旧版 UI 会更加合理。
用不习惯新版 UI 的工友,可以在 设置 - Comfy - 菜单 这里调整成 “禁用” 状态,界面就会变回旧版 UI 了。
回到新版 UI 界面。
新版的界面会更加简洁,给工作流腾出更大的操作空间。
侧边栏
在界面左侧的侧边栏,从上往下依次是队列、节点库、模型库、工作流、主题切换、设置。
队列可以查看到你之前生成过的图片,每张图片的左下角都有一个时间,表示在你的设备上生成这张图片所使用的时间。
在图片上方点击鼠标右键会弹出一个菜单。
- 删除:不想要哪张图片就点击删除。
- 加载工作流:可以将渲染这个图片的参数加载到当前的工作流里面。
- 转到节点:聚焦到工作流最后的“保存图形”节点。
点击图片上的小眼睛可以放大预览图片。
电脑屏幕比较小的工友,可以在设置里面将侧边栏的尺寸调小一点,也可以将侧边栏放在界面右侧。
设置 - 外观 - 侧边栏
在节点库可以看到已经安装好的节点。节点是 ComfyUI 工作流里的一个工作步骤,可以理解为一个功能模块。每个节点负责一个小的、单一的任务。
可以在节点库里将需要用到的节点拖拽到工作区。
如果现有的节点不能满足你的需求,可以在“管理器”里搜索和安装新节点。
模型库是已经下载到你本地的模型。
工作流面板能查看你历史保存过的工作流记录,选中某个工作流右键可以插入到当前工作区,也是挺高频使用的一个功能。
如果不喜欢乌漆麻黑的界面,可以点击页面左下方的“切换主题”按钮,一键开灯。
最后一个是设置按钮,点开后可以唤出设置配置窗口。
菜单栏
在页面顶部有一个菜单栏。左侧可操作的菜单分别是工作流、编辑、帮助。
工作流可以加载和保存工作流。
对于小白来说,不小心删掉当前工作区的所有节点,不知所措的时候,可以在“浏览模板”里加载 ComfyUI 给你准备好的工作流 Demo。
编辑和帮助都是比较简单的功能,这里就不过多讲解了。
在菜单栏的右侧,左边第一个按钮“文A”的作用是切换 ComfyUI 界面语言,这个按钮需要安装了“AIGODLIKE-COMFYUI-TRANSLATION”插件才会出现的。
“AIGODLIKE-COMFYUI-TRANSLATION”插件的安装教程在 『ComfyUI』汉化软件 里介绍过,有需要的工友可以点开看看。
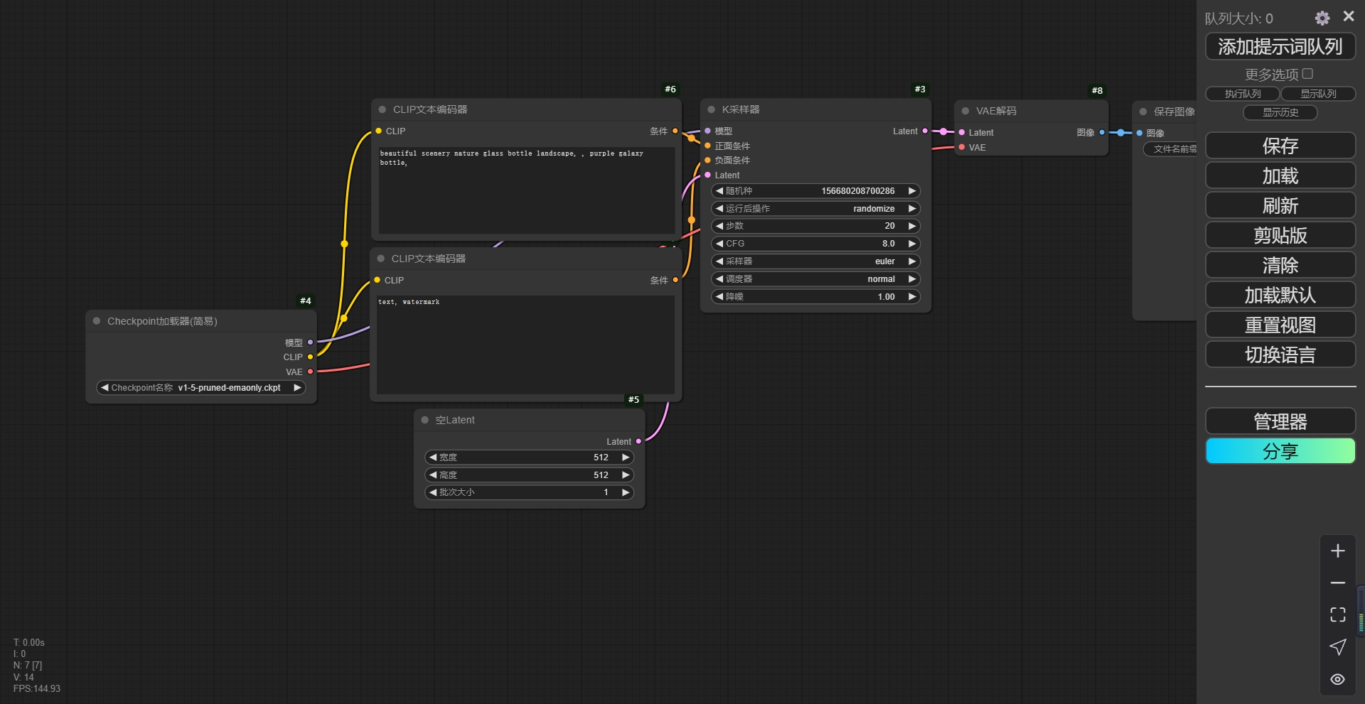
旁边的“管理器”就是 ComfyUI 管理器了,可以管理节点和模型。
再往右这3个小按钮不太常用,它们可以卸载模型、清缓存、分享工作流到网上。
工作区
ComfyUI 界面中心区域是工作区,这是我们操作最频繁的地方。
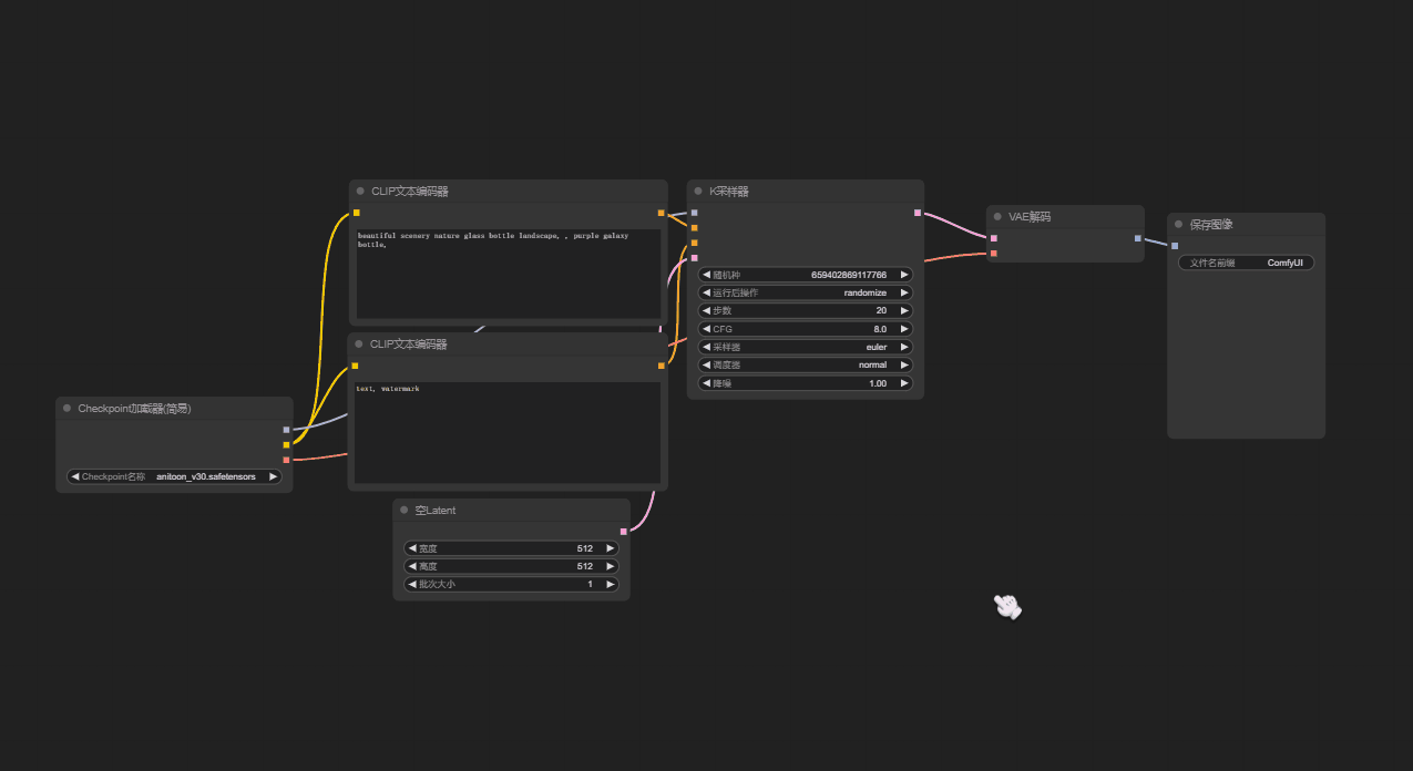
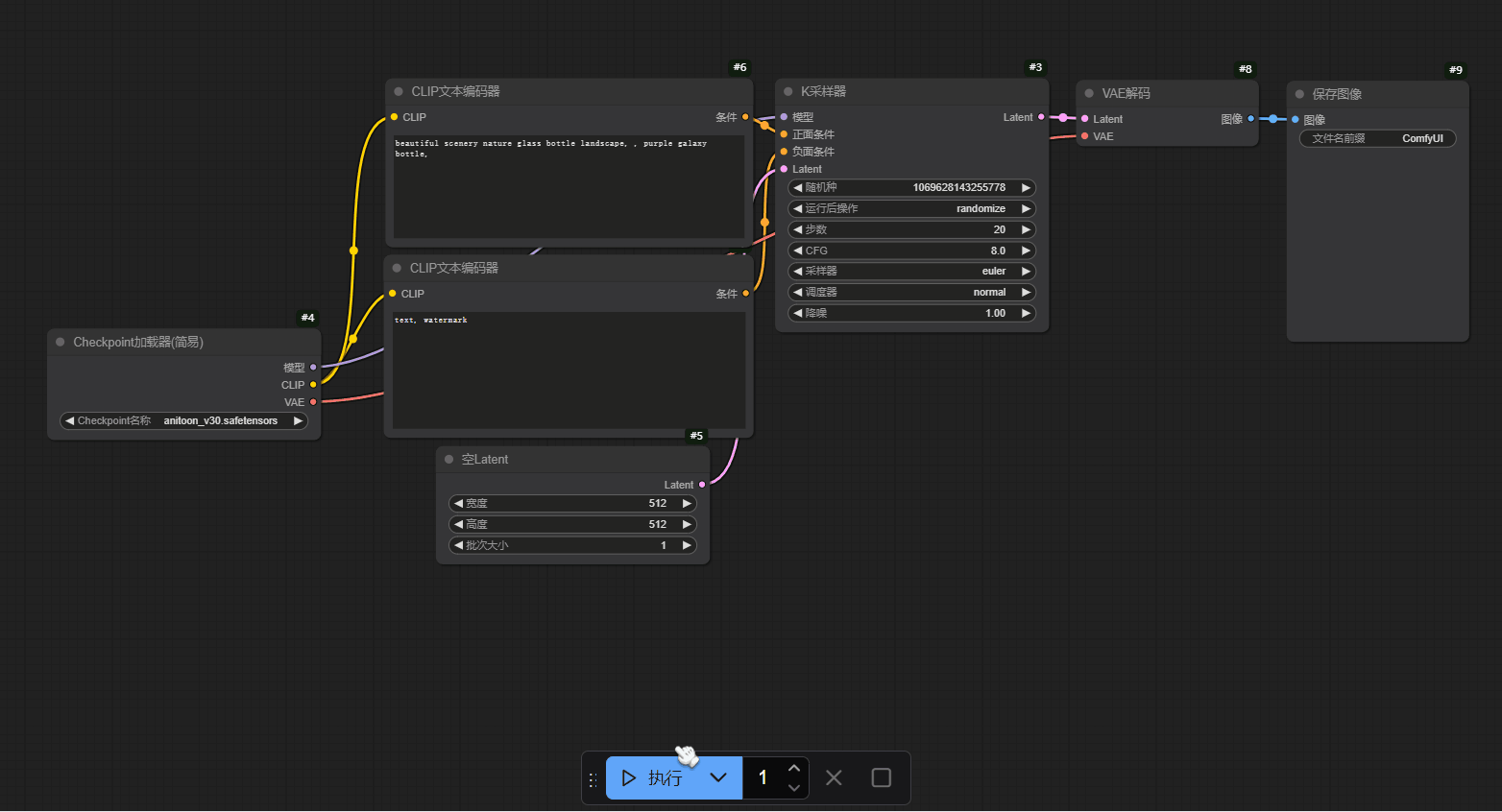
上图红框部分就是工作流,工作流由节点组成。关于工作流我会开一篇文章专门讲解,本文先不关注这里。
下方蓝框选中的区域是一个快捷操作区域,点击“执行”就开始运行当前工作流。
“执行”按钮旁边的数字是控制当前要任务要执行多少次,如果设置成2就重复执行2次当前工作流,会生成2张图。
最右侧的两个按钮分别是“取消当前任务”和“清除待处理任务”。就字面意思,不过多解释了。
在实用 ComfyUI 时,如果全不操作都依靠鼠标来点击菜单功能,这样太低效了。
ComfyUI 设置了很多快捷键,可以在 设置 - 快捷键 里面根据你的习惯配置一些快捷键。
本文介绍比较常用的快捷键操作。
通过滚动鼠标滚轮可以缩放工作流的展示大小。
在画布空白处按住鼠标左键可以拖动视图。
在工作区空白处双击鼠标左键可以新建节点。
按键盘的 Ctrl + Enter(回车键)可以立刻执行当前工作流。
按住键盘 Ctrl + 鼠标左键框选操作,可以批量框选节点(没按住 Ctrl 键的话会变回默认的拖拽画布操作)。
如果需要移动已经框选中的节点,需要按住 shift + 鼠标左键移动。如果不按住 shift 直接拖动节点的话只能拖动单一节点。
其他常用的快捷键在 ComfyUI 文档里也有介绍:https://github.com/comfyanonymous/ComfyUI
以上就是本文的全部内容了。想了解更多 ComfyUI 用法的工友欢迎关注 ComfyUI 中文教程
