觉得风之馨的文章对你有用的话,记得点赞、关注加星标哦!
今日给大家分享一个借助ai创作工作流的agent,这是全球第一个vibe Workflow平台,对于大多数小白来创作工作流超级繁琐,要理解工作流的各种节点和变量,现在它出现了,你说啥那你就可以做啥。
这个平台就和vibe code一样,只要你给想法就能帮你生成自动化工作流,对于小白来说轻松可以搭建工作流。
进入实操之前先给大家普及一下工作流的含义,工作流就是你把某个工作流程拆成若干个可以自动执行的步骤,让AI根据步骤帮你完成。
比如你要做一个AI视频,你需要先生成文案->根据文案设计脚本->根据脚本生成分镜图片->分镜图片转换成分镜视频->拼接视频->添加bgm
换成之前你需要每个步骤搭建成节点,然后串成一条工作流,常用的是coze、dify和n8n,现在通过对话式就可以帮助大家完成简单的工作流,可以在未学习完工作流之前先给自已提效。
接下来教大家学习一下如何玩转这个平台。
1.打开refly平台
网址: https://refly.ai/workspace
目前注册使用前需要邀请码,需要加我备注获取,进入首页可以看到很多线程的工作流,可以花费积分进行进行使用
比如我想做一个风之馨社群日报工作流,通过整理国内外关于ai的最新10条资讯,生成资讯卡片,然后发送我的邮箱,只需要点击my workflow,点击Create Workflow
进入创作工作流页面,左边一个对话框,右边就是我们熟悉的工作流搭建界面
输入需求: 获取国内外关于ai的最新10条资讯,生成资讯卡片,然后发送我的邮箱
当我们描述的信息不够准确,它会主动提出几个关键信息让我们确认,只需要把信息补全,点击发送即可
他会自动帮我们生成对应节点去处理信息
整个工作流还是很完整生成,点击approve
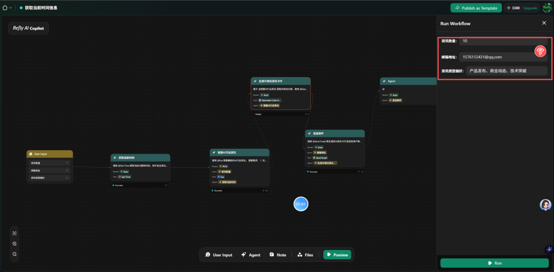
完整的工作流显示在画板上,点击run,看一下效果
运行工作流可以自定义条数,邮箱地址和内容类型,点击发送
工作流的执行过程:
真的还不错哟,整个过程非常顺畅,生成的效果还不错,有点东西。
生成的工作流支持我们进行二次编辑,用什么模型,提示词都支持自定义修改
这个还集成了最新的nano2大模型真的还不错
如果你想自已添加节点,点击这个进行添加,还是比较方便的
整体体验下来我个人觉得非常不错,的确能帮助到小白轻松搭建工作流,让任何人只要有idea就能创作属于自已工作流,为自已工作/日常提效。最重要它生成的工作流可以发布到市场,别人用你需要付费。
我的应用链接:https://refly.ai/app/wfa-et4ddnf1xftahtmbz8x50j37
随的AI迅速发展,让每个人对于各种技术达到了一种平权状态,只要你有idea,AI都能帮助你快速制作,验证你的思想,对于明年的智能体俱乐部和视频俱乐部的规划将会进行全面升级,让我感受了这个时代真的有很多红利机会,愿君与我同行。
快去动手试试吧!
如果觉得风之馨的分享不错,随手点个赞、在看、转发三连吧,如果想第一时间收到推送,也可以给我个星标⭐~谢谢你看我的文章,我们,下次再见。
大家可以加风之馨微信,免费进《风之馨AI交流群》,一起交流AI相关知识,抹平信息差,不被割韭菜!
我的微信号:A18206083581,也可以扫码加我!
往期精选 点击即看
风之馨小报童整套内容分享体系(ai绘画+ai视频+rpa+其它)正式开放
还在手动做对比图?利用AI做对称构图,让你的产品图自己"说话"
宠物赛道变天了!利用AI做宠物"相声"视频,10条视频直接起飞
太邪修!利用AI制作鬼谷子智慧视频,数据好到爆,多种变现方式快去做
太邪修了!利用AI制作道家反内卷视频,22条作品,涨粉11w,快去做
太邪修了!利用AI把知识库轻松做成课程、培训视频,效率增加100%
太邪修了!利用AI一句话就能自动化生成爆款视频,无需剪辑,强的离谱
#ai #ai工具 #风之馨#ai案例
