模型下载网站
C站
LIBLIBAI
模型保存路径
大模型:SD根目录/models/Stable-diffusion/模型文件名
Lora:SD根目录/models/Lora/模型文件名
VAE:SD根目录/models/VAE/模型文件
ControlNet:SD根目录/models/ControlNet/模型文件名
embe:SD根目录/models/embeddings/模型文件名
模型类型校验
链接:Stable Diffusion 法术解析
说明:可以用来校验这个模型是什么类型,例如:Lora,VAE,大模型 等
ComfyUI 模型下载方式
C 站
1)打开想要下载的模型
例如:https://civitai.com/models/138583/3dsdxl
2)在下载按钮那里右键
3)复制下载链接
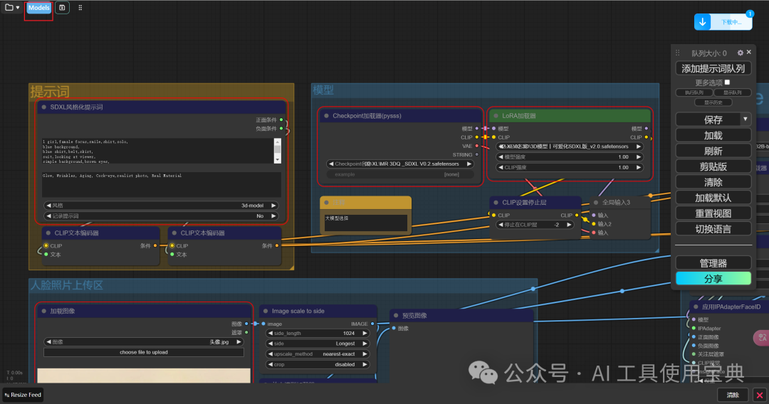
4)打开 ComfyUI,并点击左上角 Models
5)点击安装
6)点击自定义 url 安装
7)粘贴 url,选择存放的文件夹,然后点 Confirm
FAQ
下载报错
原因:有的是需要登录后才能下载的,而 ComfyUI 没有配置 API key 导致的报错
解决
1)进入 C 站设置
2)点击创建 API key
3)点击复制
4)点击 Set Civitai API Key
ComfyUI 左上角 Models》Install Models
5)粘贴 Api key,并保存
6)再次安装即可成功下载
LIBLIBAI
1)输入关键词,然后搜索
2)点击下载
3)点击完整下载记录
4)点击复制
5)点击 Custom URL Install
打开 ComfyUI,左上角 Models》Install Models
6)粘贴下载链接
