1.摘要
本文介绍了2024年最新版IntelliJ IDEA的下载和安装过程,包括IntelliJ IDEA介绍、Java和JDK的介绍、如何选择社区版和商业版、Java环境的搭建、讲解了JDK的下载安装及配置。同时,文章还简要概述了Java语言的特点和适用场景,是Java初学者的入门指南。
2.IntelliJ IDEA介绍
IntelliJ IDEA 是由 JetBrains 公司开发的一款强大的集成开发环境(IDE),主要用于 Java 语言的开发,但它也支持多种其他编程语言和框架,包括但不限于 Kotlin、Groovy、Scala、Clojure、JavaFX、JVM 语言、Android 开发、Web 开发(包括 HTML, CSS, JavaScript, TypeScript, Angular, React, Vue.js 等)、数据库开发以及更多。
2.1 IntelliJ IDEA 主要特点
- 智能代码编辑:提供智能的代码补全、代码分析、自动重构工具,以及快速修复代码问题的建议。
- 强大的调试工具:内置了一个功能完备的调试器,支持断点、步进、变量监视和评估表达式。
- 版本控制集成:支持 Git、SVN、CVS 等多种版本控制系统,方便代码的版本管理和团队协作。
- 测试工具:支持单元测试和测试驱动开发(TDD),包括JUnit、TestNG、Mockito 等测试框架。
- 数据库工具:提供数据库工具,支持连接、操作和查询数据库,以及生成数据库模型。
- 插件生态系统:拥有丰富的插件市场,用户可以根据需要安装插件来扩展 IDE 的功能。
- 跨平台:支持 Windows、macOS 和 Linux 操作系统,提供一致的开发体验。
- 性能优化:针对大型项目和复杂的企业级应用进行了性能优化,确保流畅的编码体验。
- Web 开发:提供了对现代 Web 开发技术的支持,包括前端框架和后端框架。
- 远程开发:支持远程开发,可以在远程服务器上运行和调试代码。
2.2 社区版和商业版区别
IntelliJ IDEA 由 JetBrains 公司开发,提供两个主要版本:社区版(Community Edition)和旗舰版(Ultimate Edition)。以下是两个版本的主要区别:
IntelliJ IDEA Community Edition(社区版):
免费和开源:社区版是完全免费的,并且是开源的,遵循 Apache 2.0 许可。
基本功能:提供基本的 IDE 功能,包括代码编辑、智能代码补全、代码分析、版本控制集成等。
JVM 语言支持:支持 Java、Kotlin、Groovy 和 Scala 等 JVM 语言的开发。
Android 开发:支持 Android 应用开发。
插件生态系统:可以通过插件扩展功能,但与旗舰版相比,内置的插件和支持的功能较少。
适合用户:适合学生、开源项目开发者和个人开发者,或者那些不需要旗舰版提供的高级功能的用户。
IntelliJ IDEA Ultimate Edition(旗舰版):
付费:旗舰版是商业软件,需要购买许可证来使用。
高级功能:除了社区版提供的所有功能外,还提供了一系列高级功能,包括但不限于:
Web 开发:支持 HTML, CSS, JavaScript, TypeScript 等 Web 技术,以及现代前端框架和库。
数据库工具:提供更高级的数据库开发和 SQL 编辑工具。
远程开发:支持远程开发,可以在远程服务器上开发和调试代码。
企业级支持:提供对企业级开发的支持,包括对 Spring、Hibernate、Java EE 等框架的深入支持。
多语言支持:除了 JVM 语言,还支持其他语言,如 Python、PHP、Ruby 等。
深度集成:与 JetBrains 的其他工具(如 TeamCity、Upsource 等)深度集成。
技术支持:提供官方技术支持和定期更新。
适合用户:适合专业开发者、企业团队和需要高级开发工具的用户。
总结:
社区版适合那些预算有限或只需要基本开发功能的用户,而旗舰版则提供了更全面的开发工具和支持,适合需要高级功能和企业级支持的专业开发者。如果您的工作或项目需要使用到旗舰版提供的特定高级功能,那么购买旗舰版可能是更好的选择。否则,社区版对于许多基本的开发任务来说已经足够强大。
3.Java和JDK介绍及适用场景
Java 是一种广泛使用的编程语言,它具有以下特点:
- 平台无关性:Java 的核心特性之一是“一次编写,到处运行”(Write Once, Run Anywhere),这意味着 Java 程序可以在任何支持 Java 虚拟机(JVM)的平台上运行,而无需重新编译。
- 面向对象:Java 是一种面向对象的语言,支持封装、继承和多态等面向对象编程(OOP)的特性。
- 健壮性:Java 通过强类型检查、异常处理和垃圾回收等机制,提高了程序的健壮性。
- 安全性:Java 提供了一种安全机制,包括沙箱执行环境和字节码验证器,以防止恶意代码的执行。
- 多线程:Java 内置了对多线程编程的支持,使得编写多线程应用程序更加容易。
- 动态性:Java 提供了动态加载和动态链接的能力,使得在运行时可以动态地加载和卸载类库。
JDK(Java Development Kit,Java 开发工具包)是用于开发 Java 应用程序的一套工具和库的集合。JDK 包括以下组件:
- Java 编译器:用于将 Java 源代码编译成字节码的工具。
- Java 运行时环境:JRE(Java Runtime Environment)的一部分,用于运行 Java 程序。
- Java 虚拟机:JVM 是 Java 程序运行的平台,它是一个虚拟的计算机,能够在不同的硬件和操作系统上运行 Java 程序。
- Java 类库:JDK 提供了大量的预定义类库,这些库为常见的编程任务提供了解决方案。
- 开发工具:包括用于调试、打包、分析和测试 Java 应用程序的工具。
- 命令行工具:如 javac(Java 编译器)、java(Java 运行器)、javadoc(生成 API 文档的工具)等。
- 图形用户界面工具:如 Swing 和 JavaFX,用于创建图形用户界面。
- JDK 的不同版本可能包含不同的特性和性能改进。随着 Java 语言的发展,Oracle 公司(Java 的主要开发者)会定期发布新的 JDK 版本,每个版本都会引入新的语言特性和 API 更新。
对于 Java 开发者来说,选择正确版本的 JDK 非常重要,因为某些特性可能只在特定版本的 JDK 中可用。此外,不同的项目可能需要不同版本的 JDK 来确保兼容性。
Java 是一种多用途的编程语言,它被广泛应用于各种不同的场景和行业中。以下是 Java 的一些主要适用场景:
-
Web 应用开发:Java 常用于构建服务器端的 Web 应用程序,使用 Servlets 和 JavaServer Pages (JSP) 技术。
-
企业级应用:Java 在企业级应用(如 ERP、CRM 系统)的开发中非常流行,因为它提供了强大的安全和事务管理特性。
-
Android 应用开发:虽然 Kotlin 现在是 Android 官方推荐的语言,但 Java 仍然是 Android 开发的主流语言之一。
-
桌面应用:Java 可以用来开发跨平台的桌面应用程序,使用 Swing 或 JavaFX 等图形用户界面库。
-
大数据技术:Java 在大数据领域有着广泛的应用,如 Apache Hadoop、Apache Spark 和 Apache Storm 等。
-
科学计算和数值分析:Java 的一些库(如 Apache Commons Math)提供了科学计算和数值分析的功能。
-
游戏开发:虽然不是游戏开发的首选语言,但 Java 也可以用来开发简单的游戏,尤其是移动游戏。
-
网络编程:Java 提供了强大的网络编程接口,适用于开发客户端-服务器应用程序。
-
嵌入式系统:Java 在嵌入式系统开发中也有应用,尤其是随着物联网(IoT)技术的发展。
-
金融服务:许多银行和金融机构使用 Java 来开发交易系统、风险管理系统和其他金融服务应用程序。
-
云平台:Java 应用程序可以部署在云平台上,如 Amazon Web Services (AWS)、Google Cloud Platform (GCP) 和 Microsoft Azure。
-
机器学习和人工智能:虽然 Python 在这个领域更受欢迎,但 Java 也有一些机器学习和人工智能的库和框架。
-
软件工具开发:Java 也用于开发各种软件工具,如 IDE、构建工具和自动化脚本。
-
教育和研究:Java 是许多大学和研究机构教授编程语言的首选语言之一。
-
电子商务平台:Java 用于构建电子商务网站和在线交易系统,提供安全的支付处理和用户管理。
Java 的跨平台特性、成熟的生态系统和强大的性能使其成为这些场景的理想选择。随着技术的发展,Java 也在不断地扩展其应用范围。
4.IntelliJ IDEA下载与安装
4.1 官网下载
1)访问官方网站:打开浏览器,访问 JetBrains 官网。
2)打开官网后如上图所示,点击“Download”按钮跳转到下载页面。
3)如上图所示,出现IntelliJ IDEA Ultimate 字眼,根据上面IntelliJ IDEA介绍可知它是旗舰版(收费的),根据自身需求,如果专业开发者、企业团队和需要高级开发工具的用户请下载这里,如果学生、开源项目开发者和个人开发者也不要担心,当前页面滚动到下面点,有社区免费版,如下图所示:
4.2 开始安装
1)如下图所示,双击运行所下载的ideaIU-2024.2.1.exe安装包,选择安装目录,然后下一步。
2)安装选项,创建桌面快捷方式和更新PATH变量(需要重新启动)将“bin”文件添加到PATH这两项需要打扣选中,如下图所示,其他选项可选。
3)选择开始菜单文件夹,如下图所示,默认即可,然后点击“安装”。
4)IntelliJ IDEA安装程序结束,根据情况,可以选择“否,我会在之后重新启动”。
4.3 开始运行
1)在桌面找到刚才安装的IntelliJ IDEA 2024.2.1图标,双击运行,语音根据自身情况选择,然后点击下一步,如下图所示:
2)同意IntelliJ IDEA用户协议,如下图所示:
3)我这里下载的安装的是专业版,会看到30天免费试用,如下图所示。如果大家选择社区免费版(也建议大家选择免费,可满足大部分学习需求),不会有这个提示。
4)导入设置,如下图所示:
5)欢迎来到IntelliJ IDEA主页面,下面三个选项分别代表含义如下:
新建项目:新建一个项目
打开:打开本机电脑上已有的项目
从VCS获取:从Git或SVN上拉取项目打开
6)上面我选择“新建项目”,然后会看到项目名称、位置、构建系统、JDK,如果你电脑上还没安装JDK,下面就重点介绍JDK项目。
5.JDK下载安装及配置【本地】
5.1 JDK 官网下载
1)打开jdk 官网地址:https://www.oracle.com/java/(opens new window)
2)jdk 下载
进入官网,定位到:Java -> Java SE -> Oracle JDK 点击进入,如下图所示:
3)选择 Java archive,再鼠标下拉页面,选择 Java SE 8 (8u202 and earlier)
4)下载 jdk-8u202-windows-x64.exe
5.2 JDK安装
1)下载 jdk 到本地,找到该文件,鼠标双击 .exe 应用程序,运行 jdk 进行安装
2)进入 jdk 安装界面,点击下一步
3)安装位置可以默认,也可以自定义,然后一直点击下一步直到完成即可。
5.3 配置 jdk1.8 的环境变量
1)在电脑左下角搜索框输入:控制面板
2)控制面板 -> 系统与安全 -> 系统
3)高级系统设置 -> 高级 -> 环境变量
4)新建环境变量,变量名为 JAVA_HOME,变量值为 jdk 安装的路径
5)鼠标双击 Path,已安装过 jdk 的点击编辑,第一次安装的点击新建
%JAVA_HOME%\bin;%JAVA_HOME%\jar\bin
6)新建变量CLASSPATH
变量名:
CLASSPATH
变量值:
.;%JAVA_HOME%\lib\dt.jar;%JAVA_HOME%\lib\tools.jar
5.4 验证 jdk 是否配置成功
1)按 win+r 快捷键,打开命令窗口,输入 cmd 指令,点击确定
2)输入指令:
java -version
若能查看到安装的 jdk 版本,则配置成功
5.5 JDK常见问题
问题描述:同时安装了jdk1.8和jdk17,JAVA_HOME去掉了jdk17重启系统,执行命令java -version还是17出来。
问题分析:Path变量中有多条指向JDK1.8的路径,要先去掉,而且要查看Path路径的有没有移动到最前面。
解决方案:在Path设置中,将%JAVA_HOME%\bin;%JAVA_HOME%\jar\bin移动到最前面。
6.结尾
6.1 开始IntelliJ IDEA编程之旅
1)上面配置好了JDK之后,再回到刚才这个页面,选择对应的JDK版本和安装路径,如下图:
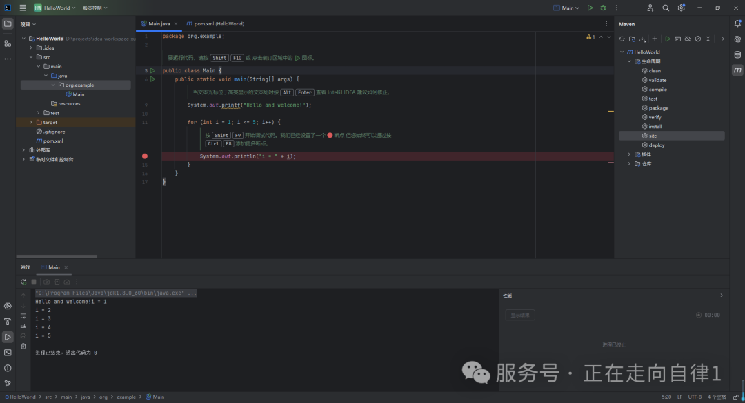
2)然后欢迎进入“Hello World”,一切伟大的行动和思想,都有一个微不足道的开始!
3) 经典代码分享
Main.java
package org.example;
//TIP 要<b>运行</b>代码,请按 <shortcut actionId="Run"/> 或
// 点击装订区域中的 <icon src="AllIcons.Actions.Execute"/> 图标。
public class Main {
public static void main(String[] args) {
//TIP 当文本光标位于高亮显示的文本处时按 <shortcut actionId="ShowIntentionActions"/>
// 查看 IntelliJ IDEA 建议如何修正。
System.out.printf("Hello and welcome!");
for (int i = 1; i <= 5; i++) {
//TIP 按 <shortcut actionId="Debug"/> 开始调试代码。我们已经设置了一个 <icon src="AllIcons.Debugger.Db_set_breakpoint"/> 断点
// 但您始终可以通过按 <shortcut actionId="ToggleLineBreakpoint"/> 添加更多断点。
System.out.println("i = " + i);
}
}
}
pom.xml
<?xml version="1.0" encoding="UTF-8"?>
<project xmlns="http://maven.apache.org/POM/4.0.0"
xmlns:xsi="http://www.w3.org/2001/XMLSchema-instance"
xsi:schemaLocation="http://maven.apache.org/POM/4.0.0 http://maven.apache.org/xsd/maven-4.0.0.xsd">
<modelVersion>4.0.0</modelVersion>
<groupId>org.example</groupId>
<artifactId>HelloWorld</artifactId>
<version>1.0-SNAPSHOT</version>
<properties>
<maven.compiler.source>8</maven.compiler.source>
<maven.compiler.target>8</maven.compiler.target>
<project.build.sourceEncoding>UTF-8</project.build.sourceEncoding>
</properties>
</project>
6.2 写在最后
希望这篇博客能够为你在选择Java开发工具中提供一些启发和指导。如果你有任何问题或需要进一步的建议,欢迎在评论区留言交流。让我们一起探索IT世界的无限可能!
