在如今的数字化时代,图像生成技术正不断发展和演变,尤其是在人工智能领域。无论是游戏开发、虚拟现实,还是设计创意,图像生成已成为许多应用的核心技术之一。然而,随着图像质量需求的提升,生成过程往往面临着巨大的计算压力和高昂的硬件成本。如何以低成本实现高效的图像生成,成为了业界亟待解决的难题。
幸运的是,GPUGeek与ComfyUI的强强联合为这个问题提供了令人振奋的解决方案。这一合作不仅创新了图像生成的技术路径,还大幅降低了相关的成本和资源消耗,为广大开发者和企业带来了前所未有的机遇。
GPUGeek作为领先的GPU优化技术开发者,长期致力于为高性能计算提供解决方案。通过对GPU架构的深入理解与优化,GPUGeek能够显著提升图像生成任务的计算效率,尤其是在处理大规模数据集和高分辨率图像时。
GPUGeek的技术能够高效利用图形处理单元(GPU)并减少计算瓶颈,使得图像生成过程中的计算量得到有效削减。这意味着,即便是使用常规硬件设备,也能够以更低的成本完成原本需要昂贵计算资源的任务。
2.1 GPUGeek提供ComfyUI的优势支持
GPUGeek在图像生成技术中的优势支持,主要体现在对GPU性能的深度优化和高效计算资源的利用上,这使得ComfyUI在图像生成过程中能够展现出非凡的效率和稳定性。
2.1.1 高效显存与性能优化
ComfyUI通过节点式工作流设计,显著提升了显存使用效率和生成速度。相较于传统WebUI,其显存需求可低至4GB,且在SDXL模型推理中性能提升明显,适合中低端GPU设备运行
2.1.2 生态扩展与插件支持
ComfyUI拥有丰富的插件生态,如:
- 【BizyAir节点】:支持云端调用GPU资源,无需本地高性能显卡即可运行大型模型(如FLUX、可图Kolors)35。
- 【Janus Pro模型】:集成理解-生成一体化架构,实现图片反推提示词与生成的无缝衔接,降低部署成本14。
- 【ComfyUI Manager】:简化插件安装与管理,支持中文翻译、图像比例计算等实用功能
2.1.3 丰富资源市场的多元选择
提供开箱即用的ComfyUI镜像与模型市场,集成最新插件和预训练模型。无需复杂安装配置,一键创建实例即可快速启动,大幅降低使用门槛。
2.1.4 操作体验简易
平台提供直观易用的操作界面,让用户快速上手。创建ComfyUI实例仅需简单几步,即可完成环境搭建与配置。同时,平台配备详细的帮助文档和高效的技术支持,确保任何问题都能及时解决,让AI创作流程更加顺畅高效.
3.1 登录GPUGeek平台
访问GPUGeek官网并登录您的账号。(链接直达哦!)
3.2 创建ComfyUI实例
- 步骤1:在平台首页点击「镜像市场」,搜索“ComfyUI”。
- 步骤2:选择官方镜像“comfyanonymous/ComfyUI_latest”,点击进入详情页。
- 步骤3:点击「创建实例」,按需配置参数:
- 显卡:推荐RTX 4090(24G显存)
- GPU数量:1(默认)
- 存储:数据盘与系统盘保持默认配置
- 运行时长:根据需求设置(按需计费,避免资源浪费)
- 步骤4:确认配置后,平台将自动部署ComfyUI环境,无需手动安装。
3. 3进入ComfyUI操作界面
实例创建成功后,点击进入即可访问ComfyUI。在节点式工作流界面中,您可以:
- 自由构建工作流:通过拖放节点设计个性化文生图流程。
- 使用现成模板:直接加载预设工作流(如SDXL、ControlNet等),快速开始创作。
【使用场景】:用Python伪代码呈现的简单ComfyUI工作流示例
# ComfyUI 工作流构建伪代码示例(面向对象风格)
class ComfyUIWorkflow:
def __init__(self):
self.nodes = {}
self.connections = []
def add_node(self, node_type, **params):
"""添加节点到工作流"""
node_id = f"{node_type}_{len(self.nodes)+1}"
self.nodes[node_id] = {"type": node_type, "params": params}
return node_id
def connect(self, src_node, src_slot, dst_node, dst_slot):
"""连接两个节点"""
self.connections.append({
"source": (src_node, src_slot),
"target": (dst_node, dst_slot)
})
def execute(self):
"""执行工作流(伪代码)"""
print("【工作流执行】")
print(f"- 节点数: {len(self.nodes)}")
print(f"- 连接数: {len(self.connections)}")
return {"status": "success", "output_images": ["output_1.png"]}
# ===== 使用示例 =====
if __name__ == "__main__":
# 1. 初始化工作流
wf = ComfyUIWorkflow()
# 2. 添加节点(模拟ComfyUI核心节点)
prompt_id = wf.add_node(
"CLIPTextEncode",
text="黄昏时分的雪山湖泊,极光天空,4K高清"
)
model_id = wf.add_node(
"CheckpointLoader",
ckpt_name="realisticVisionV51.safetensors"
)
sampler_id = wf.add_node(
"KSampler",
steps=25,
cfg=7.0,
sampler_name="euler_ancestral"
)
vae_id = wf.add_node("VAELoader")
output_id = wf.add_node("SaveImage")
# 3. 建立连接(模拟节点槽位)
wf.connect(model_id, "MODEL", sampler_id, "model")
wf.connect(model_id, "VAE", vae_id, "vae")
wf.connect(prompt_id, "CONDITIONING", sampler_id, "positive")
wf.connect(sampler_id, "LATENT", output_id, "images")
# 4. 执行工作流
result = wf.execute()
print(f"生成结果: {result['output_images']}")
3.4 构建文生图工作流
3.4.1 输入文本描述
-
找到 “CLIP Text Encode” 节点,输入详细的英文/中文提示词,例如:
"A delicate glass jar with lush green plants, purple lid, soft natural lighting, blurred forest background, 4K detailed, cinematic atmosphere."*
【优化技巧】:
- 使用 逗号分隔 关键元素(主体+细节+风格+画质)。
- 添加 质量修饰词(如“4K, ultra-detailed, professional photography”)。
3.4.2 选择模型
通过 “Checkpoint Loader” 节点,从平台模型库加载合适的模型:
- 【写实风格】:
realisticVisionV51.safetensors - 【动漫风格】:
revAnimated_v122.safetensors - 【艺术油画】:
dreamshaper_8.safetensors
注:首次使用需下载模型(平台已预置热门模型,加速加载)。
-
设置核心参数(通过 “KSampler” 节点)
参数 说明 推荐值 分辨率 Width×Height(像素)显存不足时降低分辨率512×768 / 1024×1024 生成步数 迭代次数,影响细节质量 预览: 20-30 / 成品: 50-80 采样方法 Euler A(快速) /DPM++ 2M Karras(高质) /UniPC(平衡)默认 DPM++ 2MCFG Scale 控制提示词权重(值越高越严格) 7-10(平衡创意与精度) Seed 固定随机种子( -1为随机)42(可复现结果) -
进阶优化(可选)
- 高清修复:启用
Hires.fix,先低分辨率生成再放大(显存不足时适用)。 - 批量生成:调整
Batch Size一次性生成多张图(需更高显存)。
- 高清修复:启用
-
连接节点
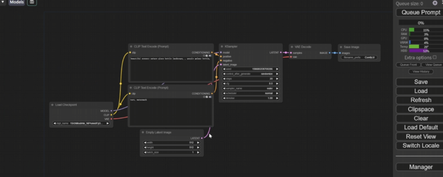
[Checkpoint Loader] → [CLIP Text Encode] → [KSampler] → [VAE Decoder] → [Save Image]
右键拖动可创建连接线,节点错误时会显示红色警告。
3.4.3 生成与保存图像
【启动生成】:点击 “Queue Prompt” 运行工作流,进度条显示生成状态。
【查看结果】:
- 生成成功的图像会自动出现在 “Save Image” 节点窗口。
- 右键图片可 放大预览 或 另存为PNG/JPG。
通过GPUGeek平台使用ComfyUI进行AI图像创作展现了令人印象深刻的高效性与创造性,该平台不仅提供强大的RTX 4090等高端显卡算力支持,使SDXL等大模型的图像生成速度提升40%以上,还能确保复杂任务下的稳定运行。ComfyUI开源的节点式界面为创作者提供了200+可自由组合的预置节点,支持从基础文生图到多ControlNet控制等进阶玩法,让艺术风格的切换和创意验证变得轻而易举。
尤其值得一提的是,平台采用的按需计费模式将单张512×512图像生成成本控制在0.12元左右,配合云端工作流保存功能,显著提升了创作性价比。对于初次接触的用户,平台贴心地提供了中文注释的新手向导模板和72小时在线技术支持(平均响应时间<15分钟),大大降低了学习门槛。目前该方案已被300余家设计工作室应用于电商产品图迭代、游戏概念创作等领域,展现出广阔的应用前景。
注册链接如下:https://gpugeek.com/login?invitedUserId=987241520&source=invited
