Postman中变量的使用
使用变量的好处 :提升脚本的可维护性,维护起来更灵活方便
变量的作用域 :变量的生效范围以及优先级
变量的优先级:
当变量重名时, 优先级(由高->低)为:
环境变量>Collection变量>全局变量(Globals)
注意事项:
1、在postman的Pre-request Script中设置全局变量后,会把变量存储到全局变量中,删掉脚本后,变量仍然可以读取,如果用脚本设置全局变量的话,要注意不要在多个脚本中同时去设置相同的变量名,避免引起冲突,出现问题不好排查
2、环境变量需要在运行的时候选择对应的环境变量才会生效,不选择就不会从环境变量中获取
环境变量维护页面如下图所示:
VARIAVLE : 变量名
INITIAL VALUE : 共享初始值, 用于团队共享时供别人使用的默认值
CURRENT VALUE : 当前值, 自己当前使用的变量值(一般我们只用设置这个值即可)
Perisit All : 保持所有, 将当前自己使用的值(CURRENT VALUE)替换所有的初始值
Reset All : 重置所有, 将当前所有的CURRENT VALUE重置为与当前初始值一样
设置环境变量默认值的时候,要注意不要输入错了位置,一个是给自己调试用的,一个是共享给其他人用的。
Postman中Collections(集合)的使用
集合 :从字面上的意思,就是把一些请求整理放在一起
使用集合的好处 :可以把集合当做一个项目去管理,然后在集合下面创建不同的文件夹代表不同的模块,类似PO模式的思想去管理测试用例,也可以按照不同环境去创建文件夹保存用例。
tips:
1、鼠标移到集合上,点击集合名称后面的收藏图标,可以将对应的集合排序到前面
2、集合可以共享给别人,如果通过链接的方式共享,共享的是当时的快照。也可以导出成json文件发给别人,到时候直接导入就行。导出的时候是不包含环境变量的,需要单独再导出环境变量的数据。
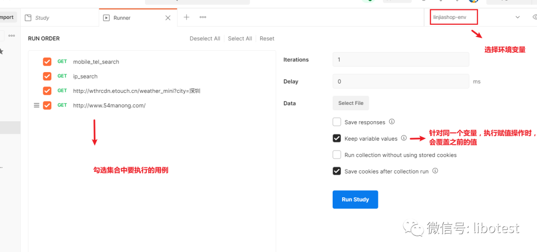
集合的运行:
鼠标选中集合,然后右侧会出现Run的选项
点击run按钮之后,页面如下:
可以在用例列表用鼠标拖动用例的顺序
Iterations :迭代次数
Delay :请求间的间隔时间,默认为0也就是没有间隔
Data :读取数据文件进行参数化的选项
Save responses : 保存响应数据,默认情况不开启,用例太多时影响性能
keep variable values : 变量持久化,默认为开启状态,开启后,前面请求的变量设置的值,后面有请求修改此值,会覆盖此值 。
Save cookies after collection run : 集合中的请求在执行期间创建/更新cookie 。打开此选项,可以将cookie保存到cookie管理器
演示一下Data的用法:
支持加载json或者csv文件,新建一个csv文件,内容如下:
username,password
demo,demo
admin,admin
admin,admin123456
demo,123456
在csv文件中定义了2列,username和password,给了4组数据,在运行集合的时候,选择改csv文件运行即可,有点类似于写代码做自动化的时候的数据驱动。
然后点击运行按钮,可以打开postman的console窗口,看到发送请求的信息如下:
