对于从事外贸、电商、或需要与国外客户和朋友沟通的小伙伴来说,拥有一个Google账号(即Gmail账号)是非常重要的。通过Gmail邮箱,你不仅可以高效地发送和接收邮件,与全球客户保持沟通,而且还可以登录Google的各种服务与工具,如Google Drive、Google Calendar、YouTube等。
而且,在许多国际平台和网站上,Google账号的登录功能为我们提供了极大的便利。例如,像YouTube、Google Ads、Google Analytics等都是与Google账号紧密关联的工具,拥有一个Google账号,可以让你在全球化的网络世界中实现无缝对接。因此,注册Google账号(Gmail账号)是每一个互联网用户尤其是外贸和跨境电商从业者必备的第一步。
那么,2025年如何注册Google账号呢?本文将为你详细解答,并附上最新的步骤截图,帮助你轻松完成Google账号的注册。无论你是首次注册,还是遇到注册过程中的问题,本文都能提供详细的解答。
2025年注册Google账号详细步骤
2025年注册Google账号第1步:在主页选择创建账号
通过Google主页或直接访问Gmail主页,选择登录,在登录的时候选择“创建账号”,一般选个人用途就可以了。选好了以后点击下一步。耗时3秒。
在这里插入图片描述
2025年注册Google账号第2步:输入姓名
姓氏可选,名字必填,可中文可英文,后面也可以修改。耗时10秒。
img
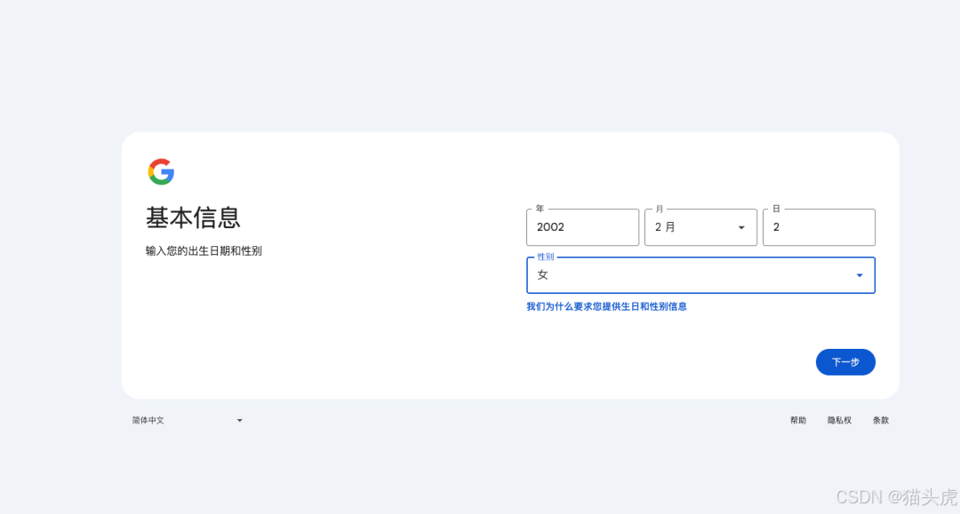
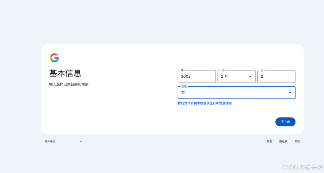
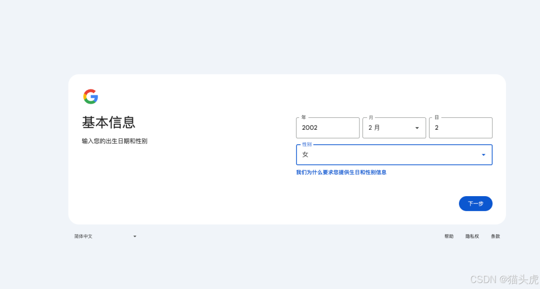
2025年注册Google账号第3步:设置生日和性别
设置生日和性别这个界面个人觉得还是比较友好的,很多网站都要求年月日都是从控件中选择,实际上年和日的选择是比较折腾的,Google的设置是年和日直接输入,月份下拉框选择。然后通过程序来判断是否符合要求。
这里按自己的想法填写,后续也可以修改。性别可以保密。耗时10秒钟。
在这里插入图片描述
2025年注册Google账号第4步:设置Gmail地址,即Google账户名
Google会根据我们前面输入的姓名自动生成两个,我们也可以直接自己手动设置一个个性化的地址。耗时10秒。
在这里插入图片描述
2025年注册Google账号第5步:设置密码
建议设置一个大小写、特殊符号加数字的密码。如果这个密码和其他地方的密码不一样,建议把这个密码放在某一个地方保管起来,以免忘记。耗时10秒。
img
2025年注册Google账号第6步:验证手机号(运气好会自动跳过)
这是Google的机器人识别程序,在这里输入自己的手机号。顺利的话5秒钟搞定。
这一步有几个注意事项,也是许多人被卡住的一步。
img
常见问题解决:
- 无法验证手机号 :有可能是以下几个原因:
根据以上三个原因,针对性的排除后,能正常接收验证码。
好消息 :一个手机号可以用于注册多个Google账号,接收验证码很丝滑。
- 你用来访问的网络环境不是很稳定,Google认为有风险。
- 你用来访问的浏览器是新的,或者是手机浏览器,Google认为有风险。
- Google在当前环境下屏蔽了国内和大部分国外的手机号码(大部分接码平台的号码不能用就是这个原因)。这个时候得使用优质的国家或地区的号码。
img
Google发送的验证码前面都会带有G-字符,我们只要输入六位数字即可。
温馨提醒:这里的手机号建议用自己实际在用的手机号,不要使用其他的,因为后续在Gmail、Google产品使用过程中可能需要重新验证手机号。
img
2025年注册Google账号第7步:添加辅助邮箱
建议添加一个辅助邮箱,万一将来有啥问题,辅助邮箱可以帮助我们(就和手机号一样)。这里的辅助邮箱用QQ邮箱也是ok的。耗时10秒。
img
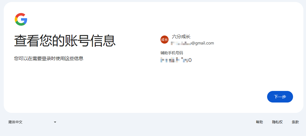
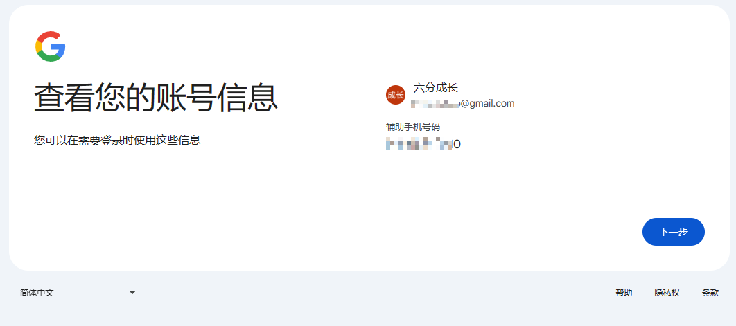
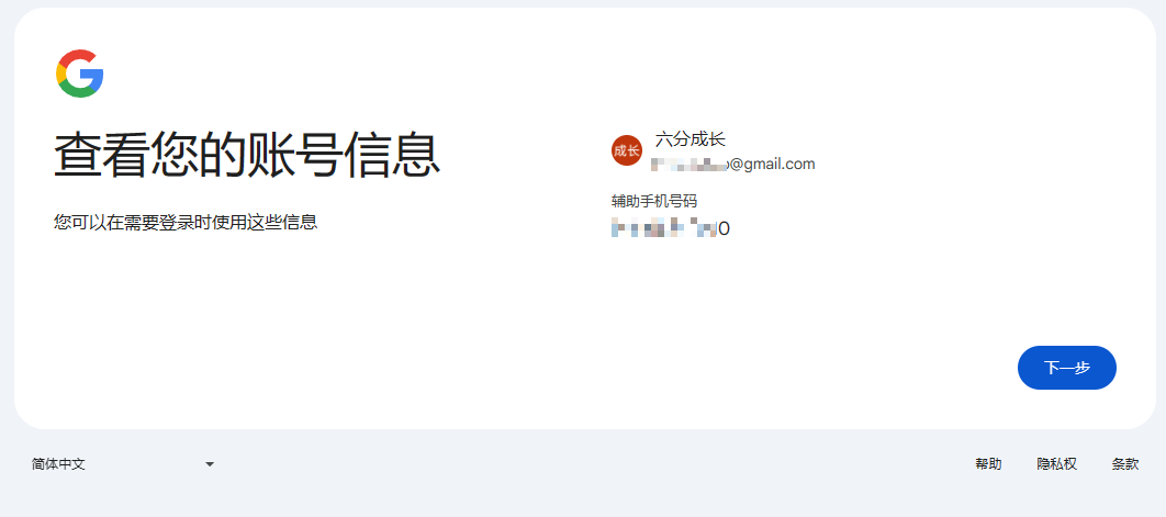
2025年注册Google账号第8步:确认账号信息
即将大功告成!已经注册成功在望,在这里会列出我们的姓名、Google账号地址和手机号,确认没问题后点击下一步。耗时15秒,建议多确认一下,要不一激动Gmail地址多写了、少写了、写错了就可惜了。
img
2025年注册Google账号第9步:查看隐私权和条款
密密麻麻的文字,通常不需要看了,不接受就没法下一步了。拖到页面底部点击“我同意”。耗时3秒。
img
2025年注册Google账号第10步:进入Gmail主界面
点击我同意以后稍等几秒钟就进入了Gmail的主界面,这个时候就意味着注册成功了。
请注意:一定要点击“我同意”后进入到这界面才意味着Gmail、Google账户注册成功。前面任何一步退出、关闭页面都不算成功的。
img
附件📎:注册后的步骤与总结
更改语言设置
注册成功后,你可能会发现Google默认的界面语言是英文,虽然英文界面对大多数用户来说并没有太大难度,但为了提高工作效率,你可以将Google账号的界面语言设置为简体中文。只需进入设置页面,选择语言选项,选择简体中文,然后保存即可。
img
常见问题总结
- 验证码问题 :如果遇到验证码无法接收的情况,尝试使用其他网络环境或更换手机浏览器,或者使用其他国家的号码。
- 账号信息 :确认注册过程中输入的Gmail地址是否正确,避免出现拼写错误。
- 辅助邮箱 :建议添加辅助邮箱,以便日后账号出现问题时能够及时找回。
结语
通过以上步骤,你已经成功注册了Google账号,不仅能顺利使用Gmail邮箱,还能在全球互联网平台中轻松登录。Google账号不仅为你的工作提供了便捷的邮箱服务,更是你进入Google全家桶的钥匙,后续可以无缝连接到YouTube、Google Drive、Google Calendar等多个服务。如果在注册过程中遇到问题,欢迎留言与我互动,帮助你解决问题,确保顺利注册。
备注:部分配图来源网络。
