点击上方“蓝色字体”关注我,选择“设为星标”!
回复“电子书”领取超多经典计算机书籍
大家在使用SD绘画过程中,想必见识到了插件的强大功能,本身纯净版的SD界面是相对简洁的,但是搭配了各种插件后,界面标签栏会增加很多,相应的功能也增加了。
从简单的中文界面翻译插件,到强大的controlnet图形控制插件,都极大的方便了使用者,也弥补了SD原本不足的功能。
而ComfyUI作为更具自由度的开源流程节点式AI绘画工具,也同样适用插件这个功能,通过插件可以丰富ComfyUI的功能,增加节点及相应的功能。
想象一下,你拥有一种神奇的力量,可以让你的创意在瞬间焕发出绚烂的色彩和独特的魅力。这就是 ComfyUI 插件所能带给你的体验!
今天小圈为大家介绍8款比较实用的ComfyUI插件,一起来看看吧!说不定有你所需要的!
首先提前说下ComfyUI插件安装的3种方式:
ComfyUI 插件跟SD扩展一样,都是放置在指定目录下,而ComfyUI在根目录的 custom_nodes 目录下,只需将插件下载至此目录即可。
1、直接下载源码压缩包,解压到该目录就行。
2、进入该目录,命令行输入 git clone [github地址] ,成功下载即可。
3、使用 ComfyUI 管理器进行插件安装(推荐,最方便的 )
1、AIGODLIKE-COMFYUI-TRANSLATION
ComfyUI 的翻译插件,算是一款必装的插件,可以将节点编辑器内的英文都翻译成中文,当然也支持其他国家的语言,目前官方介绍支持中文简体、中文翻译、日语、韩语等。
毕竟有些时候,全英文有时候容易混淆,分不清节点及相关配置参数,所以转换国语还是有必要的(英文好的可以忽略)
GitHub地址:https://github.com/AIGODLIKE/AIGODLIKE-COMFYUI-TRANSLATION
2、comfyui-workspace-manager
ComfyUI工作流管理器,该插件式用于管理ComfyUI工作流的,正常情况下是没有工作流切换的,打开某个工作流,如果想要在打开其他工作流(查看下之前的配置或者同时运行之类的),需要关闭当前的找到工作流文件重新加载。
该插件可以编辑备注工作流,同时可以打开多个工作流,来回切换,大家也可以理解为浏览器的标签栏。
GitHub地址:https://github.com/11cafe/comfyui-workspace-manager
3、SDXL Prompt Styler
SDXL 风格化提示词,作用就是相当于通过该插件提前预设了各种风格的提示词,我们只需要选择指定风格选项,就会自动添加到我们最终输出给采样器的提示词当中。
不用每次再去查某些风格,或者有哪些风格,比较人性化方便些。不需再要搭配特殊的 Lora 模型,即可生成我们想要的风格图片。
该插件预设了100+以上的风格选项,其实就是内置了3个json配置文件,我们也可以自己修改json文件,去添加没有的风格。
虽然名称叫SDXL 风格化提示词,但是也兼容SD1.5模型。
GitHub地址:https://github.com/twri/sdxl\_prompt\_styler
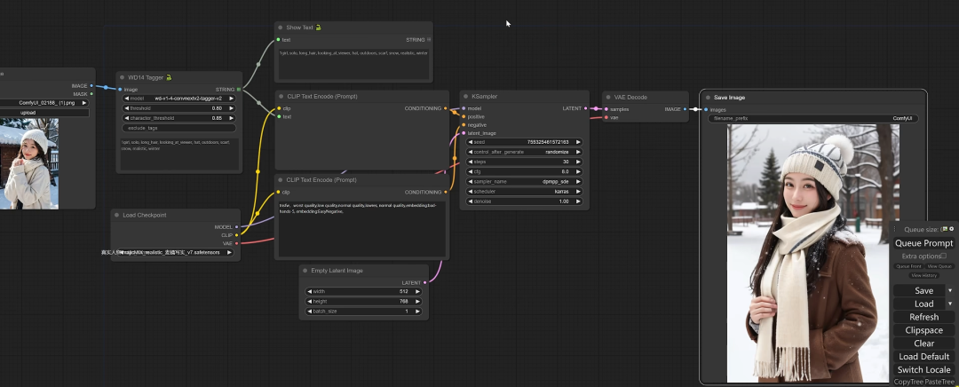
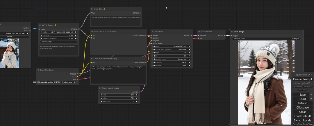
4、ComfyUI-WD14-Tagger
反推插件,这款插件在SD上也很火,用于反推已有图片的提示词,帮助我们更好的优化我们的提示词,基于反推的结果进行借鉴,但也不能全照搬,因为有些场景下可能不完全可以反堆正确。
主要有4个参数,下面一一给大家解释下:
- •
model:切换反堆提示词模型(推荐covnet_tagger_v2模型) - •
threshold:指标签被视为有效的分数,数值越低生成的提示词越细致 - •
character_threshold:指角色标签被视为有效的分数(一般不做调整) - •
exclude_tag:排除所写的提示词(默认可不填)
如果不以节点方式在流程中使用,也可以针对生成的图片,右键选择WD14-Tagger直接反堆,最终提示词会以弹窗的形式返回。
GitHub地址:https://github.com/pythongosssss/ComfyUI-WD14-Tagger
5、ComfyUI-Crystools
一款ComfyUI工具集插件,有了这套套装,您可以查看CPU/GPU/内存资源消耗、出图进度和已用时间、元数据并比较两个图像、比较两个 JSON、向控制台/显示器、管道等显示任何值!
这提供了更好的节点来加载/保存图像、预览等,并且无需加载新的工作流程即可查看“隐藏”数据。
我比较喜欢的还是可以实时看到电脑资源消耗及出图进度。
GitHub地址:https://github.com/crystian/ComfyUI-Crystools
6、ComfyUI_UltimateSDUpscale
字面意思,用于对生成图像进行高清放大处理的一款插件。经常使用SD的朋友们应该很有体验到吧。
一般都是对已有图片进行再次处理,因为有时候图片可能存在模糊或者不清晰的问题,可以借助该插件进行修复优化。
GitHub地址:https://github.com/ssitu/ComfyUI\_UltimateSDUpscale
7、OneButtonPrompt
中文翻译:一键(生成)提示词,是的,有了它你不需要再自己手敲提示词了,特别适合新手或不知道如何写提示词的朋友们。
它可以自动帮你写prompt,说不定生成的图片比你自己写还要好。(懒人神器)
使用步骤:
- • 通过单击按钮生成完整的提示符
- • 支持TXT2IMG, IMG2IMG, ControlNET, inpainting和latent couple
- • 支持选择主题类型、艺术家、图片类型
GitHub地址:https://github.com/AIrjen/OneButtonPrompt
8、SuperBeasts
这款插件可以增强输入图像的动态范围和视觉吸引力。
节点具体功能:
- • 调整阴影、高光和整体 HDR 效果的强度。
- • 应用伽玛校正来控制整体亮度和对比度。
- • 增强对比度和色彩饱和度,以获得更鲜艳的效果。
- • 通过在 LAB 色彩空间中处理图像来保持色彩准确性,利用基于亮度的蒙版进行有针对性的调整。
- • 将调整后的亮度与原始亮度混合,以达到平衡效果。
参数的作用及效果:
HDR 强度 (默认值:0.5,范围:0.0至5.0,调整步长:0.01):
控制图片中高动态范围(HDR)效果的整体强度。较高的数值会让 HDR 效果更加突出,使图像的明暗对比更为鲜明。
阴影强度 (默认值:0.25,范围:0.0至1.0,调整步长:0.01):
用于调整图像中阴影部分的深浅。数值越高,阴影越深,增强了图像的对比度,使细节更加分明。
高光强度 (默认值:0.75,范围:0.0至1.0,调整步长:0.01):
调整图像中亮部分的明亮程度。提高这个数值,高光部分会更亮,进一步提升对比度,使图像更加生动。
伽玛强度 (默认值:0.25,范围:0.0至1.0,调整步长:0.01):
决定图像的伽玛校正程度。伽玛校正影响图像的整体亮度和对比度,数值越高,图像整体越亮且对比度越强。
对比度 (默认值:0.1,范围:0.0至1.0,调整步长:0.01):
用于增强图像整体的对比度。调高这个数值,图像的对比度会更加显著,使图像的细节更加清晰和突出。
色彩增强 (默认值:0.25,范围:0.0至1.0,调整步长:0.01):
提升图像的色彩饱和度。随着数值的提高,图像的颜色会变得更加鲜明和生动。
GitHub地址:https://github.com/SuperBeastsAI/ComfyUI-SuperBeasts
以上就是今天所介绍的8个ComfyUI插件,还有更多更实用的后续小编再为大家梳理。
写到最后
感谢您的一路陪伴,用代码构建世界,一起探索充满未知且奇妙的魔幻旅程。如果您对Python编程技巧、好玩实用的开源项目、行业新知趣事和各类技术干货等充满兴趣,那么不要错过未来我为大家奉上的精彩内容!点击 关注 , 让您的探索学习之旅更加丰富多彩,我们一同成长,一同前行! 🚀💻📚
求一键三连 : 点赞、转发、在看
↓推荐关注↓
公众号内回复关键字“ 电子书 ”领取PDF格式的电子书籍( Python入门、异步编程、网络爬虫、高性能编程、数据分析与挖掘实战、Spring、Linux、CSS、VUE、自动化测试、程序员面试宝典 等)。
● 四款国内外远程桌面软件横测:ToDesk、向日葵、TeamViewer、AnyDesk
● 新一代开源语音库CoQui TTS冲到了GitHub 20.5k Star
● 狂揽16.9k star!Umi-OCR文字识别太火了,解决了多少人的痛点!
● Python3 新一代Http请求库Httpx使用(详情版)
如果本文对您有帮助,也请帮忙点个 赞👍 + 在看 哈!❤️
在看你就赞赞我!
