本文作者:Lori,TRAE 产品经理
TRAE SOLO 是行业首个 Context Engineer。它不止协助编码,更能基于精准上下文理解和工具调用,从构思、规划、开发到上线,端到端交付完整功能。
今天带大家体验一下 TRAE 的 SOLO Builder 模式,它让我仅凭一段描述,将一个搁置半年的创意——「AI 的能耗账本」 交互网页——完整地创造出来。
我一直渴望打造一个网页,用直观的可视化方式呈现 AI 对地球的能源消耗。然而,作为不懂 UI 设计,也不会前后端开发的产品经理,这个想法只能搁置。直到遇见 SOLO,它不需要专业的产品文档和开发团队,我只是对着 SOLO,清晰地输入了我对这个「AI 的能耗账本」网页的核心构想和期望的交互体验:
帮我生成一个中文单页网站「AI 的能耗账本」。视觉以柔和绿色+米色底衬,排版留白充足,整体清新友好。
结构:
- 顶部区:插画展示繁荣 AI 与地球能量流动,标题“让算法更高效,让星球更轻快”;
- “现状速览”模块:三枚卡片实时滚动显示“全球数据中心耗电TWh”、“AI 推理年用水亿/升”、“相当于国家用电排名”;
- “能耗拆账”五大支柱:高效模型、绿色算力、智能硬件、调度策略、透明披露——每支柱含 2-3 bullet+横向手绘图占位;
- 互动“碳足迹估算器”:用户输入模型参数即可得到训练/推理排放占位图;
- 小测验“你知道吗?”:5道选择题测试环保 AI 知识;
- 行动号召区:按钮“立即加入绿色算力倡议”,背景渐变;
- 页脚:引用数据来源、联系邮箱、社媒图标。
网站需全站响应式,滚动动画简洁,语句口吻亲切、科普感强而不过度技术化。
接下来,SOLO 就展现了其作为“Context Engineer” 的强大实力:
AI 首先会化身产品经理,自动生成详细的产品文档,精确到字体参数和交互逻辑。对于一些不了解前后端知识点的用户,SOLO 模式不止协助编码,更能基于精准上下文理解和工具调用从构思、规划、开发到上线,端到端交付完整功能。
现在产品文档已经写好了,非常详细,点击**「确认,开始开发」** ,就可以进入开发环节。
对个人开发者而言,SOLO Builder 直接省去了组建设计研发团队的成本。开启**「实时跟随」** 模式,还能透明化呈现 AI 从规划到上线的完整功能交付全流程,让协作进度尽在掌握。
点击**「收起工具面板」** ,整个界面还能切换为纯聊天模式,用自然语言就能掌控全局。SOLO Builder 让每个创意者都能兼任产品经理、设计师、全栈工程师,无需额外成本,就能把自己的想法落地。
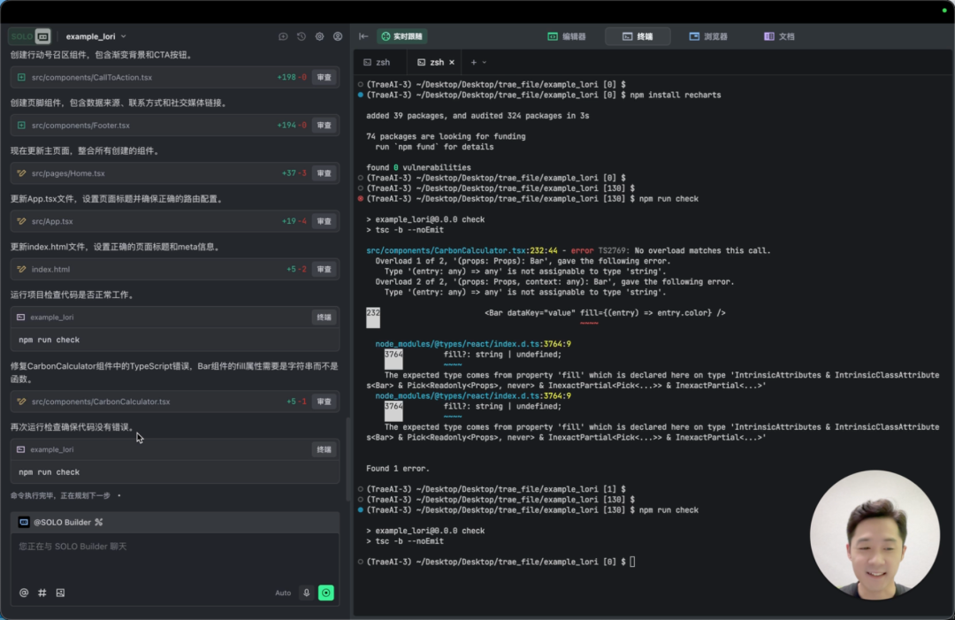
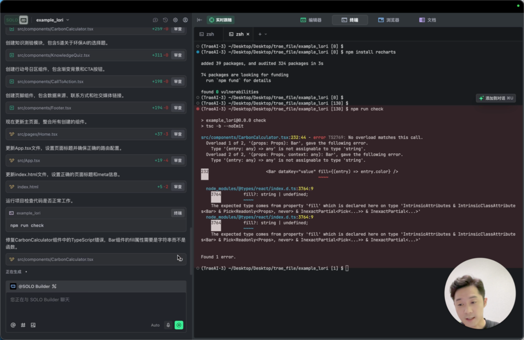
完成代码编辑后,SOLO 会自动运行项目,检查代码是否能工作正常。就像真正的开发者一样,运行项目、检查错误并修复。
修复完成后,点击**「部署」** 按钮,就可以把项目部署上线,生成可分享的公开访问链接。
点击生成的链接,「AI 的能耗账本」网站即刻呈现:顶部柔和的绿色系设计与留白布局精准还原构想,“让算法更高效,让星球更轻快”的 Slogan 跃然屏上,交互细节也堪称完美。
SOLO 成功实现了「AI 的能耗账本」的核心功能:
- 现状速览: 包括全球数据中心耗电、AI 推理年用水、相当于国家用电排名
- 能耗拆账五大支柱: 从技术、能源、硬件、管理和监督五个维度,全面构建 AI 可持续发展的解决方案
- 碳足迹估算器: 输入 AI 模型参数,快速估算训练和推理过程的环境影响
- 知识测验: 测试你对环保 AI 的了解程度
- 行动号召区: 一起行动,让 AI 更绿色,用户提交邮箱即可加入绿色算力倡议
在以前,解决一个技术问题,耗费数小时是常事。而今天,借助 TRAE 的 SOLO 模式,仅凭一段描述,短短十几分钟,一个功能完备、细节到位的网页应用就完成了从概念到上线的全链路落地。
SOLO 内置四大 Context 工具,涵盖从需求文档设计、环境配置、代码编辑,到服务运行四个阶段,一站式实现从概念到功能齐全网站的转化,适配多角色开发者。
如果你也期待体验 AI 作为“Context Engineer”的端到端交付能力,点击阅读原文 ,即刻访问 https://www.trae.ai/solo,了解 TRAE SOLO 的无限可能!
