前言
俗话说的好工欲善其事必先利其器,安装一些实用的Visual Studio插件对自己日常的开发和工作效率能够大大的提升,避免996从选一款好的Visual Studio实用插件开始。以下是我认为比较实用的Visual Studio插件希望对大家有用,大家有更好的插件推荐可在文末留言🤞 。
Visual Studio更多实用干货
Visual Studio插件搜索
扩展=>管理扩展:
Visual Studio插件市场
ReSharper(付费)
ReSharper 是一个用于 Visual Studio 的强大插件,它为.NET开发者提供了许多功能,以提高编码效率、代码质量和开发体验。旨在帮助.NET开发者编写高质量、高效的代码,并提供了许多辅助工具来改进开发流程和减少常见的编码错误。(特别注意:电脑内存小的同学慎用,该插件十分占用电脑内存)!
CodeRush(免费)
CodeRush是用于Visual Studio 2022的功能强大且快速的代码创建、调试、导航、重构、分析和可视化工具(一个完全免费的能和ReSharper匹敌插件)。
GitHub Copilot(付费)
GitHub Copilot 是一款AI辅助工具,帮助开发者更快速、智能地编写高质量代码(支持Python、JavaScript、TypeScript、Ruby、Go、C# 和 C++等多种语言)。
CodeGeeX(免费)
CodeGeeX是一款基于大模型的智能编程助手,它可以实现代码的生成与补全、自动为代码添加注释、自动解释代码、自动编写单元测试、实现代码审查Code Review、自动修复代码fixbug、自动生成commit message完成git提交,以及在不同编程语言的代码间实现互译、针对技术和代码问题的智能问答等丰富的功能(支持Python、Java、C#、C++/C、JavaScript、Go等多种语言)。
CodeWhisperer(免费)
CodeWhisperer是亚⻢逊出品的一款基于机器学习的通用代码生成器,可实时提供代码建议。在编写代码时,它会自动根据我们现有的代码和注释生成建议。从单行代码建议到完整的函数,它可为我们提供各种大小和范围的个性化建议(支持Python、Java、C#、JavaScript、Typescript等15种编程语言)。
- 插件市场地址:https://marketplace.visualstudio.com/items?itemName=AmazonWebServices.AWSToolkitforVisualStudio2022
Fitten Code(免费)
Fitten Code是由非十大模型驱动的AI编程助手,它可以自动生成代码,提升开发效率,帮您调试Bug,节省您的时间。还可以对话聊天,解决您编程碰到的问题(支持javascript, markdown, java, json, php, python, csharp, typescript, html, c, cpp, yaml, zig, go, ruby, css, kotlin, shell等80多种语言)。
CodeMaid(免费)
CodeMaid 是 Visual Studio 的开源扩展,用于清理和简化 C#、C++、F#、VB、PHP、PowerShell、R、JSON、XAML、XML、ASP、HTML、CSS、LESS、SCSS、JavaScript 和 TypeScript 编码。
CSharpier(免费)
CSharpier 是一个用于 C# 代码的代码格式化工具。它是一个基于 Roslyn 的工具,它会解析您的 C# 代码,然后根据特定的规则重新格式化它,使其符合 CSharpier 的代码风格。这个工具的设计目的是使代码风格保持一致,从而提高代码的可读性和可维护性。
XAML Styler for Visual Studio 2022(免费)
XAML Styler 是一个 Visual Studio 扩展,它根据一组样式规则格式化 XAML 源代码。此工具可以帮助您/您的团队保持更好的 XAML 编码风格以及更好的 XAML 可读性。
EFCore.Visualizer(免费)
一款可以直接在Visual Studio中查看EF Core查询计划调试器可视化工具(帮助开发者分析和优化数据库查询性能),支持SQL Server和PostgreSQL两个数据库。
SQL Server:
PostgreSQL:
Solution Colors(免费)
Solution Colors允许将颜色与解决方案关联起来,并在 Visual Studio 的不同位置显示。灵感来自 VS Code 的 Peacock 扩展。
Visual Studio Theme Pack(免费)
基于默认 VS Code 主题的主题包,使用主题转换器创建。这些主题与 Visual Studio 2022 Preview 4 及更高版本最兼容(支持的主题包括:Abyss、Dark+、Kimbie Dark、Light+、Monokai、Monokai Dimmed、Quiet Light、Red、Solarized Dark、Solarized Light、Tomorrow Night Blue)。
Indent Guides(免费)
显示代码缩进线,有助于保持代码的结构清晰。页宽标记有三种样式:实线、点线面和虚线,有粗细之分,颜色也可自定义。默认为灰色虚线,如图所示。每个缩进级别可以有不同的样式和颜色。
Markdown Editor(免费)
功能齐全的 Markdown 编辑器,具有实时预览和语法高亮功能。支持 GitHub 版本的 Markdown。
HTML Snippet Pack(免费)
它提供了一组预定义的 HTML 代码段(snippets),以帮助开发者更快速地编写 HTML 代码。这些代码段是预先定义的代码模板,可以通过简单的代码缩写触发,然后自动生成相应的 HTML 代码块,从而提高编写 HTML 的效率和准确性。
Ozcode(付费)
Ozcode 是一个用于 Visual Studio 的插件拓展,旨在优化和简化 C# 调试过程。它提供了一系列功能,可以帮助开发人员更快速地检测和解决代码中的错误,从而提高调试效率和开发生产力。这个插件拓展使调试变得更加直观和高效,有助于加速软件开发周期。
Live Share(免费)
它的主要功能是支持实时协作开发,并让开发人员能够在他们最喜欢的开发工具中进行协作。
Codist(免费)
致力于为 C# 程序员提供更佳的编码体验和效率的 Visual Studio 扩展,增强了语法高亮、快速信息(工具提示)、导航栏、滚动条、显示质量,并带来了自动更新的版本号、智能工具栏与高级编辑、代码分析和重构命令等。
EF Core Power Tools(免费)
其作用是增强Entity Framework Core(EF Core)的开发体验,旨在简化Entity Framework Core应用程序的开发和维护过程,提供可视化工具和分析功能,以加速数据库相关任务的完成。
Visual Assist(付费)
一款提高C/C++和C#开发者生产力的工具,改进了与IDE相关的导航、重构、代码生成和编码辅助功能,同时提供了针对UE4的特定工具。
Viasfora(免费)
旨在提供更好的代码编辑体验,包括语法高亮、括号匹配、代码折叠等功能,同时支持多种编程语言。
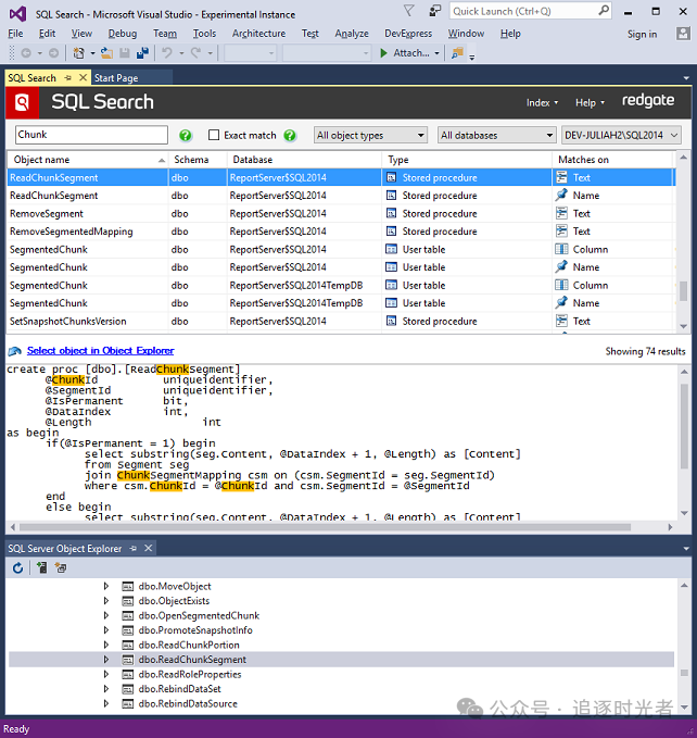
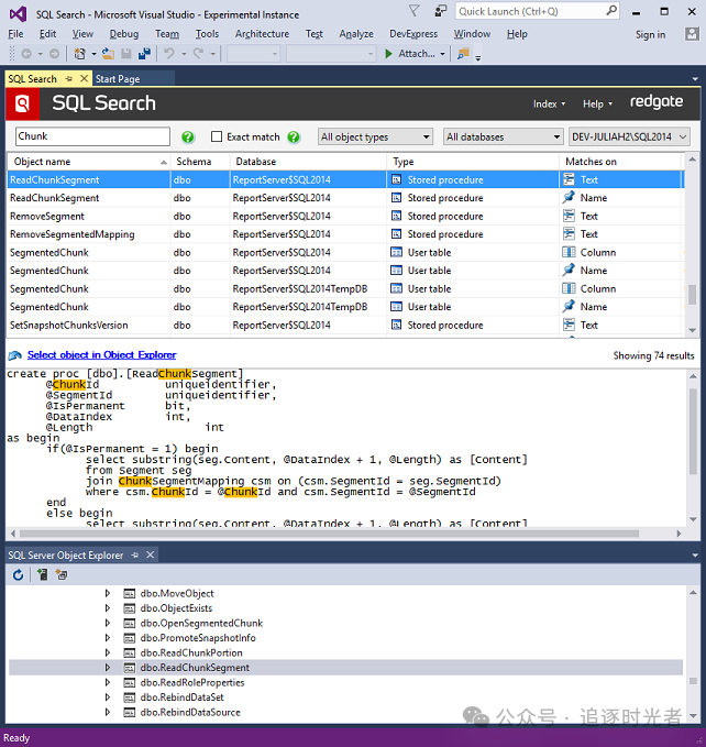
SQL Search(免费)
加速SQL Server数据库开发,通过在Visual Studio中快速查找SQL对象。可快速搜索数据库中的SQL片段,并轻松导航到这些对象。这可以节省时间,提高团队的生产力,让您可以回到手头的任务
Supercharger(免费)
Supercharger是一款用于Visual Studio的插件,旨在提供性能优化、代码增强、代码导航、文档和项目管理等功能,以增强开发体验和提高开发效率。
SQLite and SQL Server Compact Toolbox(免费)
适用于 Visual Studio 的 SQLite / SQL Server Compact 工具箱扩展。此扩展添加了多项功能来帮助您的嵌入式数据库开发工作:表和数据的脚本编写、从 SQL Server 和 CSV 文件导入等等。
ClaudiaIDE(免费)
这是一个 Visual Studio 扩展,可让您设置自定义背景图像或幻灯片。
GhostDoc Community for VS2017 and Later(免费)
GhostDoc 是一个 Visual Studio 扩展,适用于需要使用可自定义模板从源代码生成 XML 注释、维护干净且最新的文档、生成多种格式的帮助文档、使用 Visual Studio 中的智能源代码拼写检查器等的开发人员。
JavaScript Snippet Pack(免费)
一个基于Atom片段的代码段包,可以让你在处理JavaScript时更加高效。
Open in Visual Studio Code(免费)
这个扩展适用于你在Visual Studio中打开了一个项目,但又想快速在Visual Studio Code中打开它的情况。
- 免费开源的程序员简历模板 =====================================================================================================================================================================================================================================
- 了解作者&获取更多学习资料 ======================================================================================================================================================================================================================================
- 程序员常用的开发工具软件推荐 =======================================================================================================================================================================================================================================
- 加入DotNetGuide技术社区交流群 =============================================================================================================================================================================================================================================
- C#/.NET/.NET Core推荐学习书籍
- C#/.NET/.NET Core学习视频汇总
- .NET/.NET Core ORM框架资源汇总 =================================================================================================================================================================================================================================================
- ASP.NET Core开发者学习指南路线图 ===============================================================================================================================================================================================================================================
- C#/.NET/.NET Core面试宝典(基础版)
- C#/.NET/.NET Core优秀项目和框架推荐
- C#/.NET/.NET Core学习、工作、面试指南
学习是一个永无止境的过程,你知道的越多,你不知道的也会越多,在有限的时间内坚持每天多学一点,你一定能成为你想要成为的那个人。不积跬步无以至千里,不积小流无以成江河!!!
See you next good day
