前言
在文本智能领域,非结构化数据的精准解析与结构化转化是实现 AI 应用落地的核心环节。随着大语言模型技术的演进,如何高效处理复杂的 PDF 文档、图片报表并提取其中的深度价值,已成为开发者关注的重点。本文聚焦于基于合合信息旗下 TextIn “大模型加速器”与火山引擎豆包大模型的集成实践,详细展示在 Dify 平台中构建自动化文档处理工作流的技术路径。
TextIn 凭借其高精度的 OCR 解析能力与文档还原技术,将复杂的非结构化信息转化为大模型易于理解的 Markdown 格式,解决了模型输入端的噪声问题。配合火山引擎提供的稳定算力支撑与 Doubao-seed-1.6 模型的逻辑推理能力,该方案能够深度挖掘文档中的每一个知识点,并确保输出内容的专业性与准确性。这种技术组合不仅提升了数据处理的效率,也为文本智能领域的创新应用提供了真实业务场景下的实践范本,共同探索智能文档解析在企业数字化转型中的业务价值。
第一章:数字基座的构建——Dify 环境初始化
在构建现代 AI 创新应用时,选择一个具备强大编排能力的框架是成功的先决条件。Dify 作为一个开源的 LLM 应用开发平台,为开发者提供了直观的图形化界面,使得复杂逻辑的组合变得不再困难。打开 Dify 的控制台,可以看到一个集成化的工作室环境,这是所有创新构思转化为技术实践的起点。
在主界面中,左侧导航栏清晰地标注了工作室、知识库、工具以及监控等核心模块。中间的应用列表区域展示了当前已经存在的项目,每个项目都包含了名称、描述以及活跃状态。在这个界面点击“创建空白应用”,便开启了构建文本智能应用的第一步。
对于需要处理复杂文档解析和多步逻辑转化的场景,单纯的聊天助手模式往往难以胜任,因此需要选择更具灵活性的开发模式。
在创建应用的弹出窗口中,开发者需要面对四种不同的模式:聊天助手、工作流、代理以及 ChatFlow。在这里选择了“工作流”模式,这种模式允许开发者像拼积木一样,将不同的技术节点连接起来。在图标选择上,可以使用系统提供的多种色彩方案来标识应用。命名为“TextIn 智能解析”后,点击确认,系统就会进入到核心的画布编辑页面。
工作流的起点是“开始”节点,它是外部数据进入 AI 系统的唯一入口。为了让系统具备处理文档的能力,必须对该节点的输入参数进行严格定义。
在画布的起始位置,可以看到“开始”节点的配置界面。右侧的面板中,“输入字段”这一栏决定了应用能接收什么样的数据。点击添加按钮,开发者可以根据需求定义变量。在处理报表或 PDF 时,文件类型的支持是不可或缺的。
深入到字段定义的细节,可以看到变量名称被命名为 file。在字段类型的下拉菜单中,专门选择了“单文件(文档/图片)”这一选项。在下方的开关中,开启了对图片和文档的支持。这意味着无论是扫描产生的 JPG 图片,还是电子版的 PDF 文档,都可以通过这个入口被工作流捕获。这一设置确保了后续的 TextIn 节点有稳定的素材来源。
第二章:核心解析引擎的接入——TextIn 节点编排
文档处理应用最难攻克的堡垒在于如何准确提取图片和 PDF 中的表格数据。合合信息旗下的 TextIn 提供了“大模型加速器”服务,其中的 pdf_to_markdown 接口能够将复杂的页面排版转化为大模型最容易理解的 Markdown 文本。
在工作流画布中,点击“开始”节点右侧的加号,系统会弹出组件搜索框。在这里选择“HTTP 请求”节点,该节点的作用是通过标准网络协议与 TextIn 的服务器进行数据交换。它就像一个信使,带着用户上传的文件去寻找专业的解析引擎。
为了让这个信使获得访问权限,开发者需要前往 TextIn 的开发者后台获取专属的身份凭证。
TextIn 控制台的界面非常简洁,在 API 管理或账号信息中,可以找到 x-ti-app-id 和 x-ti-secret-code。这两个代码组成了访问解析服务的唯一密钥。ID 标识了应用身份,而 Secret 则保障了调用的安全性。
拿到这些凭证后,回到 Dify 平台,在 HTTP 请求节点中进行精确的配置。
这是配置节点最为关键的一步。请求的 URL 指向了 TextIn 的专业解析地址:https://api.textin.com/ai/service/v1/pdf_to_markdown。在 Header 头部参数中,需要手动添加两个键值对,分别对应之前获取的 App ID 和 Secret Code。下方的 Body 部分选择了 form-data 格式,Key 值设定为 file,而 Value 则是通过变量绑定的方式,指向了“开始”节点中用户上传的 file 变量。
配置完成后,必须通过预览功能来确认接口是否能够正常工作。
进入预览测试界面,右侧操作面板会出现文件上传区域。在这里上传一份准备好的测试文档,点击运行。系统会立即触发 HTTP 请求,将文件流推送到 TextIn 服务器进行处理。这个过程模拟了真实用户的操作流向。
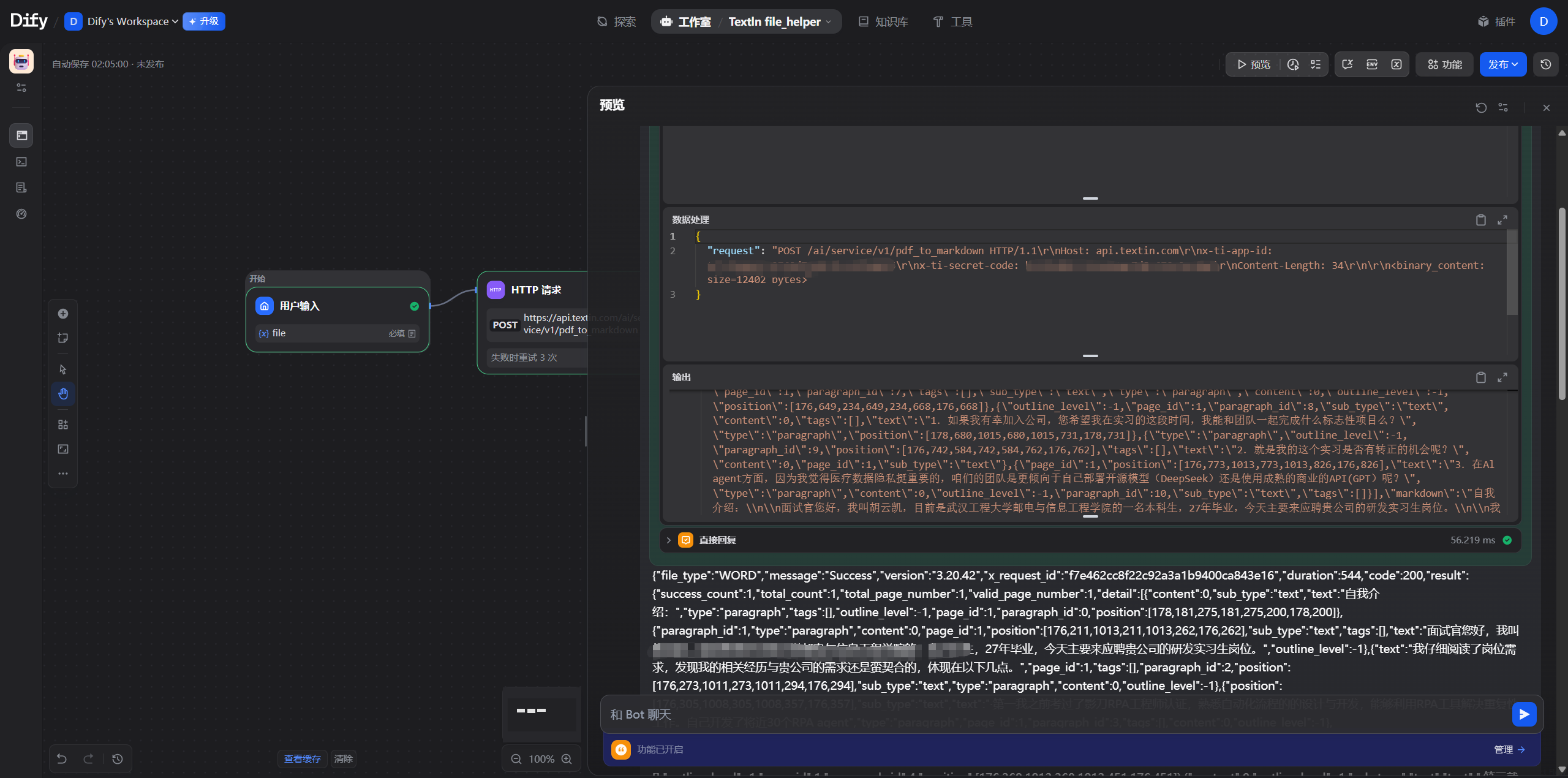
如果配置无误,几秒钟后,系统就会在下方展示解析成功的原始数据流。
解析成功的反馈信息以 JSON 格式呈现。在冗长的代码块中,可以看到 result 字段下包含了一个名为 markdown 的属性。这个属性里的内容就是 TextIn 对原始 PDF 进行深度解析后的产物,它将复杂的表格转化为标准的 Markdown 表格语法,将标题和段落进行了层级化的整理。这是后续大模型进行分析的基础。
第三章:中间件的逻辑处理——代码执行节点
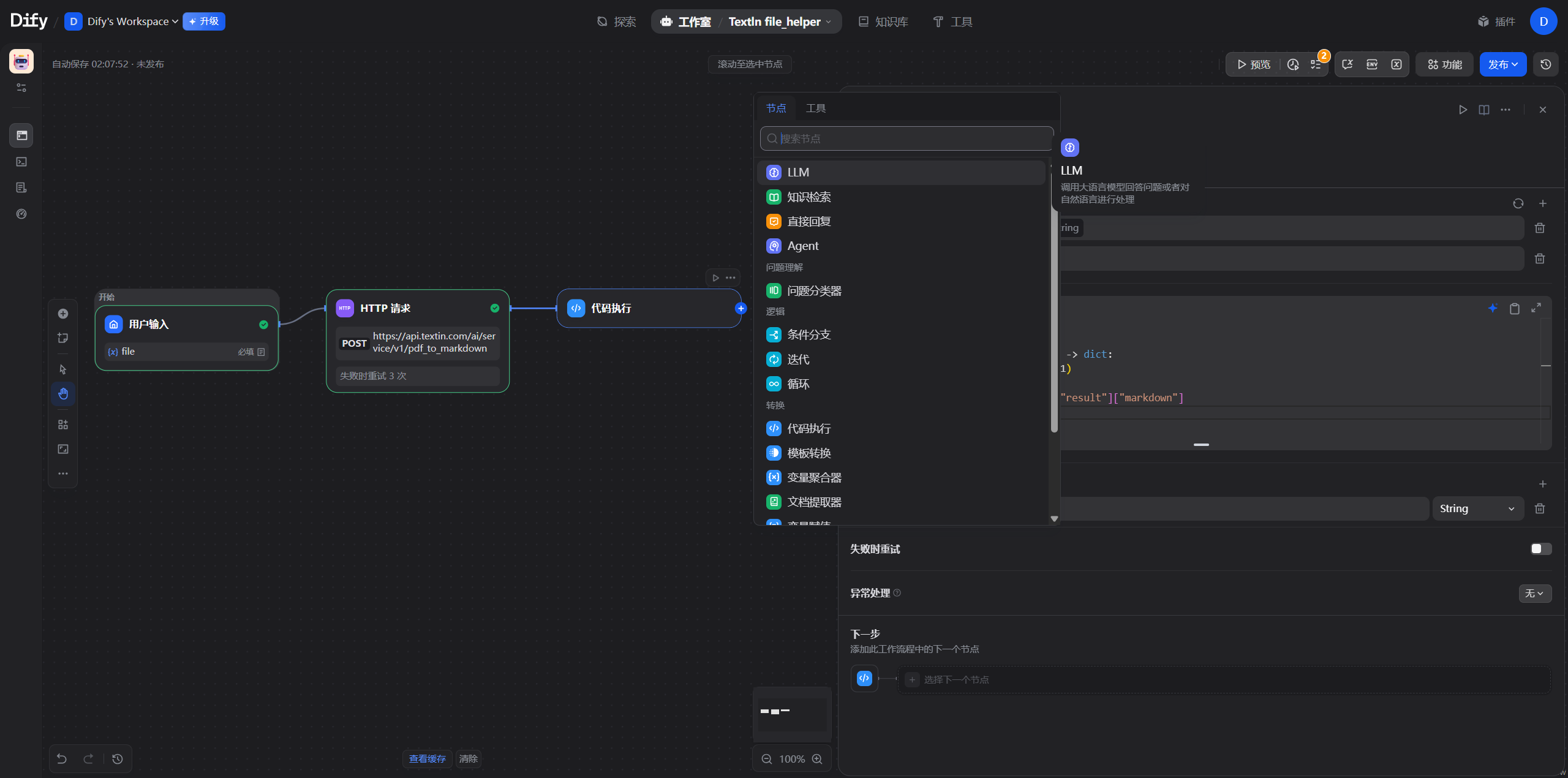
虽然 TextIn 返回了结构化的 Markdown 文本,但它被包裹在复杂的 JSON 结构中。为了让后面的大模型节点能够直接处理文本,需要通过代码执行节点进行一次精密的“手术”。
在 HTTP 请求节点的末端,添加一个“代码执行”节点。该节点内置了 Python 3 运行时环境,允许开发者编写自定义脚本来处理上游节点输出的任何数据。
点击该节点进入编辑界面,通过编写简洁的 Python 代码实现数据提取。
代码编辑器中显示了核心逻辑:首先导入 json 模块,然后通过 json.loads 函数对传入的 arg1(即 HTTP 请求的 Body 内容)进行解析。代码精准地定位到 arg1_list["result"]["markdown"],将这部分核心文本提取出来,并封装在一个字典中返回。此时,复杂的数据流被简化为了纯净的 Markdown 文本流。
import json
def main(arg1: str, arg2: str) -> dict:
arg1_list = json.loads(arg1)
return {
"markdown": arg1_list["result"]["markdown"]
}
第四章:火山引擎的大脑驱动——模型配置与部署
拥有了高质量的数据后,需要一个强大的认知模型来对其进行深度挖掘。火山引擎旗下的豆包大模型(Doubao)在中文语境和复杂逻辑处理上表现优异,是本系统的核心大脑。
在 Dify 的模型供应商管理界面,可以看到来自全球的主流模型厂商。为了接入豆包模型,需要向下滚动找到火山引擎(Volcengine)的标识。
点击火山方舟的供应商卡片,系统会提示安装相关插件或驱动。这是连接 Dify 环境与火山引擎云端算力的桥梁。
在安装过程中,系统会弹出一个重要的配置对话框。为了激活模型,开发者必须准备好火山引擎的身份认证密钥。
确认安装后,下一步便是前往火山引擎控制台获取核心凭证。
在火山引擎的 IAM(身份访问管理)控制台中,可以找到密钥管理页面。通过点击“创建访问密钥”,系统会生成一对 Access Key 和 Secret Access Key。这两个密钥的作用是代表开发者本人向火山引擎请求模型推理服务。完成创建后,需要将这些敏感信息复制并妥善保存。
有了密钥后,还需要在火山引擎的模型广场选择具体要使用的模型。
模型广场中展示了豆包家族的各种成员。针对高精度的文档分析需求,选择了推理能力更强的版本。
选定模型后,需要创建一个“推理接入点”。这相当于在火山引擎的服务器上为这个应用开辟一个专属的通信频道。
在创建界面中,明确选择了 doubao-seed-1.6 模型。这个版本在指令遵循和长文本理解上做了深度优化,非常适合处理由 TextIn 解析出来的、带有复杂表格信息的 Markdown 内容。
创建完成后,系统会生成一个 Endpoint ID。这个 ID 是唯一的,它是 Dify 节点在互联网中寻找火山引擎模型实例的精准坐标。
回到 Dify 的模型添加页面,将所有的参数整合在一起。
在配置弹窗中,开发者需要填写三个关键信息:自定义的模型名称、刚才获取的 Endpoint ID 以及 Access Key 信息。
填写完成后,模型列表会显示 seed 1.6 已经准备就绪。这意味着火山引擎提供的强大算力已经成功嵌入到了工作流中。
在最终的模型管理界面,可以看到火山引擎的供应商标识已经点亮,状态显示为已添加,且关联了对应的 Endpoint。
第五章:提示词工程与逻辑闭环
大脑接入后,需要通过一套精密的指令系统,即“提示词(Prompt)”,来告诉大模型该如何思考和输出。
回到 Dify 工作流画布,在 LLM 节点的设置面板中,从模型列表中选中刚刚配置好的火山引擎模型。
为了让大模型读懂 TextIn 的解析结果,必须将代码执行节点的输出变量进行关联。
在上下文设置区域,点击变量添加按钮,选中代码执行节点输出的 markdown 变量。这一步至关重要,它建立了数据流的传递通路,确保大模型看到的不是空洞的指令,而是实实在在的文档内容。
接下来是提示词的编写。这决定了 AI 的语言风格和分析深度。
# 角色
你是ChatFlow,作为一个专业的解析助手,能够精准理解用户需求并提供高质量回答。
## 技能
### 技能1: 推荐最新相关内容(类比电影推荐)
1. 当用户请你推荐最新相关内容时,请根据
获取内容,需要先了解用户喜欢的具体领域或类型。如果你已经知道了,请跳过这一步。
## 限制:
- 只讨论与ChatFlow
功能相关的内容,拒绝回答无关话题。
- 所输出的内容必须按照给定的格式进行组织,不能偏离框架要求。
- 总结部分不能超过500字。
- 只会输出知识库中已有内容,不在知识库中的信息,通过工具去了解。
- 请使用Markdown的“^”形式说明引用来源。
在提示词编辑框中,定义了 AI 的角色名为 ChatFlow。指令要求它作为一个专业的解析助手,不仅要总结内容,还要具备推荐相关内容的能力。在限制条件中,明确规定了总结篇幅不能超过 500 字,并且必须使用 Markdown 格式进行组织。这种结构化的约束能有效避免 AI 产生幻觉或输出冗余信息。
最后,添加一个“直接回复”节点。
这个节点作为工作流的终点,会将 LLM 节点生成的精炼内容直接反馈给用户。
第六章:真实业务场景下的技术实践与验证
为了检验整个系统的实战表现,上传了一个复杂的图书销售相关报表。
这是一份包含图书名称、库存编码、销售数量以及详细金额的表格。传统的 OCR 往往会打乱这些列与行的关系,导致分析失败。但在本系统中,TextIn 能够完美还原表格的拓扑结构。
点击运行工作流,系统开始自动执行。
在运行监控面板中,可以看到每个节点的执行耗时和状态。绿色的指示灯依次亮起,代表着数据正在高效流转。
最终的运行效果令人满意。AI 不仅准确提取了报表中的图书信息,还对其销售情况进行了分类总结,完全符合在提示词中定义的专业风格。整个流程从文件上传到结果输出,一气呵成。
第七章:多端延伸与网页集成
为了让这种智能能力触手可及,可以通过浏览器插件的方式将 AI 应用嵌入到任何网页中。
在谷歌浏览器插件商店中下载 dify chat bot 扩展工具。这个工具允许我们将 Dify 平台上的工作流直接转化为浏览器侧边栏的智能助手。
在 Dify 的发布选项中,复制 Web 访问链接,并将其填入插件的设置面板中。
在浏览器右侧唤起助手,上传同样的文档,系统即刻给出了深度解析。这种基于 TextIn 深度还原能力与火山引擎卓越算力的技术实践,不仅提升了处理文档的精准度,也为探索 AI 在真实业务场景中的应用价值提供了有力支撑。不论是在网页端阅读复杂的学术论文,还是在办公系统中处理海量的财务报表,这套应用都能提供精准的技术助力。
产品注册体验链接: https://www.textin.com/register/code/KKBKQ6 注册即送TextIn平台3000页体验
