Hello folks,我是 Luga,今天我们来聊一下人工智能应用场景中大语言模型(LLM)底层算力资源支撑设施 - AMD ROCm。
在过去十多年里,GPU 的竞争往往被简化为制程、算力峰值和显存带宽的对比。但随着 AI、HPC 与数据中心负载的成熟,行业逐渐意识到一个事实:真正决定平台上限的,并不是硬件本身,而是围绕硬件构建的“软件体系结构”。
众所周知,NVIDIA 通过 CUDA 构建了一个高度封闭但极其完整的软件帝国;而 AMD 则选择了一条完全不同的路线——以 ROCm(Radeon Open Compute) 为核心,尝试构建一个开放、模块化、可演进的异构计算软件栈。
ROCm 并不是 CUDA 的简单“替代品”,而是 AMD 对异构计算时代的一次系统性架构回应。理解 ROCm,不能只从 API 或性能跑分入手,而必须回到架构层:
它试图解决什么问题?它在什么地方与 CUDA 选择了不同的技术路径?这些选择在工程实践中意味着什么?本文将从生态体系架构视角,对 ROCm 进行一次完整拆解……
—01 —
架构哲学:为什么必须是“开源” ?
在深入 ROCm 的技术实现之前,我们有必要先回到一个更具战略意义的原点:**为什么 AMD 必须选择开源这条更难、也更慢的道路?**
其实,回溯计算产业的发展史,无论是早期 Windows 通过统一 API 奠定桌面霸权,还是 NVIDIA 凭借 CUDA 构建起 GPU 计算的护城河,其成功逻辑高度一致—— **以“控制换取效率”** 。在一个相对静态的硬件假设下,统一的接口、工具链和演进节奏,能迅速凝聚开发者共识,形成强大的网络效应。
然而,大模型时代的到来,彻底重构了算力的基本范式:
-
算力规模从“单机加速”跃迁至“万卡协同”,系统复杂度呈指数级上升;
-
硬件形态不再局限于单一 GPU,而是 CPU、GPU、DPU、NPU 等多种加速单元异构集成;
-
用户主体也从个体研究者或初创团队,转变为对稳定性、可维护性和长期演进能力有严苛要求的云服务商、国家级超算中心与大型科研机构。
在这一新语境下,Vendor Lock-in(厂商锁定)不再是护城河,而成为系统性风险。一旦底层平台被私有协议或黑盒编译器深度绑定,整个 AI 基础设施的可审计性、可移植性与未来扩展性都将受到根本性制约。 当训练集群动辄部署上万张加速卡,任何对封闭生态的依赖都可能转化为运维成本、安全盲区乃至国家战略层面的脆弱性。
在这样的背景下,Vendor Lock-in 从竞争优势转变为系统性风险 。
ROCm 的开源,并不仅是许可证层面的开放,更是一种**架构上的解耦选择** 。AMD 的核心判断是:
开发者不应该被绑定在某一套私有指令集或封闭编译链上,异构计算平台必须具备“可审计、可替换、可演进”的能力。
这种“架构中立性”的追求,构成了 ROCm 与 CUDA 在根本理念上的分野。
—02 —
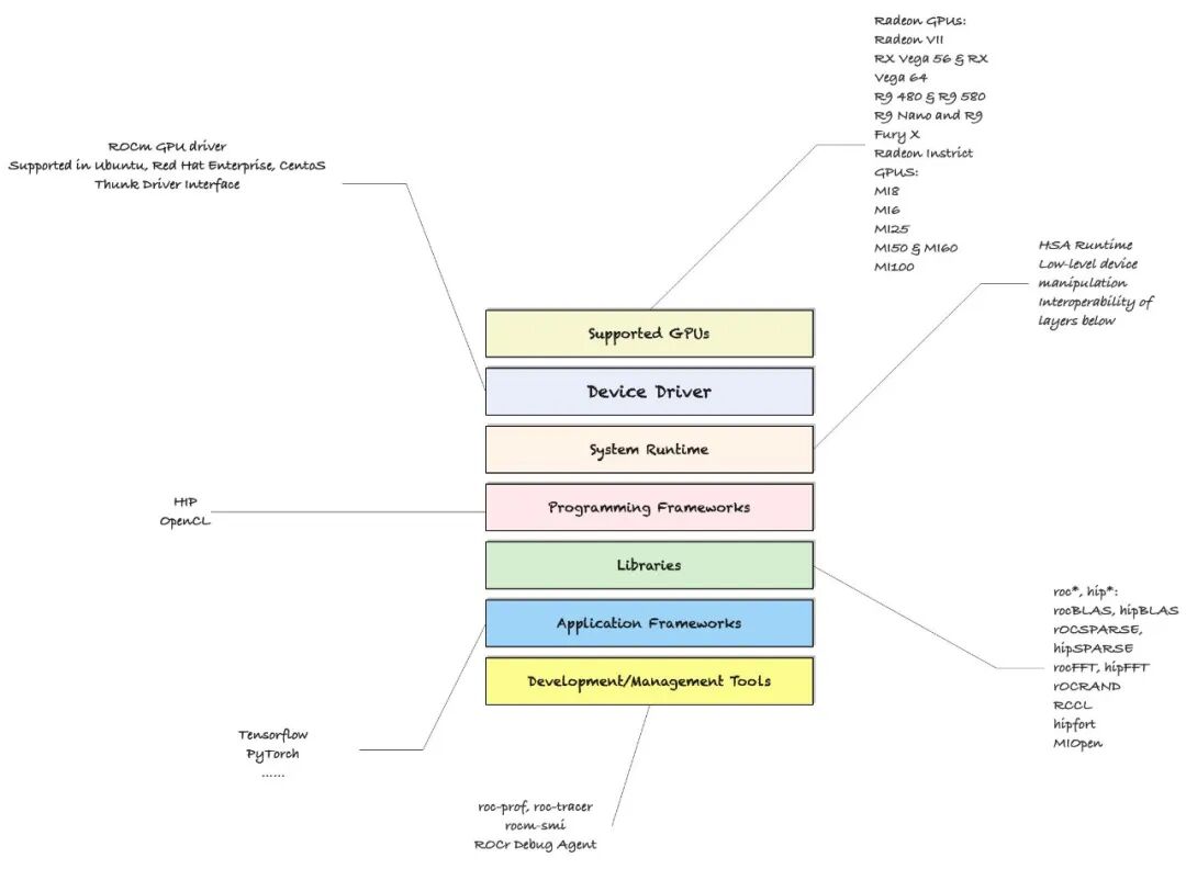
ROCm 的系统内核:从驱动到编译器的分层设计
从架构角度看,ROCm 并不是一个单体系统,而是一组**高度模块化、边界清晰的软件组件** 。
其设计目标并非“隐藏硬件差异”,而是**在可控的抽象层级上暴露硬件能力** ,从而为上层系统保留优化空间。
1、硬件层:CDNA 与“计算专业化”的回归
ROCm 真正站稳脚跟的前提,是 AMD 在硬件架构上的一次果断分离。早期 AMD GPU 软件生态的混乱,本质原因在于**图形与计算共用一套架构假设** 。RDNA 面向的是图形渲染和消费级负载,而数据中心计算对矩阵吞吐、内存带宽和互联延迟有完全不同的需求。
CDNA 架构的出现,标志着 AMD 对这一问题的正面回应:
-
移除图形相关单元
-
强化矩阵计算与向量流水线
-
以 HBM 带宽和芯粒互联为中心重构数据路径
在 MI300 系列中,这种设计被推向极致。3D 封装技术将 CPU、GPU 与 HBM 紧密耦合,使“统一内存”从抽象概念变为物理现实。
ROCm 的底层运行时(ROCr Runtime)正是围绕这一硬件前提构建的。它并不简单模拟 CUDA 的内存模型,而是针对 AMD 的统一寻址与高带宽特性进行了深度适配,这也是 ROCm 能够在部分 HPC 场景中展现竞争力的基础。
2、 编译器层:LLVM 作为“公共骨架”
ROCm 在编译体系上的选择,体现了其典型的“借力打力”策略。
不同于 CUDA 自研并高度封闭的编译链,ROCm 以 LLVM 作为基础设施。这一选择带来的影响是深远的:
-
对语言前端友好:C/C++、Fortran、Python 都可以自然接入
-
对研究人员友好:中间表示(IR)透明,可审计、可优化
-
对生态友好:避免重复造轮子,复用工业级工具链
对于超算中心而言,这种透明性不是“情怀”,而是现实需求。在追求极限性能的场景中,能够理解并干预编译器行为,往往比单纯的峰值算力更重要。
从架构角度看,LLVM 的引入,使 ROCm 天然具备“平台级可演化能力”,而不是被固定在某一代硬件假设之上。
3、 HIP:架构层面的“迁移缓冲区”
HIP 是 ROCm 架构中最具战略价值的组件之一。AMD 并没有幻想开发者会主动重写多年积累的 CUDA 代码。相反,它正面承认 CUDA 的事实标准地位,并选择在**API 兼容层** 进行突破。
HIP 的设计并非简单的语法糖,而是一种**编程模型层面的对齐** :
-
API 语义与 CUDA 高度一致
-
工具链支持自动转换(hipify)
-
同一份代码可在 AMD 与 NVIDIA 平台编译运行
从系统架构视角看,HIP 的真正意义在于:
它将“CUDA 代码”从 NVIDIA 的私有资产,转化为一种可迁移的中间形态。
这一步,直接削弱了 CUDA 生态的锁定效应,为多厂商并存提供了现实路径。
—03 —
ROCm vs. CUDA:两种路线的剖析
将 ROCm 与 CUDA 对比,往往得不出有价值的结论。真正值得讨论的,不是某一代 GPU 的 FLOPS 或单 kernel 的吞吐,而是在大模型训练与推理成为主流工作负载后,两套软件体系在系统层面如何组织、调度并扩展算力资源。
从这个视角出发,ROCm 与 CUDA 的差异,并不是“谁更快”,而是谁更适合构建下一代异构计算系统。
1、垂直整合 vs. 模块化解构
作为高度垂直整合的典型代表, CUDA 体系中,从编译器(NVCC)、运行时、数学库(cuBLAS / cuDNN)、通信库(NCCL),到硬件互联(NVLink / NVSwitch),几乎所有关键组件都由 NVIDIA 统一设计与控制。这种设计带来的直接结果是:
-
接口高度稳定
-
行为可预测
-
性能调优路径清晰
对于单一厂商、同构硬件的系统来说,这种“端到端控制”能够形成极致闭环。在大规模训练任务中,NCCL 与 NVLink 的深度耦合,使得多卡通信几乎成为硬件的一部分,而非软件负担。
但代价同样明显:系统的可替换性被压缩到了最低。
而 ROCm 的设计路径则几乎完全相反。其并没有试图复制一套“AMD 版 CUDA”,而是刻意保留了清晰的模块边界:
-
驱动层与运行时解耦
-
数学库可以独立演进
-
通信层(RCCL)在 API 层面对标 NCCL,但并不与底层互联协议强绑定
更积极地对接 PCIe、CXL、标准以太网等行业通用组件,这种解构式设计,使 ROCm 更像一个算力操作系统内核,而不是一个“封闭加速器 SDK”。
在大模型算力架构中,这种差异会被显著放大:
-
CUDA 更擅长在 “纯 NVIDIA 集群” 中压榨极限性能
-
ROCm 则更容易参与 CPU + GPU + 专用加速器 + 多厂商互联 的混合系统
换句话说,CUDA 的优势来自“内部最优”,而 ROCm 的价值来自“系统协同”。
2、大模型算力架构下的差异
当模型规模突破百亿参数,算力瓶颈已经不再是单卡算力,而是:
-
内存带宽是否连续
-
跨节点通信是否稳定
-
调度系统是否理解硬件拓扑
-
软件栈是否支持弹性扩展与资源重组
在这一背景下,ROCm 的模块化设计开始显现出其系统层面的意义。ROCm 并不强行假设“GPU 是唯一算力核心”,而是更容易与:
-
NUMA 感知的 CPU 调度
-
统一内存寻址(HMM / UMA)
-
多 GPU、Chiplet 架构
-
跨节点通信层(如基于以太网的集群)
等以上核心特性协同工作。
这使得 ROCm 在资源调度层面,更适合被纳入 Kubernetes、Slurm 等调度体系之中,作为“可组合算力资源”而存在,而不是一个不可拆分的加速黑盒。
3、大模型工程生态成熟度
从 5.x 版本开始,AMD 明显调整了优先级,其变化具有明确的工程信号:
-
核心库能力主动对齐 CUDA,而非引入新 API
-
PyTorch、TensorFlow 等主流框架优先保证“可用性”,而非性能领先
-
版本节奏趋于保守,减少破坏性升级
-
将稳定性与可维护性视为一等目标
这标志着 ROCm 从“技术验证项目”转向真正意义上的生产级算力平台。同时,在当下的 AI 开发实践中,绝大多数工程师并不会直接调用 CUDA 或 HIP API,而是工作在PyTorch / JAX / Triton / DeepSpeed / Megatron / vLLM 这一层抽象的上移,使得底层差异被显著稀释。
这也是 ROCm 战略转向的关键前提:只要主流框架对 ROCm 的支持是“一等公民”,开发者对 CUDA 的依赖就会自然下降。
综上所述,从架构层面来看,CUDA 与 ROCm 并不是简单的“先进与落后”关系,而是两种截然不同的系统设计选择:
-
CUDA 追求的是 确定性、极致性能与高度控制
-
ROCm 追求的是 开放性、可组合性与长期可演进性
在以大模型为核心的算力时代,后者的价值正在被重新理解。这并不意味着 CUDA 会失去优势,而是意味着:
异构计算的未来,不再只允许一种答案。
今天的解析就到这里,欲了解更多关于 “大模型技术”相关技术的深入剖析,最佳实践以及相关技术前沿,敬请关注我们
的微信公众号或视频号:架构驿站(ArchHub),获取更多独家技术洞察!
Happy Coding ~
Reference :
Adiós !
··································
Hello folks,我是 Luga,AI 创业者,资深架构师,Traefik Ambassador,Jakarta EE Ambassador, 一个 15 年+ 技术老司机,从 IT 屌丝折腾到码畜,最后到“酱油“架构师。如果你喜欢技术,不喜欢呻吟,那么恭喜你,来对地方了,关注我,共同学习、进步、超越~
