Original Aitrainee Aitrainee AI进修生
在小说阅读器中沉浸阅读
MiniMax Agent,很多人都知道。
它的桌面端是 Web 端的进化版—— 能控制浏览器、处理本地文件,还继承了网页端的所有能力:Code 执行、PPT 生成、Deep Research、多模态处理(视频生成等)、MCP生态集成等。
https://agent.minimaxi.com/ ( Win、Mac双端可用)
现在 AI 的使用方式正在发生变化。很多人不再满足于单纯的对话框,而是开始用能感知本地环境、自主拆解复杂任务、拥有专家级能力的 AI Agent。ClaudeCode、 Clawdbot 都如此。
不过有些人说网页端就是个玩具,以此来凸显他们玩 Claude Code 的上大分了。
倒也大可不必。
早在 Aider、 Cursor 的 agent 出来的时候,我们就在玩这些了—— 不止是写代码,还有更多可能性。
** 01 环境配置与脚本自动化 **
不知道大家在玩 ClawdBot 的时候有没有遇到配置 fetch 失败的情况?我在连接 GitHub Copilot 和 Gemini Cli或者 Antigravity 的时候就报错失败。
起初不知道原因,还导致我对 ClawdBot 这东西兴趣都降低了。
后来想到一个可能性 —— 终端环境变量(HTTP_PROXY、HTTPS_PROXY)没设置好。(魔法)
于是我把问题丢给 Minimax agent:"帮我写个脚本,让 终端环境变量 可以永久设置、可以开关、还能检测网络通信状态。"
它给出的方案包括:
-
永久设置环境变量(HTTP_PROXY、HTTPS_PROXY)
-
提供开关脚本(proxy-on.ps1 / proxy-off.ps1)
-
网络检测命令(Test-Connection)
问题解决后,我又让它把这套方法做成了 skill,Windows 和 Mac 的检查都做好。以后在新的电脑直接让他看 skills 就能复刻。
提示词:
我还想让它用短命令(如 cc -new )就能够支持在默认文件夹新建 Claude Code 工作空间,或者以界面的方式选择一个新的文件夹打开(
cc -o ),
同时,这些短命令也支持快捷键; 不管我是在终端还是其他编程IDE的终端,都能快速使用配置好的 Claude Code 还能高效切换,保持Vibe 状态。
** 02 智能文件管理体系 **
杂乱无章 AI 整理 Code Media
另外,我们知道,在 AI 编程的时候,项目文件名基本上首次命名之后就不能再改了(路径也不能改)。因为像 Cursor、Claude Code这样的编码器,改了名称,聊天记录就会丢失,要改索引也麻烦。
我最早那个 AI 项目文件夹,现在看起来就是个命名灾难现场——一堆当时随手起的名字,后来想找几个博客项目都得翻半天。
于是我便直接交给它。
得到:
再举个例子,我的剪映 LUT 文件夹——里面有 125 个北欧冷色调滤镜 LUTs。
如果让 AI 去理解这些文件的内容特点,它能按照色调、风格这些维度重新分类。剪映草稿也可以试试。
视频的20s后的是我的一个音频文件夹,也就是配音场景的分类 ——
提示词:因为我自己不能每次都点击听这些音频,然后这个文件夹音频我想用,你用一个网页或者其他呈现方式,能够让我一看到就全局管理,能够知道每一个文件是什么。这样下次我剪辑的时候就好弄了。
我喜欢这种 意识流 的提示词输入方式。
而我们把它的管理半径放大到整个电脑系统,那就可以。。。
我电脑是3个T都不够我装的,什么录屏剪辑、 AI 项目、各种工业软件什么的。太多了。
这时候AI跑一跑,做个视图来说也很不错,进一步迭代优化,可以做一个更好的智能管理系统,点击也能有相应的执行动作。
总之,不管是编程项目、剪映文件还是那种不点击就读不了的音频文件,他们都可以用类似的方式。建立索引,换一种呈现方式。
这种方法我经常就用在那种 —— 过了许久,需要自己去重新找某个东西的情景下。
如果不用 AI,你自己一个个翻你以前自己的文件夹要挺久的。现在的话用AI 就可以一句话,让他开个线程,我们直接去做其他的事(这种活,我现在基本上是对着手机说一句话就指挥电脑干活的状态,省心不少)。
** 03 垃圾清理与系统瘦身 **
再说垃圾清理的改造。可以让 AI 文件整理助手扫描 ,识别重复文件、空文件、安装包、临时文件,然后生成清理建议,一键移动到测试区。
以前用 C 盘扫描器这类工具,还得自己判断哪些能删。现在 AI 能智能分析,预判哪些可能是垃圾文件。对新手来说,有个可视化面板,知道哪些不该删,权限也更安全。
Minimax Agent 单独有一个文件整理专家:" 扫描 C:\Users\Aitrainee\Downloads,识别重复文件、空文件、安装包、临时文件,生成清理建议+ 一键移动到垃圾桶测试区:'帮我清理下载文件夹,找出重复文件、空空包和无用文件,生成清理建议。“
** 04 视觉创作与桌面控制 **
另外我在玩 Clawdbot 的时候,让他自己给自己画了一个图像。这不是用 AI 绘画模型,我是让它自己控制我 Windows 的绘画软件绘画的(用到了一个桌面控制的skills)。
我要求 MiniMax Agent 把下载文件夹第一张机器人图片 PS 一下。我下载文件夹有很多图片,它也确确实实找到了我说的那个第一个机器人图片。而且他也直接给他PS 出来了。
甚至让他基于这张图片还可以做出来 GIF 或者视频等等。挺生动的,毕竟背靠海螺 AI 这个第一梯队的视频模型。
除此以外,还可以提示它去做一些批量处理的操作:比如图片剪裁等等:
另外补一句,操作桌面的这个 skills,可以让你的 agent 不只是能操作浏览器,而是能够控制键盘、鼠标等等。
ps:画出来的圆还真圆啊:(他也是控制鼠标绘制的,只不过读取像素挺精准的 )
我用的两个桌面控制 Skills 如下:
我都是提示 Minimax Agent 安装的,不管这些安装还是其他的什么,我已经很久很久没动手了。
** 05 浏览器多标签控制 **
另外我在用 ClawdBot 的时候,发现了一个问题:ClawdBot 操作浏览器默认是通过类似于 playwright-mcp 的方式打开一个独立的浏览器窗口,如果要打开本地浏览器,他需要安装一个官方的插件:
但是这个插件一次只能控制一个标签,你得手动打开,类似于我以前介绍了这个 Browser MCP 。
所以我想让他安装一个新的、支持一次性控制多个标签页的,不用每个标签页手动切换—— mcp-chrome。
我让 MiniMax agent 去给我安装它,这是个安装起来有些难度的浏览器控制 MCP。
他做得还不错,我在另外一台电脑上当时用 claude code 的 opus4 模型也对话了比较久的时间:
因为 mcp-chrome-bridge 安装教程涉及了浏览器扩展还有需要注册什么东西,根据官方文档,需要以下步骤:
-
安装 Chrome 扩展 - 你已经完成了
-
安装 native messaging bridge:
npm install -g mcp-chrome-bridge -
⚠️ 注册 bridge(关键步骤,你可能漏了这步)
** 06 更多实战场景:简历、内容与社交 **
再看我用 MiniMax agent 筛选候选人简历的案例:比如你的文件夹下有那些 PDF,你不用一个一个去打开查看,他自己会看,你可以让他批量处理,按照你的意愿整理提取。平常那些办公的细碎活都可以。
整理前(假设有8个简历):
提示词:帮我整理文件夹里的简历,按姓名和工作年限重命名(如姓名_年限.pdf),并把工作年限大于 5 年的单独放一个Senior_Level的文件夹。D:\AI-Code2\MiniMAX\resumes
就分好了:
启动浏览器访问微信文章:
公众号文章转小红书:把我的这篇公众号文章拆成3条小红书图文笔记并发布。它生成的这三种笔记的内容也有参考性,发布前可以先让他跑一下这样的流程。后面也可进一步优化提示词,会更好。
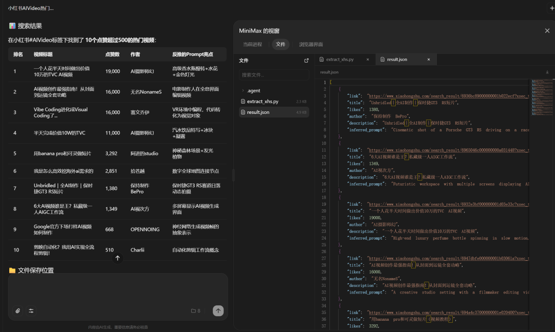
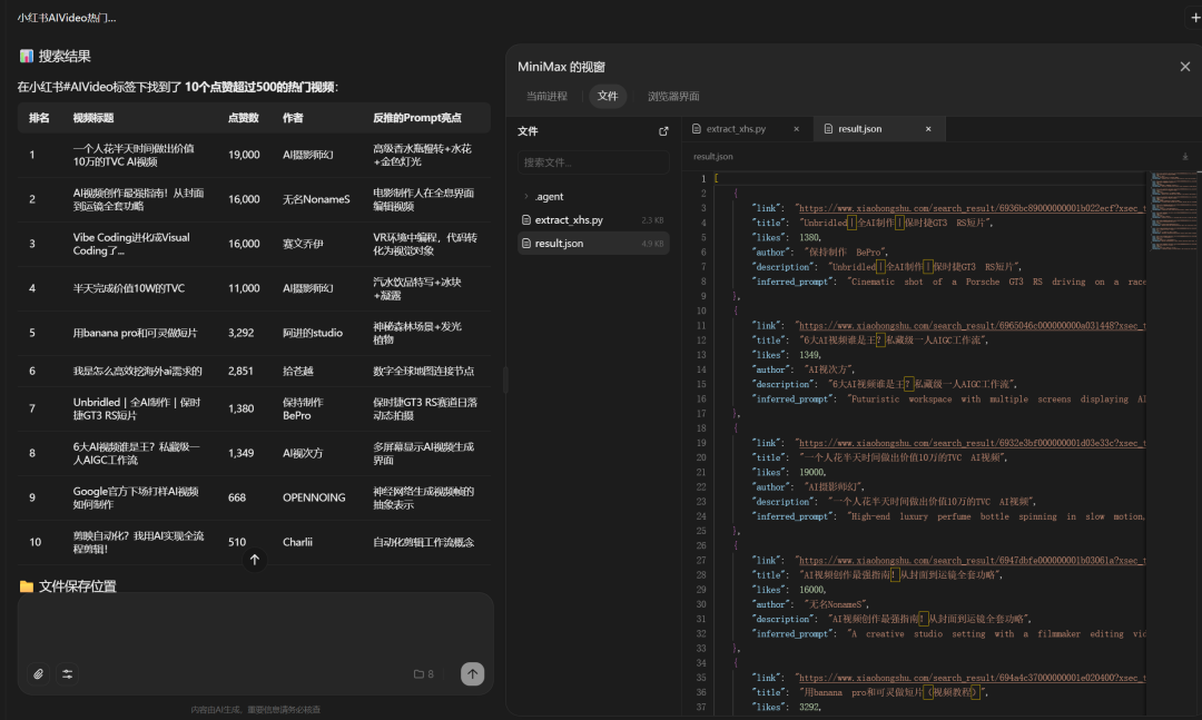
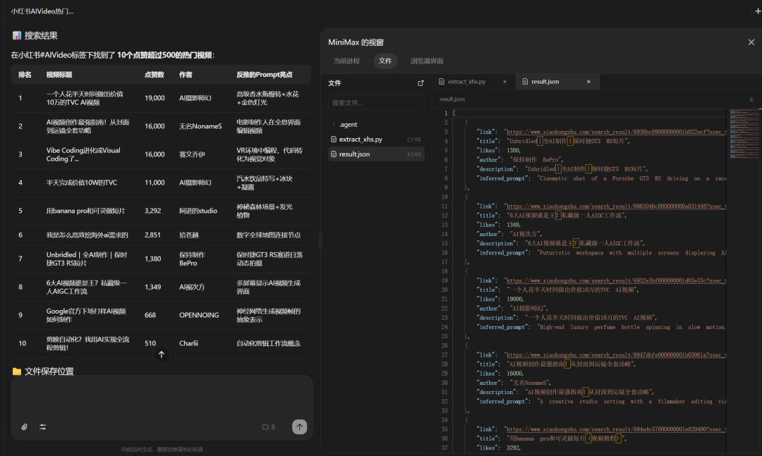
热门视频检测:帮我去小红书上找带 #AIVideo标签的视频 。对于点赞超500的视频,附上视频链接,并反推视频的prompt,将链接与prompt存在桌面上一个名为Inspiration的文件夹里。
建立自己设备的共享文件夹,
做一张"AI发展里程碑"时间线:
或者 B 站博主分析:访问秋芝的Bilibili主页并打开最新5期视频。抓取每个视频前 20 条高赞评论,分析观众情感,找出最打动观众的 3个要素。
** Agent 其他玩法 **
📂 文件管理类
-
** 照片按拍摄时间分类: ** 扫描 EXIF 信息,按"YYYY-MM"创建文件夹归档。
-
** 视频素材自动打标签: ** 识别人物/风景/产品,生成标签文件。
-
** 文档按主题归档: ** 读取 Word/PDF 前100字,按工作/学习/生活分类。
-
** 重复文件智能清理: ** 扫描 MD5 相同文件,保留最新版,其余移入"待删除"。
-
** 音频文件批量转录: ** MP3/M4A 转录为同名 TXT 文件。
-
** PPT 批量提取图片: ** 提取图片并按"文件名_序号"保存。
-
** 压缩包批量解压+整理: ** 解压 ZIP/RAR,删除空文件夹,归档压缩包。
🎨 创作生产类
-
** 批量生成社交媒体配图: ** 读取文案,为每条生成对应风格配图。
-
** 视频脚本→分镜头脚本: ** 自动拆分镜头描述+时长+构图建议,输出 Excel。
-
** 文章批量配插图: ** 扫描 Markdown,为每篇生成封面图和内容图。
-
** 批量生成短视频脚本: ** 根据关键词生成60秒脚本(钩子+内容+CTA)。
📊 数据处理 & 生活类
-
** Excel 多表智能合并: ** 按 ID 合并总表,去重并排序。
-
** 日志提取关键信息: ** 提取 ERROR/WARNING 行,生成汇总报告。
-
** 旅行照片生成游记: ** 识别地点场景,按天生成图文文档。
-
** 菜谱图片生成购物清单: ** 识别食材用量,汇总 Excel 并标注重复。
🎯 其他场景
-
** 剪映草稿批量重命名: ** 识别草稿封面内容,生成有意义名称。
-
** Telegram 聊天记录归档: ** 提取关键对话(重要/决策),生成 Markdown 归档。
-
应用内存占用分析与管理。
另外,他这还有个 Supabase 集成,有助于后端编码的实践练习。
** 最大的变化:主动性 **
传统方式 How? Agent 思维 Result! AI
文件整理、网购、资讯监控、桌面控制、MCP 安装、任何痛点问题(部署、报错...)…… 当 AI 能感知你的本地环境、理解你的需求、自主执行任务时,很多事情的做法都会变。
最大的变化是什么?我觉得是 ** 主动性 ** 。对话式 AI,你问一句它答一句, Agent —— 它能自己动起来。
你给出 20% 的想法,它能自主完成的比对话式的多。这个"更多"是什么意思?就是它不仅执行你说的,还会带上那些只有实践能够获得的。
"研究一下个人 IP 怎么做"。Agent :
1. 搜索相关资料
2. 整理成结构化文档
3. 分析你的现状(比如你的公众号数据、抖音内容)
4. 生成个性化的行动计划
5. 迭代 Skills
你的脑力活动进一步解放。以前用传统工具,你得想清楚每一步怎么做。但用 AI Agent,你只需要说出目标,它自己拆解任务、执行操作。这不是说AI 替代了你,而是思维路径变了:
-
** 以前: ** 我要怎么做?(关注过程)
-
** 现在: ** 我想要什么结果?(关注目标)
很多时候,我们用传统工具形成的思维惯性,反而限制了我们对 AI 的使用。下次不妨试试,直接端到端地向 AI 提需求 —— 不要想"它能不能做到", ** 先说出来,看它能做到多少,又能解放你哪一部分的脑力活动。 **
** 试试看吧。 **
** 相关指南: **
MiniMax Agent 桌面端用户指南
https://vrfi1sk8a0.feishu.cn/wiki/H7rQwDKpdiP2MekCcn8cy8Lxnwh
** 🌟 知音难求,自我修 ** ** 炼亦艰, 抓住前沿技术的机遇,与我们一起成为创新的超级个体 (把握AIGC时代的个人力量)。 **
** 点这里👇关注我,记得标星哦~ **
