猴哥的第 61 期分享,欢迎追看
要列举 AI 绘画开源界的几个关键贡献,一定少不了 Stable Diffusion。
还记得前不久刚推出的 Stable Diffusion 3 么?
其背后的团队 Stability AI,真的是一波三折,其核心成员出走,成立了一个新公司:Black Forest Labs - 黑暗森林。
这不,刚刚开源了一款 AI 绘画模型,直接踢馆老东家,其生成效果,完全可以媲美闭源的 Midjourney。
今日分享,就带大家来体验一番,并在本地部署起来。
之前我的 AI 绘画,都是来自本地部署的 sd-webui。终于,我的 Stable Diffusion 2 该下线 - 光荣退休了?
No!No!No!
尽管 Flux.1 的表现可圈可点,不过要说能完全替代 sd,至少现阶段,还不至于。
我们先来实测体验一番~
- Flux.1 简介 ============
FLUX.1 AI 号称的优势有:
• 卓越的视觉质量: 生成具有出色细节和清晰度的图像。
• 精确的提示词遵循: 准确地将文本提示转化为图片,一次生成,无需抽卡。
• 多样化的风格: 支持广泛的艺术风格。
• 复杂场景生成: 创建精细详尽的场景。
真的有吹的那么神么?我们来实测体验一番👇
- 在线体验 =======
❝
我们以官网的地址为例,一起来体验一下。使用非常简单,文本框输入你想要生成的内容,右侧一键 Run:
右侧提示框出现分配到GPU后,生成一张图像大概 30-50S 左右。
我用下面这个提示词实测了一下,第一次尝试在图片中生成中文,居然失败了!所以最好使用英文提示词。
  
A Monkey holding up a sign with a rainbow in it,   
reading "猴哥 AI"  
不过有一说一,这个 mokey 的毛发生成的还挺精细的~
当然,下方还可以进行一番简单的设置,比如最基础的希望生成图像的宽和高:
然后,我们把提示词修改一下,让它生成一只卡通猴子~
  
A catoon monkey with smile holding up a sign with a rainbow in it, reading "AI".  
哈哈,尽管并没完全按照指令生成。不过,个人感觉还是挺可爱的,用来做logo、做封面怎么样?
再来测试一个封面图,我让它写上 Houge AI:
  
A round chocolate cake decorated with chocolate shavings, topped with the words Houge AI in white icing and garnished with red cherries. The cake is positioned on a white plate on a wooden table, with a coffee cup and saucer in the background.  
接着,我们再从 AI 绘画社区中找一些垂类模型的提示词来实测一下:
  
1girl,sweater,white background,  
简单的提示词,默认是生成卡通类型的图像:
再给加点料:
  
masterpiece,best quality,1girl,moyou,seductive smile,(Turtleneck_sweater_dress:1.5),(Thigh-high_boots:1.4),(Wide-brim_hat:1.3),(Autumn_foliage_background:1.3)  
生成一张写实类的吧:
  
official art,Best quality,masterpiece,ultra high res,((photorealistic:1.4)),((deep Focus)),raw photo,extremely delicate,intricate details,best shadow,1girl,upper body,beautiful,cool,smallface,detailed face,((detailed very long hair)),(pale skin),((brown eyes)),deep shadow,look away,film grain,low key,soft lighting,poised poise,dramatic angles,geometric shapes,contrasts of light and shadow,high-tech backdrop,crisp lines  
别的不说,细节绝对拉满。Asian girl 亚洲脸,能不能行?
有一说一,Flux 在细节处理上已经足够逼真,不过写实类的还得是垂类大模型~
官方体验地址,因为 GPU 资源有限,高峰期容易排队失败~
但这是一个开源模型,我们完全可以本地跑起来,接着就带着大家实操一番~
- 本地部署 =======
Flux.1 根据模型大小,分为三个版本:
- Schnell:最快的模型。
- Dev:在速度和质量之间提供平衡,并支持更多定制选项。
- Flux.1 Pro:最强模型,模型不开源,只提供 API。
实测来看,开源最强,当之无愧!
唯一的缺点,就是模型参数量太大了 ,开源的两个版本都有 23.8G,就这一点,就拦住了不少玩家。
不过话说回来,模型参数量小,且还能打的,至少现阶段是不现实的。
3.1 模型下载地址
模型首发在 Huggingface 上,不过已经有同学迁移到了阿里的 modelscope 上。考虑到国内的小伙伴访问 Huggingface 比较困难,我们这次直接从 modelscope 下载。
两个初始模型有 23.8G:
社区有小伙伴提供了量化版,体积小了一半,不过表现略差,不知道是不是我参数设置的原因,欢迎小伙伴们评论区交流。
附下载地址:
- schnell:https://modelscope.cn/models/AI-ModelScope/FLUX.1-schnell/files
- dev:https://modelscope.cn/models/AI-ModelScope/FLUX.1-dev/files
- 量化版:https://modelscope.cn/models/AI-ModelScope/flux-fp8/files
!注意 :即便是量化后的 11.9G 模型,跑起来也至少需要 16G 显存的消费级显卡。
如果你的显存不足,可以接着往下看👇
3.2 ModelScope 实战
本地部署,我们这次采用阿里云的 GPU 服务器进行演示,如果你有本地 GPU 主机,当然下面是实操也是通用的。
首先,前往 modelscope 首页注册一个账号,新用户是有 GPU 免费使用额度的,选择下方的 GPU 环境,点击启动,你就可以拥有一台 24G 显存的云主机。
Step1:下载 ComfyUI
实例启动后,打开一个终端,然后 git clone 下载 ComfyUI:
  
git clone https://github.com/comfyanonymous/ComfyUI  
cd ComfyUI  
pip install -r requirements.txt  
Step2:下载模型
实例镜像中默认安装好了 modelscope 下载命令,运行下方指令,下载我们所需的模型:
  
# FLUX1-DEV  
modelscope download --model=AI-ModelScope/FLUX.1-dev --local_dir ./models/unet/ flux1-dev.sft  
modelscope download --model=AI-ModelScope/flux-fp8 --local_dir ./models/unet/ flux1-dev-fp8.safetensors  
  
# text encoder model  
modelscope download --model=AI-ModelScope/flux_text_encoders --local_dir ./models/clip/ t5xxl_fp16.safetensors  
modelscope download --model=AI-ModelScope/flux_text_encoders --local_dir ./models/clip/ clip_l.safetensors  
modelscope download --model=AI-ModelScope/flux_text_encoders --local_dir ./models/clip/ t5xxl_fp8_e4m3fn.safetensors  
  
# vae  
modelscope download --model=AI-ModelScope/FLUX.1-dev --local_dir ./models/vae/ ae.sft  
给大家看下下载速度,300-400M/s,超快~
  
Downloading:  82%|███████████████████████████████████████████████████████████████████████████████████████████████▍                     | 18.1G/22.2G [00:54<00:11, 374MB/s]  
如果你是在其他云主机 or 本地服务器上,需要首先安装 modelscope download 工具:
  
pip install modelscope  
Step3:启动 ComfyUI
ComfyUI 提供了一键启动脚本,运行下方指令,即可打开一个 web 客户端:
  
python main.py  
默认端口号是:http://127.0.0.1:8188。
不过,modelscope 上的云主机是没有公网 IP 的,你在本地浏览器当然是打不开的,怎么搞?
你需要一个内网穿透工具~
有没有最便捷的方式,实现内网穿透?
当然,强推 cloudflared 👇
Step4:cloudflared 安装和使用
❝ 仓库:https://github.com/cloudflare/cloudflared**cloudflared 是啥?**
海外云厂商 Cloudflare 提供的一个命令行工具,用于创建安全的隧道,以便将本地服务暴露到互联网。
首先下载最新版的 cloudflared Debian 软件包(.deb 文件),并使用 dpkg 工具直接安装,无需编译。
  
wget https://mirror.ghproxy.com/https://github.com/cloudflare/cloudflared/releases/latest/download/cloudflared-linux-amd64.deb  
  
dpkg -i cloudflared-linux-amd64.deb  
看到如下输出,则说明安装成功:
  
(正在读取数据库 ... 系统当前共安装有 83567 个文件和目录。)  
准备解压 cloudflared-linux-amd64.deb  ...  
正在解压 cloudflared (2024.6.1) 并覆盖 (2024.6.1) ...  
正在设置 cloudflared (2024.6.1) ...  
此外,还可以查看下cloudflared版本:
  
cloudflared -v  
# 输出  
cloudflared version 2024.6.1  
由于 ComfyUI 的服务在 8188 端口上,所以我们用 cloudflared 开启一个监听隧道:
  
cloudflared tunnel --url http://127.0.0.1:8188  
监听成功后,找到下面这个临时的 url:
打开浏览器看看吧:
大功告成,开始 ComfyUI 之旅吧~
Step5:愉快玩耍
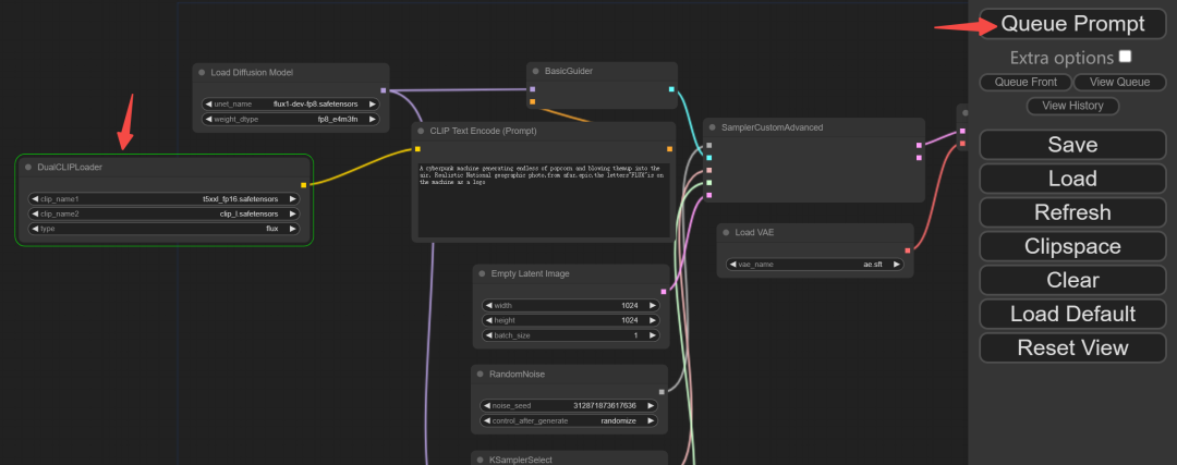
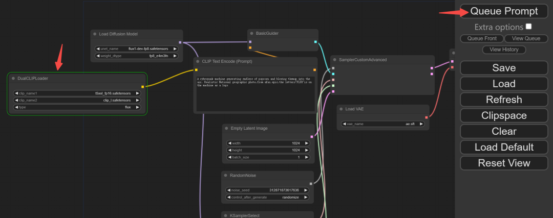
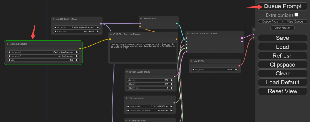
首先,把 flux1-dev 模型的配置文件下载到本地:https://modelscope.oss-cn-beijing.aliyuncs.com/resource/flux1-dev-test.json
然后,点击 Load 加载配置文件:
最后,输入你想要生成的提示词,以及图片大小设置。点击 Queue Prompt 开始生成,流程中的高亮模块,说明正在加载模型:
我这边实测,1360 x 768 大小的图像,量化版本的模型大约占用 14G 显存,所以一张消费级显卡完全够用。
有一说一:ModelScope 的云端 GPU 环境跑模型还是很爽的,尤其是下载 ModelScope 上的模型,速度直接拉满;唯一的缺陷是,模型权重文件等无法持久保存,一旦断掉后,还得重头再来一般。
本文实测了地表最强开源 AI 绘画模型,手把手教你从在线体验到本地部署。就算你没有土豪级显卡,也可以用云端 GPU 来玩耍。
不得不说,这波 AI 绘画的更新迭代,看得人眼花缭乱、热血沸腾!
不知道下一个惊喜又会是谁呢?让我们拭目以待~
关于开源 AI 大模型的文章,我打算做成一个专栏,目前已经收录了:
- CogVideo 实测,智谱「清影」AI视频生成,全民免费,连 API 都开放了!
- 全网刷屏的 LLaMa3.1,2分钟带你尝个鲜
- SenseVoice 实测,阿里开源语音大模型,识别效果和效率优于 Whisper
- EasyAnimate-v3 实测,阿里开源视频生成模型,5 分钟带你部署体验,支持高分辨率超长视频
- 一文梳理ChatTTS的进阶用法,手把手带你实现个性化配音
后面会定期更新,感兴趣的小伙伴可以继续关注,或者留言告诉我想看什么大模型实测效果。
如果本文对你有帮助,不妨点个免费的赞 和收藏 备用。你的支持是我创作的最大动力。
👇 关注猴哥,快速入门AI工具
