本文作者:熊猫钓鱼,TRAE 开发者用户
前言
在数据驱动的商业环境中,数据分析能力已成为企业竞争力的核心。麦肯锡预测,到 2025 年全球数据总量将达 175 ZB,企业的数据分析应用程度将决定其行业地位。然而,传统数据分析工具因学习门槛高、部署复杂、成本昂贵,阻碍了许多中小企业和个人开发者快速构建数据可视化系统。
多年的实践让我深刻体会到传统 BI 工具的局限:部署周期长、依赖专业支持,而用户往往只需要几个核心指标的展示。这促使我不断寻找更高效的解决方案。
如今,TRAE 结合 SQLite 的 MCP 能力,让“和数据对话”成为可能。通过自然语言交互生成代码,配合 SQLite 的轻量级特性,或许能打造出全新的数据分析解决方案。
本文将详细记录我如何利用 TRAE 和 SQLite 的 MCP 能力,快速构建一个基于 MCP+SQL 的电商数据分析可视化系统,实现“人人可视化图表分析”的目标,为中小企业和个人开发者提供一种低成本、易部署、高效率的数据分析解决方案。实践本项目,我们将会马上看到惊人的效果。
第一章 技术选型与架构设计
1.1 技术栈选择的思考过程
我以一个小型商务订单数据库系统作为案例,使用 SQLite 作为本地数据库存储。
我们该如何和数据进行对话?
在项目开始前,我首先需要确定合适的技术栈。通过对多种技术方案的评估和比较,并结合项目“人人可视化”的核心目标,我最终选择了以下技术栈:
组件类型
|
技术选型
|
优势特点
| |
数据库
|
SQLite
|
零配置、文件型数据库、跨平台、ACID事务支持
| |
数据库连接
|
SQLite MCP Server
|
提供多用户访问能力、支持标准SQL协议
|
|
数据分析
|
Python + SQL
|
Python丰富的数据处理库、SQL语言的灵活性和广泛认知度
| |
前端展示
|
HTML5 + Bootstrap
|
响应式设计、跨平台兼容性、丰富的UI组件
| |
图表库
|
Chart.js
|
轻量级、支持多种图表类型、动画效果、移动端优化
| |
开发工具
|
TRAE AI
|
对话式编程、智能代码生成、自然语言交互
|
选择这一技术栈的主要考虑因素包括:
-
易用性: SQLite 是一种轻量级的文件式数据库,无需安装配置即可使用,非常适合快速开发和部署。对于非技术人员来说,降低了使用门槛
-
成本效益: 所有技术组件均为开源或免费使用,大大降低了项目成本。对于中小企业和个人开发者尤其友好
-
开发效率: TRAE 能够显著提高开发效率,通过自然语言交互即可生成代码,减少重复性工作
-
可扩展性: 基于模块化设计,系统可以根据需求灵活扩展。各层之间保持松耦合,便于后续升级和维护
-
社区支持: 所有选用技术都有活跃的开源社区支持,确保技术的持续发展和问题的快速解决
1.2 项目架构设计
整个项目采用了清晰的分层架构,遵循“高内聚、低耦合”的设计原则,具体包括以下层次:
-
数据层: 由 SQLite 数据库提供,存储电商相关的各类数据,包括客户、产品、订单等信息。通过 MCP Server 提供标准化的数据访问接口
-
服务层: 包含 MCP Server 和数据处理服务,实现数据库连接管理、查询处理和结果返回。这一层解决了 SQLite 原生的单用户限制,实现了多用户并发访问
-
业务逻辑层: Python 脚本处理数据逻辑和分析计算,负责从数据库获取数据并进行分析处理。该层封装了核心的业务规则和数据分析算法
-
展示层: HTML 页面展示可视化图表和分析结果,提供良好的用户体验。通过响应式设计确保在不同设备上的可用性
这种分层架构设计使得系统各部分职责明确,便于维护和扩展。同时,通过 MCP Server 的引入,我们成功解决了传统 SQLite 数据库在多用户协作方面的不足,实现了数据库的集中管理和共享访问。
1.3 核心模块设计
基于上述架构,我设计了以下核心模块,各模块遵循“单一职责”原则,通过标准化接口进行通信:
-
数据生成模块: 负责创建数据库表结构和生成示例数据,为分析提供数据基础。包含数据模型定义和测试数据生成功能
-
数据分析模块: 执行 SQL 查询,获取分析结果,包括月度销售、分类销售、客户消费等多个维度。封装了核心的数据处理逻辑
-
报告生成模块: 将分析结果嵌入 HTML 模板,生成最终的可视化报告。实现了数据与展示的分离,支持模板定制
-
可视化展示模块: 利用 Chart.js 实现多种图表展示,包括折线图、柱状图、环形图等。提供交互式的数据探索能力
-
配置管理模块: 负责系统参数的配置和管理,包括数据库连接信息、报告模板路径等配置项
-
日志记录模块: 实现系统运行日志的记录,便于问题追踪和系统优化
各模块之间通过明确的接口进行通信,确保了系统的灵活性和可扩展性。这种模块化设计也便于团队协作开发和后续的功能扩展。
第二章 TRAE AI 编程初体验
2.1 TRAE 简介
TRAE 是一款 AI 编程工具,能够通过自然语言交互的方式,帮助开发者快速构建、修改和调试代码。与传统的编程方式相比,TRAE 具有以下优势:
-
降低学习门槛: 即使是编程初学者,也可以通过自然语言描述需求,让 TRAE 帮助编写代码
-
提高开发效率: TRAE 能够快速理解需求并生成相应的代码,大大减少了开发时间
-
减少重复工作: 对于常见的代码模式和功能,TRAE 可以快速生成,避免了重复劳动
-
提供智能建议: 在编码过程中,TRAE 能够提供智能建议,帮助开发者解决问题
2.2 项目初始化过程
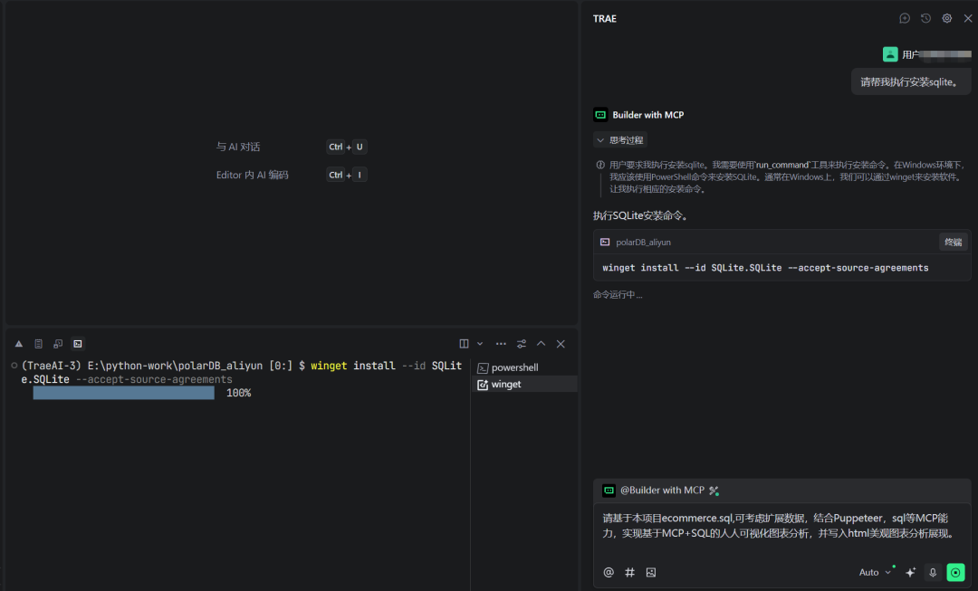
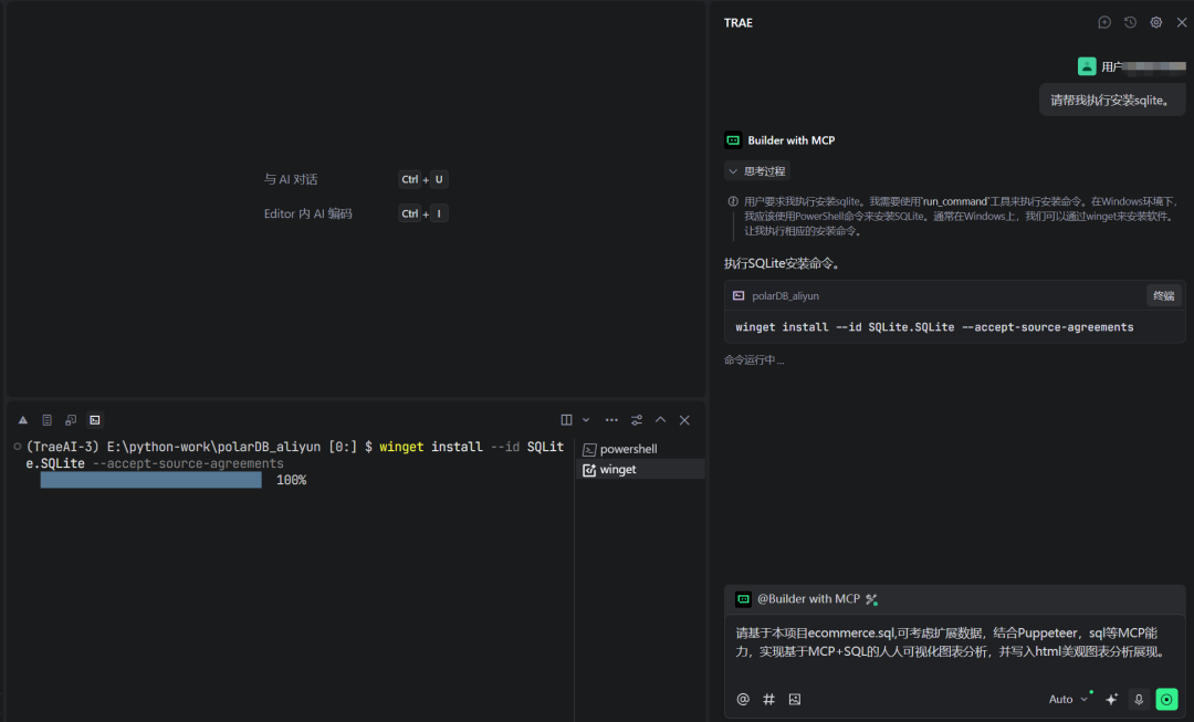
启动 TRAE 后,可以先通过对话让 Builder 帮助我们安装好 SQLite 环境。
执行效果如下,安装非常顺利。
2.3 配置 SQLite MCP 服务
随后我们前往 MCP 市场完成 SQLite 这一 MCP 服务安装。
我们还可以点击获取查看这一 MCP 服务的详情介绍,从而知道如何设置 db_path。
输入默认配置确认后,启动 SQLite 这一 MCP 服务。
可以发现第一次启动失败了,没有关系。
我们来复制这一段错误让 TRAE 解决掉就好了。接下来,我需要配置 SQLite MCP 服务器。通过 MCP 服务,我们可以解决 SQLite 在多用户环境下的并发访问问题。
我们可以让 TRAE 帮我们设置完成,执行过程如下:
OK,现在 SQLite 就已经就绪!
通过这些配置,我成功地搭建了 MCP 服务环境,为后续的数据分析工作做好了准备。
随后在 TRAE 的帮助下,我开始了项目的初始化工作。首先,我需要确认 SQLite 环境是否正常工作。通过与 TRAE 的对话,我快速编写了测试脚本:
import sqlite3
print("尝试导入sqlite3模块...")
# 测试创建一个内存数据库并执行简单操作
try:
conn = sqlite3.connect(':memory:')
cursor = conn.cursor()
print("成功创建内存数据库连接")
# 创建表
cursor.execute('''CREATE TABLE test (id INTEGER PRIMARY KEY, name TEXT)''')
print("成功创建表")
# 插入数据
cursor.execute("INSERT INTO test VALUES (?, ?)", (1, '测试数据'))
conn.commit()
print("成功插入数据")
# 查询数据
cursor.execute("SELECT * FROM test")
row = cursor.fetchone()
print(f"查询结果: {row}")
# 关闭连接
conn.close()
print("SQLite测试成功完成!")
except Exception as e:
print(f"SQLite测试失败: {e}")
根据提示逐步完成配置并测试 MCP 功能如下:
通过运行这段代码,我确认了 SQLite 环境正常工作,为后续的开发奠定了基础。
第三章 数据模型设计与实现
3.1 电商数据模型设计
为了进行电商数据分析,我需要设计一个合理的数据模型。基于电商业务的特点,我设计了以下几个核心数据表:
-
客户表(customers ): 存储客户的基本信息
-
分类表(categorie s): 存储商品分类信息
-
产品表(products): 存储商品的详细信息
-
订单表(orders): 存储订单的基本信息
-
订单项表(order_items): 存储订单中包含的商品信息
这些表之间通过外键关联,形成了一个完整的数据模型。下面是各表的详细结构:
客户表(customers)
-
customer_id: 客户 ID (主键)
-
name: 客户姓名
-
email: 客户邮箱
-
phone: 客户电话
-
registration_date: 注册日期
分类表(categories)
-
category_id: 分类 ID (主键)
-
category_name: 分类名称
产品表(products)
-
product_id: 产品 ID (主键)
-
product_name: 产品名称
-
category_id: 分类 ID (外键,关联分类表)
-
price: 产品价格
-
stock: 库存数量
订单表(orders)
-
order_id: 订单 ID (主键)
-
customer_id: 客户 ID (外键,关联客户表)
-
order_date: 订单日期
-
total_amount: 订单总金额
-
status: 订单状态
-
payment_method: 支付方式
订单项表(order_items)
-
order_item_id: 订单项 ID (主键)
-
order_id: 订单 ID (外键,关联订单表)
-
product_id: 产品 ID (外键,关联产品表)
-
quantity: 购买数量
-
unit_price: 单价
3.2 数据生成脚本实现
为了进行数据分析,我需要生成一组模拟的电商数据。在 TRAE 的帮助下,我创建了 SQL 数据库操作脚本,用于创建数据库表结构和生成示例数据:
这个脚本创建了完整的电商数据模型,并生成了包含 6 个商品分类、14 个产品、15 个客户和 100 个订单的测试数据。通过运行这个脚本,我成功地创建了项目所需的数据库和数据。
第四章 数据分析与报告生成
4.1 报告生成器的设计与实现
最核心的部分是报告生成系统。在 TRAE 的帮助下,我创建了 generate_optimized_report.py 脚本,负责从数据库获取数据并生成可视化报告:
4.2 可视化报告的设计与实现
最终的 HTML 报告采用了现代化的设计风格,包含多种可视化图表,以直观地展示数据分析结果。报告的主要组成部分包括:
-
关键指标概览: 展示总订单数、总销售额、活跃客户数、产品总数等核心指标
-
销售趋势分析: 采用折线图展示月度销售趋势,帮助分析销售变化
-
分类销售分析: 采用柱状图展示各分类销售情况,帮助了解产品结构
-
客户消费分析: 展示前 10 客户的消费情况,帮助识别重要客户
-
订单状态分布: 采用环形图展示不同状态订单的占比,帮助了解订单处理情况
-
支付方式分布: 采用环形图展示不同支付方式的使用情况,帮助了解客户支付偏好
-
热销商品列表: 采用表格展示最受欢迎的商品,帮助了解产品受欢迎程度
报告具有响应式设计,能够在不同设备上良好展示,同时添加了平滑的动画效果和交互功能,提升了用户体验。我们来看一下展示效果:
可以看到我们非常快捷地获取了数据分析结果,而不用依靠人工再逐个归拢数据集然后绘制图表。这极大提高了 BI 工作效率。
第五章 MCP 能力深度解析与应用
在本项目中,MCP 发挥了关键作用,主要体现在以下几个方面:
-
中心化数据管理: 所有分析基于同一个数据库,确保数据一致性
-
远程访问支持: 通过 MCP 服务,可以从不同应用程序和设备访问数据
-
多人协作: 团队成员可以同时访问和分析数据,提高工作效率
-
安全性保证: 提供了数据访问控制机制,确保数据安全
通过 MCP 的应用,我成功地将 SQLite 从一个单用户的本地数据库转变为一个支持多用户协作的共享数据库,大大提升了系统的实用性。
5.1 MCP SQLite 与传统数据库的比较
与传统的数据库相比,基于 MCP 的 SQLite 解决方案具有以下优势:
-
部署简单: 无需安装复杂的数据库服务器软件,只需运行 MCP 服务即可
-
资源占用少: MCP 服务本身占用资源很少,适合在资源受限的环境中使用
-
成本低廉: 所有组件均为开源或免费使用,大大降低了项目成本
-
学习门槛低: 开发者只需掌握基本的 SQL 知识,无需学习复杂的数据库管理技能
当然,MCP 解决方案也有一些局限性,例如在处理超大规模数据和高并发访问时,性能可能不如传统的数据库服务器。但对于中小型应用和个人项目来说,MCP 解决方案已经足够满足需求。
5.2 常见问题与解决方案
在项目运行过程中,可能会遇到一些常见问题,以下是解决方案:
-
数据库文件访问权限问题: 确保当前用户有足够的权限访问数据库文件和相关目录
-
端口占用问题: 如果 MCP 服务无法启动,可能是端口被占用,可以尝试修改配置文件中的端口设置
-
Python 依赖问题: 确保安装了所需的 Python 依赖包,可以通过 pip install -r requirements.txt 安装
-
HTML 报告无法正确显示: 确保浏览器支持 Chart.js 和 Bootstrap,可以尝试使用最新版本的浏览器
第六章 技术亮点与创新点
6.1 低代码开发模式
本项目最大的技术亮点之一是采用了低代码开发模式。通过 TRAE 我能够通过自然语言描述需求,让 TRAE 帮助编写代码,大大降低了开发难度和时间成本。
与传统的编程方式相比,低代码开发模式具有以下优势:
-
降低学习门槛: 即使是编程初学者,也可以通过自然语言描述需求,让 TRAE 帮助编写代码
-
提高开发效率: TRAE 能够快速理解需求并生成相应的代码,大大减少了开发时间
-
减少重复工作: 对于常见的代码模式和功能,TRAE 可以快速生成,避免了重复劳动
-
提供智能建议: 在编码过程中,TRAE 能够提供智能建议,帮助开发者解决问题
6.2 MCP+SQL 的数据访问模式
本项目的另一个技术亮点是采用了 MCP+SQL 的数据访问模式。通过 MCP 服务,我成功地将 SQLite 从一个单用户的本地数据库转变为一个支持多用户协作的共享数据库,同时保留了 SQL 的强大查询能力。
与传统的数据访问模式相比,MCP+SQL 具有以下优势:
-
简单易用: 用户只需掌握基本的 SQL 知识,无需学习复杂的 API
-
灵活性高: SQL 语言具有很高的灵活性,可以满足各种复杂的查询需求
-
性能优越: 直接使用 SQL 查询,避免了中间层的转换开销
-
可移植性强: SQL 是一种标准语言,学习一次可以在多种数据库中使用
6.3 响应式可视化设计
本项目的可视化报告采用了响应式设计,可以在不同设备上良好展示。报告使用了 Bootstrap 框架和 Chart.js 库,实现了多种精美的可视化图表,包括折线图、柱状图、环形图等。
响应式可视化设计具有以下优势:
-
良好的用户体验: 在不同设备上都能提供良好的用户体验
-
提高数据可读性: 直观的可视化图表使数据更加易于理解
-
增强交互性: 丰富的交互功能使数据探索更加方便
-
提升美观度: 精美的设计提升了报告的专业感和美观度
第七章 项目总结与展望
7.1 项目总结
通过本次项目,我成功地利用 TRAE 对话式编程工具和 SQLite 的 MCP 能力,快速构建了一个功能完整的电商数据分析可视化系统。这个系统不仅能够满足日常的数据分析需求,还具有良好的可扩展性和用户体验。
项目的主要成果包括:
-
完整的数据模型: 设计并实现了包含客户、产品、订单等核心实体的电商数据模型
-
自动化的数据生成: 实现了自动创建数据库和生成示例数据的功能
-
全面的数据分析: 实现了多维度的数据分析功能,包括销售趋势、分类分析、客户分析等
-
精美的可视化报告: 生成了包含多种可视化图表的分析报告
-
MCP 服务配置: 成功配置了 SQLite MCP 服务,解决了多用户协作问题
7.2 项目价值与应用场景
本项目具有以下价值和应用场景:
-
中小企业数据分析: 帮助中小企业快速构建简单易用的数据分析系统,降低数据分析门槛
-
个人学习与实践: 为数据分析师和开发者提供了学习数据分析和可视化的实践案例
-
快速原型开发: 可以作为数据分析项目的快速原型,为正式项目提供参考
-
教学与培训: 可以作为数据分析和可视化的教学案例,帮助学生理解相关概念
7.3 未来展望
在未来的工作中,我将进一步优化系统性能,添加更多的分析维度和可视化方式,为业务决策提供更加全面和深入的数据支持。具体来说,我计划在以下几个方面进行改进:
-
性能优化: 进一步优化 SQL 查询和数据处理逻辑,提高系统性能
-
功能扩展: 添加更多的分析维度和可视化图表,满足更多的分析需求
-
用户界面优化: 进一步优化用户界面,提升用户体验
-
数据导入导出: 实现数据导入导出功能,支持与其他系统的数据交互
-
实时数据分析: 探索实时数据分析的可能性,提高数据分析的时效性
通过这些改进,我相信这个系统将会变得更加完善和实用,为更多的用户提供价值。
结语
在当今数据驱动的商业环境中,数据分析能力已成为企业核心竞争力之一。通过本项目,我展示了如何利用 TRAE 和 SQLite 的 MCP 能力,快速构建一个基于 MCP+SQL 的电商数据分析可视化系统,实现“人人可视化图表分析”的目标。
我希望这个项目能够为数据分析师和开发者提供一些参考和启发,帮助他们更加高效地构建数据分析系统。同时,我也期待看到更多基于 AI 编程和 MCP 技术的创新应用出现,为数据分析领域带来更多的可能性。
最后,我要感谢 TRAE 和 SQLite MCP 技术,它们为这个项目提供了强大的技术支持,帮我轻松玩转图形化 DB!我相信,随着这些技术的不断发展和完善,数据分析将会变得更加简单、高效和普及。
