预聚合是OLAP系统中常用的一种优化手段,在通过在加载数据时就进行部分聚合计算,生成聚合后的中间表或视图,从而在查询时直接使用这些预先计算好的聚合结果,提高查询性能。
实现这种预聚合方法大多都使用物化视图来实现, 本文将为大家分享火山引擎ByteHouse基于ClickHouse物化视图的进阶Projection实现。
文 | 杜峰 火山引擎ByteHouse团队
ClickHouse社区实现的Projection功能类似于物化视图,原始的概念来源于Vertica, 在原始表数据加载时,根据聚合SQL定义的表达式,计算写入数据的聚合数据与原始数据同步写入存储。
在数据查询的过程中,如果查询 SQL 通过匹配分析可以通过聚合数据计算得到,直接查询聚合数据减少计算开销,大幅提升查询性能。
ClickHouse Projection是针对物化视图现有问题,在查询匹配,数据一致性上扩展了使用场景:
●
支持normal projection,按照不同列进行数据重排,对于不同条件快速过滤数据
●
支持aggregate projection, 使用聚合查询在源表上直接定义出预聚合模型
●
查询分析能根据查询代价,自动选择最优Projection进行查询优化,无需改写查询
●
projeciton数据存储于原始part目录下,在任一时刻针对任一数据变换操作均提供一致性保证
●
维护简单,不需另外定义新表,在原始表添加projection属性
ByteHouse是火山引擎基于ClickHouse研发的一款分析型数据库产品,是同时支持实时和离线导入的自助数据分析平台,能够对PB级海量数据进行高效分析。
ByteHouse
具备实时分析、存储-计算分离、多级资源隔离、云上全托管服务四大特点,为了更好的兼容社区的projection功能,扩展projection使用场景,ByteHouse对Projection进行了匹配场景和架构上进行了优化。
在ByteHouse商用客户性能测试projection的性能测试, 在1.2亿条的实际生产数据集中进行测试,查询并发能力提升10~20倍。
下面从projeciton在 优化器查询改写和基于ByteHouse框架改进 两个方面谈一谈目前的优化工作。
/ 语法 /
`-- 新增projection定义`
`ALTER TABLE [db].table ADD PROJECTION name ( SELECT <COLUMN LIST EXPR> [GROUP BY] [ORDER BY] )`
`-- 删除projection定义并且删除projection数据`
`ALTER TABLE [db].table DROP PROJECTION name`
`-- 物化原表的某个partition数据`
`ALTER TABLE [db.]table MATERIALIZE PROJECTION name IN PARTITION partition_name`
`-- 删除projection数据但不删除projection定义`
`ALTER TABLE [db.]table CLEAR PROJECTION name IN PARTITION partition_name`
/ 实例 /
`CREATE DATABASE IF NOT EXISTS tea_data;`
`创建原始数据表`
`CREATE TABLE tea_data.events(`
`app_id UInt32,`
`user_id UInt64,`
`event_type UInt64,`
`cost UInt64,`
`action_duration UInt64,`
`display_time UInt64,`
`event_date Date`
`) ENGINE = CnchMergeTree PARTITION BY toDate(event_date)`
`ORDER BY`
`(app_id, user_id, event_type);`
`创建projection前写入2023-05-28分区测试数据`
`INSERT INTO tea_data.events`
`SELECT`
`number / 100,`
`number % 10,`
`number % 3357,`
`number % 166,`
`number % 5,`
`number % 40,`
`'2023-05-28 05:11:55'`
`FROM system.numbers LIMIT 100000;`
`创建聚合projection`
`ALTER TABLE tea_data.events ADD PROJECTION agg_sum_proj_1`
`(`
`SELECT`
`app_id,`
`user_id,`
`event_date,`
`sum(action_duration)`
`GROUP BY app_id,`
`user_id, event_date`
`);`
`创建projection后写入2023-05-29分区测试数据`
`INSERT INTO tea_data.events`
`SELECT`
`number / 100,`
`number % 10,`
`number % 3357,`
`number % 166,`
`number % 5,`
`number % 40,`
`'2023-05-29 05:11:55'`
`FROM system.numbers LIMIT 100000;`
`Note:CnchMergeTree是ByteHouse特有的引擎`
/ ByteHouse优化器 /
ByteHouse 优化器为业界目前唯一的ClickHouse 优化器方案。 ByteHouse 优化器的能力简单总结如下:
●
RBO: 支持:列裁剪、分区裁剪、表达式简化、子查询解关联、谓词下推、冗余算子消除、Outer-JOIN 转 INNER-JOIN、算子下推存储、分布式算子拆分等常见的启发式优化能力。
● CBO: 基于 Cascade 搜索框架,实现了高效的 Join 枚举算法,以及基于 Histogram 的代价估算,对 10 表全连接级别规模的 Join Reorder 问题,能够全量枚举并寻求最优解,同时针对大于10表规模的 Join Reorder 支持启发式枚举并寻求最优解。CBO 支持基于规则扩展搜索空间,除了常见的 Join Reorder 问题以外,还支持 Outer-Join/Join Reorder,Magic Set Placement 等相关优化能力。
● 分布式计划优化: 面向分布式MPP数据库,生成分布式查询计划,并且和 CBO 结合在一起。相对业界主流实现:分为两个阶段,首先寻求最优的单机版计划,然后将其分布式化。我们的方案则是将这两个阶段融合在一起,在整个 CBO 寻求最优解的过程中,会结合分布式计划的诉求,从代价的角度选择最优的分布式计划。对于 Join/Aggregate 的还支持 Partition 属性展开。
● 高阶优化能力: 实现了 Dynamic Filter pushdown、单表物化视图改写、基于代价的 CTE (公共表达式共享)。
借助ByteHouse优化器强大的能力, 针对projection原有实现的几点局限性做了优化, 下面我们先来看一下社区在projection改写的具体实现。
/ 社区Projection改写实现 /
在非优化器执行模式下,对原始表的聚合查询可通过 aggregate projection 加速,即读取 projection 中的预聚合数据而不是原始数据。 计算支持了 normal partition 和 projection partition 的混合查询, 如果一个 partition 的 projection 还没物化,可以使用原始数据进行计算。
具体改写执行逻辑:
1.计划阶段
● 将原查询计划和已有projection 进行匹配筛选能满足查询要求的projection candidates;
● 基于最小的 mark 读取数选择最优的 projection candidate;
● 对原查询计划中的 ActionDAG 进行改写和折叠,之后用于 projection part 数据的后续计算;
● 将当前数据处理阶段提升到 WithMergeableState;
2.执行阶段
● MergeTreeDataSelectExecutor 会将 aggregate 之前的计算进行拆分:对于 normal part,使用原查询计划进行计算;对于 projection part,使用改写后 ActionDAG 构造QueryPipeline;
● 将两份数据合并,用于 aggregate 之后的计算。
/ ByteHouse优化器改写实现 /
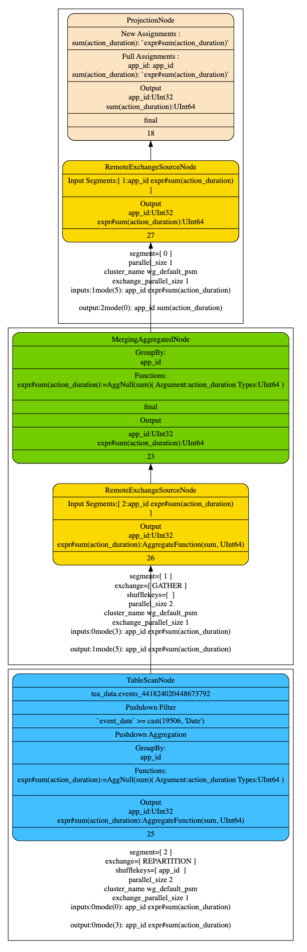
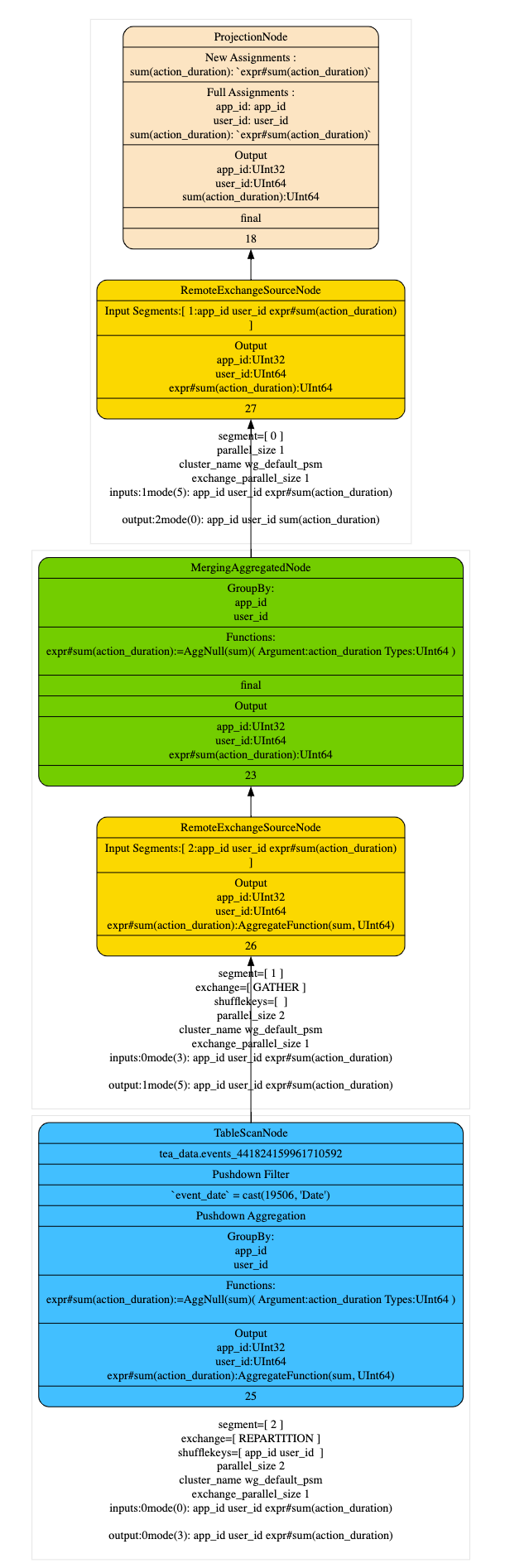
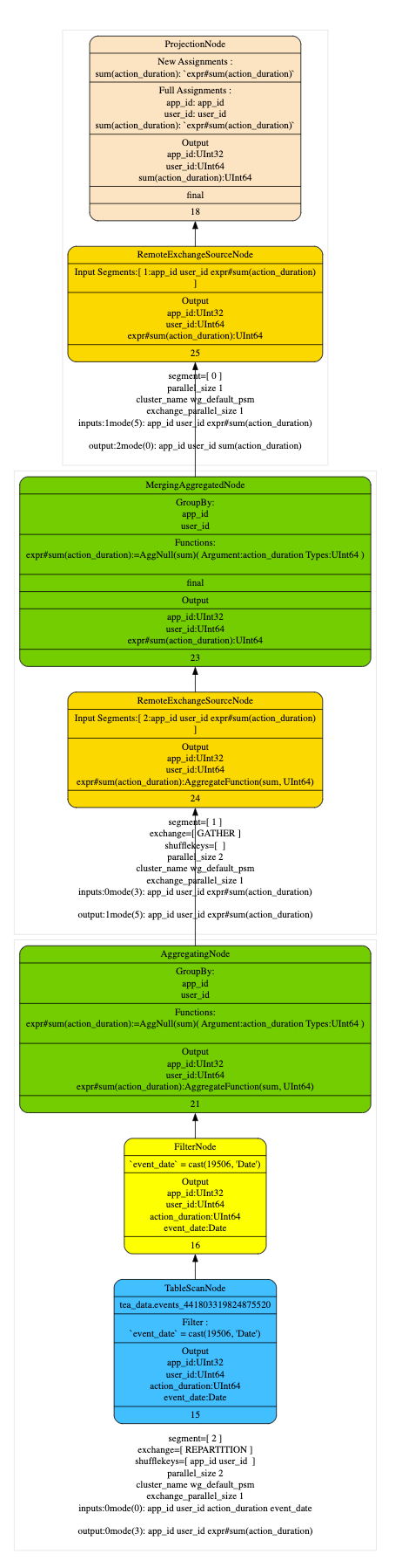
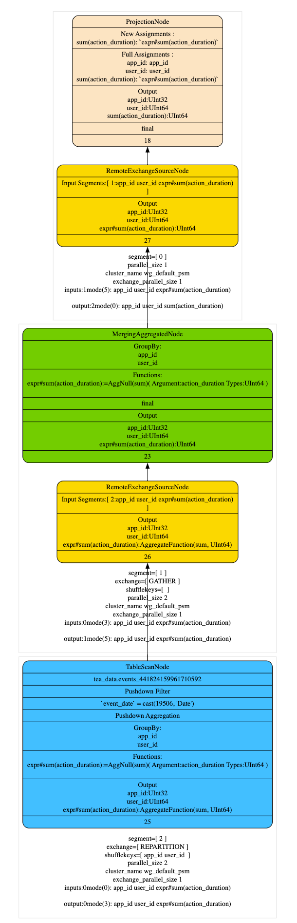
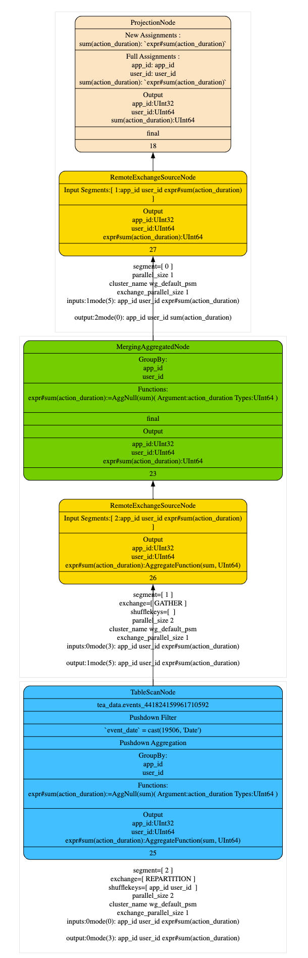
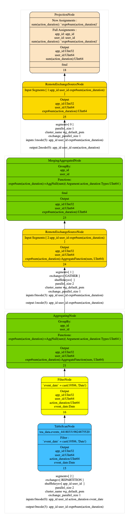
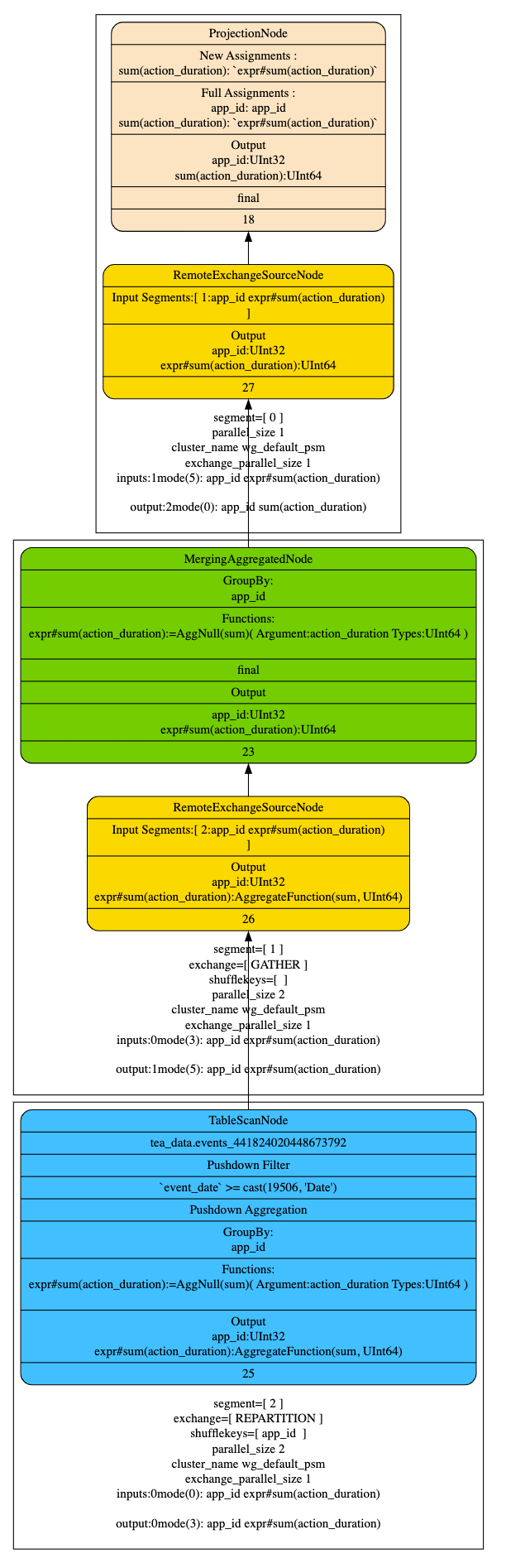
优化器会将查询切分为不同的plan segment分发到worker节点并行执行,segment之间通过exchange交换数据,在plan segment内部根据query plan 构建pipeline执行,以下面简单聚合查询为例,说明优化器如何匹配projection。
`Q1:`
`SELECT`
`app_id,`
`user_id,`
`sum(action_duration)`
`FROM tea_data.events`
`WHERE event_date = '2023-05-29'`
`GROUP BY`
`app_id,`
`user_id`
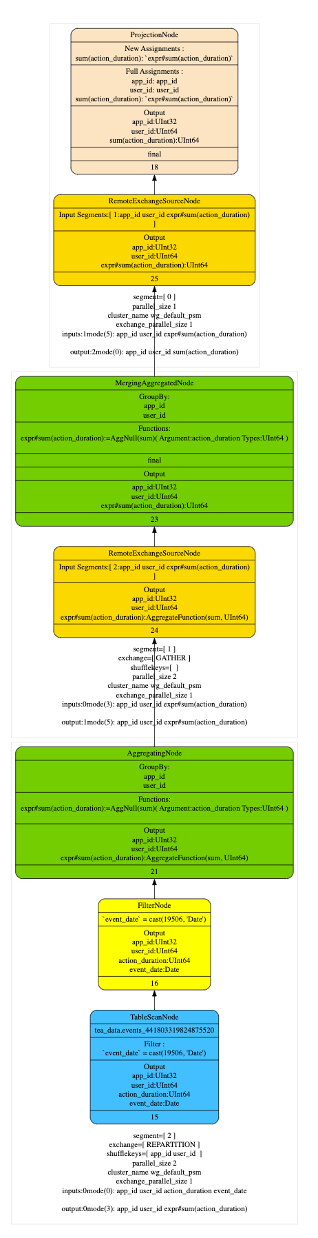
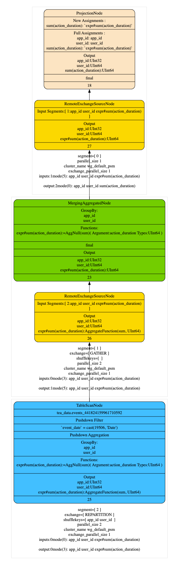
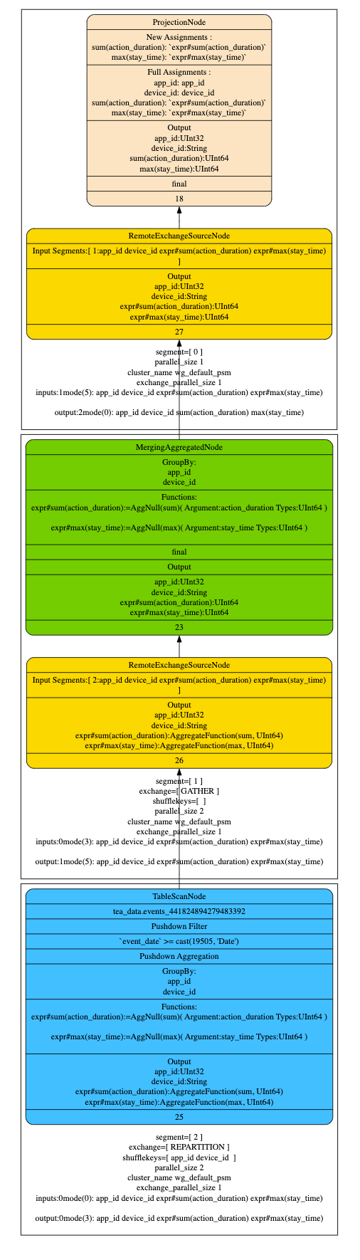
在执行计划阶段优化器尽量的将 TableScan 上层的 Partial Aggregation Step,Projection 和 Filter 下推到 TableScan 中,在将plan segment发送到worker节点后,在根据查询代价选择合适projection进行匹配改写。
从下面的执行计划上看,命中projection会在table scan中直接读取AggregateFunction(sum, UInt64)的state数据, 相比于没有命中projection的执行计划减少了AggregaingNode的聚合运算。
上两图:Q1查询计划(optimizer_projection_support=0)
**上两图:Q1查询计划(optimizer_projection_support=1)
1. 混合读取Projection
Projection在创建之后不支持更新schema,只能创建新的projection,但是在一些对于projection schema 变更需求频繁业务场景下,需要同一个查询,既能够读取旧projection,也能读取新projection。
所以在匹配时需要从partition维度进行匹配而不是从projection定义的维度进行匹配,混合读取不同projection的数据,这样会使查询更加灵活,更好的适应业务场景。
下面举个具体的实例:
`创建新的projection`
`ALTER TABLE tea_data.events ADD PROJECTION agg_sum_proj_2`
`(`
`SELECT`
`app_id,`
`sum(action_duration),`
`sum(cost)`
`GROUP BY app_id`
`);`
`写入2023-05-30的数据`
`INSERT INTO tea_data.events`
`SELECT`
`number / 10,`
`number % 100,`
`number % 23,`
`number % 3434,`
`number % 23,`
`number % 55,`
`'2023-05-30 04:12:43'`
`FROM system.numbers LIMIT 100000;`
`执行查询`
`Q2:`
`SELECT`
`app_id,`
`sum(action_duration)`
`FROM tea_data.events`
`WHERE event_date >= '2023-05-28'`
`GROUP BY app_id`
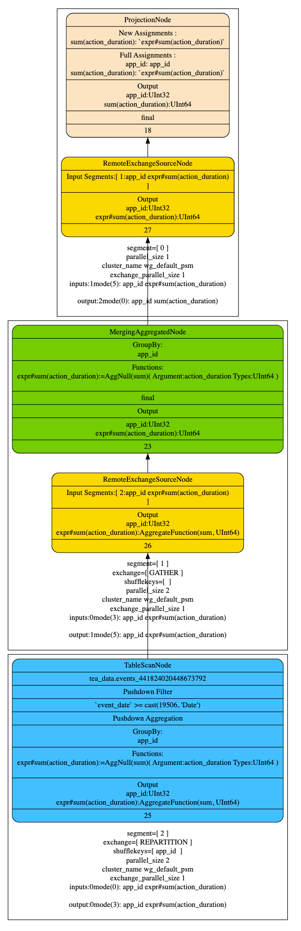
● Q2执行计划:
● 按照partition来匹配projection:
查询过滤条件WHERE event_date >= '2023-05-28' 会读取是三个分区的数据, 并且agg_sum_proj_1, agg_sum_proj_2都满足Q2的查询条件,所以table scan会读取2023-05-28的原始数据,2023-05-29会读取agg_sum_proj_1的数据,2023-05-30由于agg_sum_proj_2相对于 agg_sum_proj_1的数据聚合度更高,读取代价较小,选择读取agg_sum_proj_2的数据,混合读取不同projection的数据。
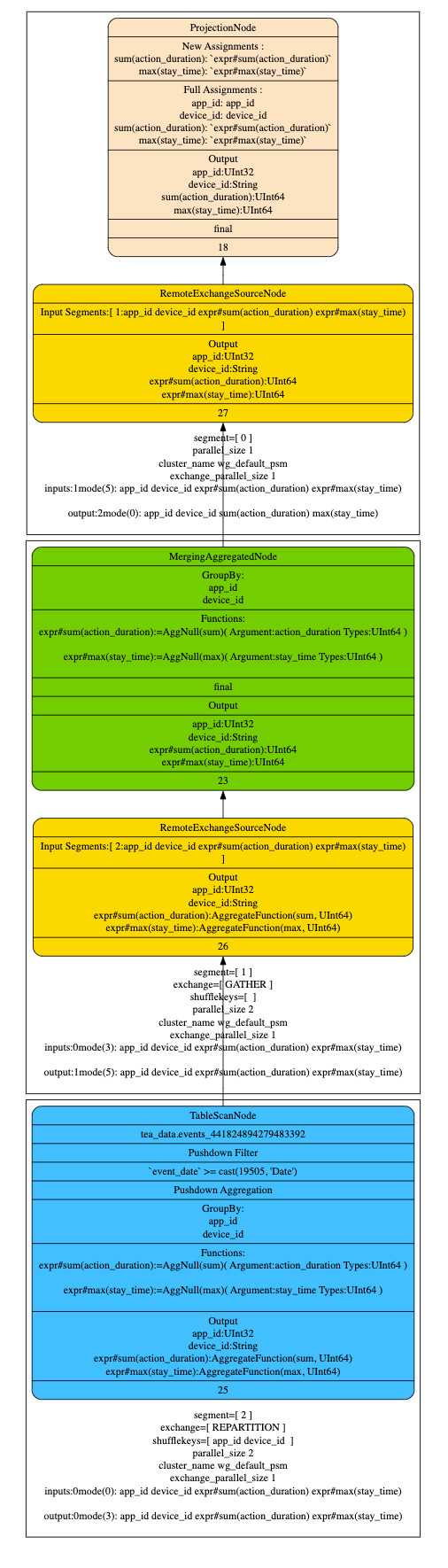
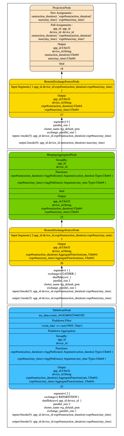
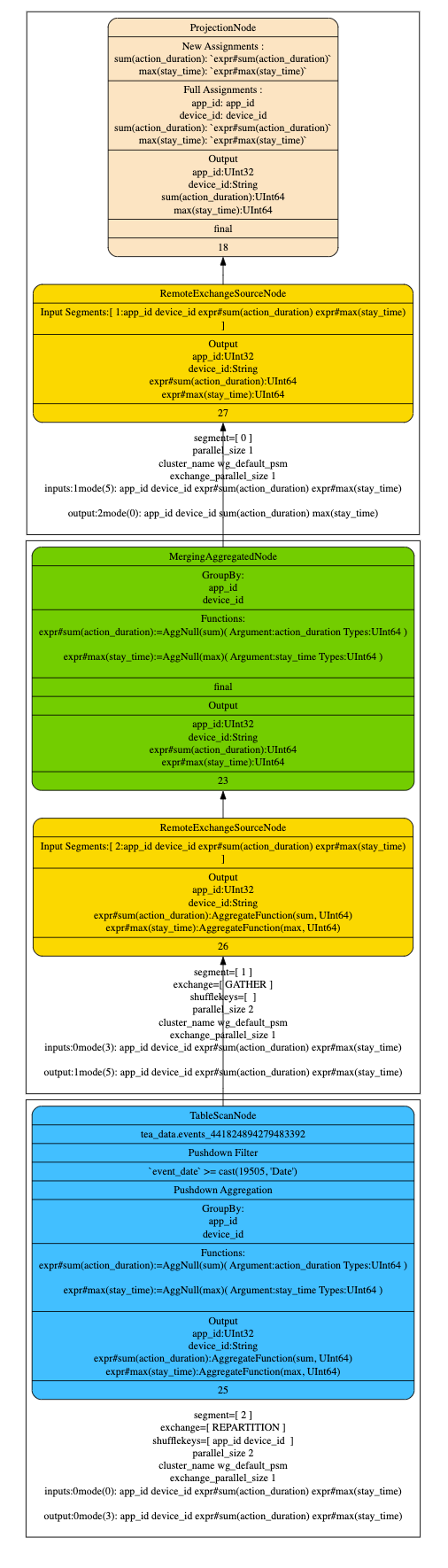
2.原始表Schema更新
当对原始表添加新字段(维度或指标 ),对应projection 不包含这些字段,这时候为了利用projection一般情况下需要删除projection重新做物化,比较浪费资源,如果优化器匹配算法能正确处理不存在缺省字段,并使用缺省值参与计算就可以解决这个问题。
`ALTER TABLE tea_data.events ADD COLUMN device_id String after event_type;`
`ALTER TABLE tea_data.events ADD COLUMN stay_time UInt64 after device_id;`
`执行查询`
`Q3:`
`SELECT`
`app_id,`
`device_id,`
`sum(action_duration),`
`max(stay_time)`
`FROM tea_data.events`
`WHERE event_date >= '2023-05-28'`
`GROUP BY app_id,device_id`
● Q3执行计划:
● 默认值参与计算:
从查询计划可以看出,即使agg_sum_proj_1和agg_sum_proj_2 并不包含新增的维度字段device_id,指标字段stay_time, 仍然可以命中原始的partiton的projection,并且使用默认值来参与计算,这样可以利用旧的projection进行查询加速。
Projection是按照ByteHouse的存算分离架构进行设计的,Projecton数据由分布式存储统一进行管理,而针对projection的查询和计算则在无状态的计算节点上进行。
相比于社区版,ByteHouse Projection实现了以下优势:
●
对于Projection数据的存储节点和计算节点可以独立扩展, 即可以根据不同业务对于Projection的使用需求,增加存储或者计算节点。
● 当进行Projection查询时,可以根据不同Projection的数据查询量来分配计算节点的资源, 从而实现资源的隔离和优化,提高查询效率。
● Projection的元数据存储十分轻量,在业务数据急剧变化的时候, 计算节点可以做到业务无感知扩缩容, 无需额外的Projection数据迁移。
/ Projection数据存储 /
在ByteHouse中,多个projections数据与data数据存储在一个共享存储文件中。 文件的外部数据对projections内部的内容没有感知,相当于一个黑盒。
当需要读取某个projection时,通过checksums里面存储的projection指针,定位到特定projection位置,完成projection数据解析与加载。
/ Write操作 /
Projection写入分为两部分,先在本地做数据写入,产生part文件存储在worker节点本地,然后通过dumpAndCommitCnchParts将数据dump到远程共享存储。
1.写入本地
通过writeTempPart()将block写入本地,当写完原始part后,循环通过方法addProjectionPart()将每一个projection写入part文件夹,并添加到new_part中进行管理。
2.dump到远程存储
dumpCnchParts()的时候,按照上述的存储格式,写入完原始part中的bin和mark数据后,循环将每一个projection文件夹中的数据写入到共享存储文件中,并记录位置和大小到checksums,如下:
● 写入header
● 写入data
● 写入projections
● 写入Primary index
● 写入Checksums
● 写入Metainfo
● 写入Unique Key Index
● 写入data footger
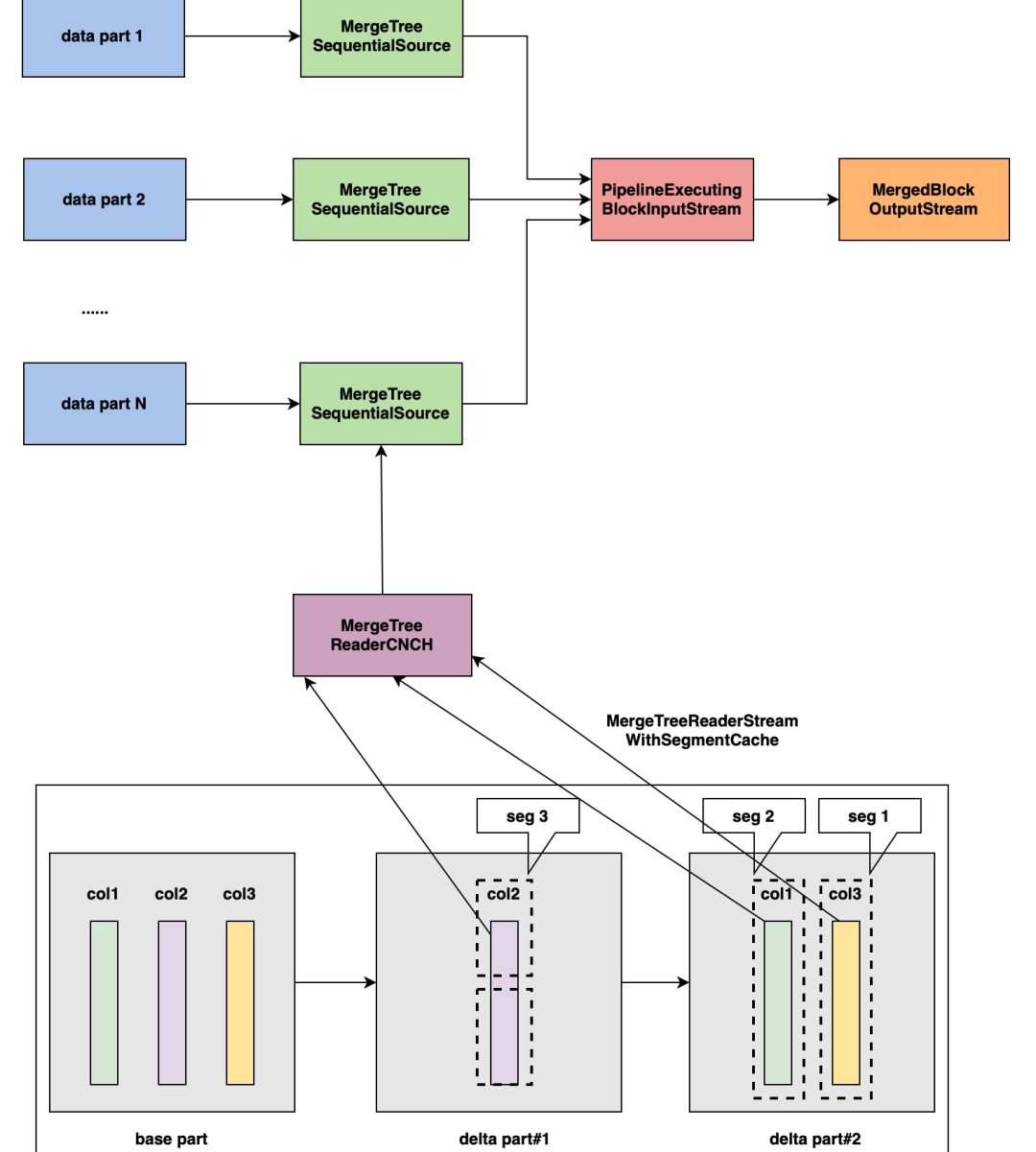
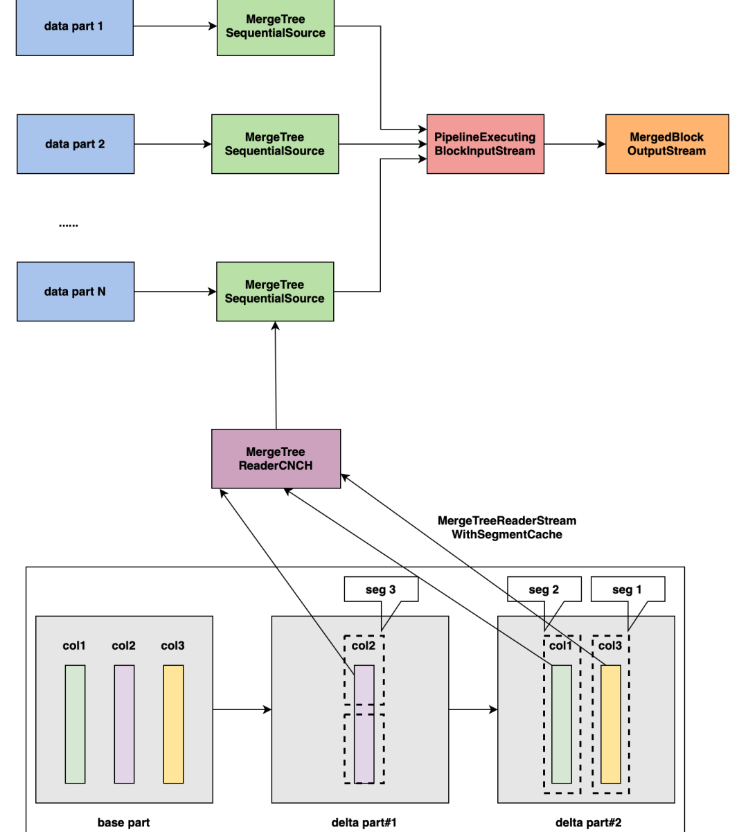
/ Merge操作 /
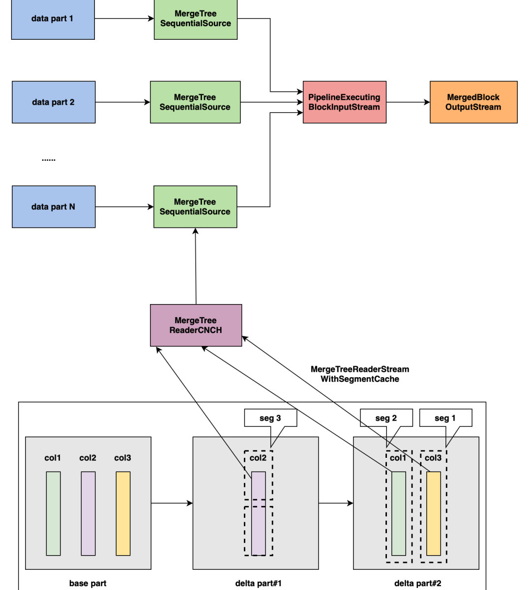
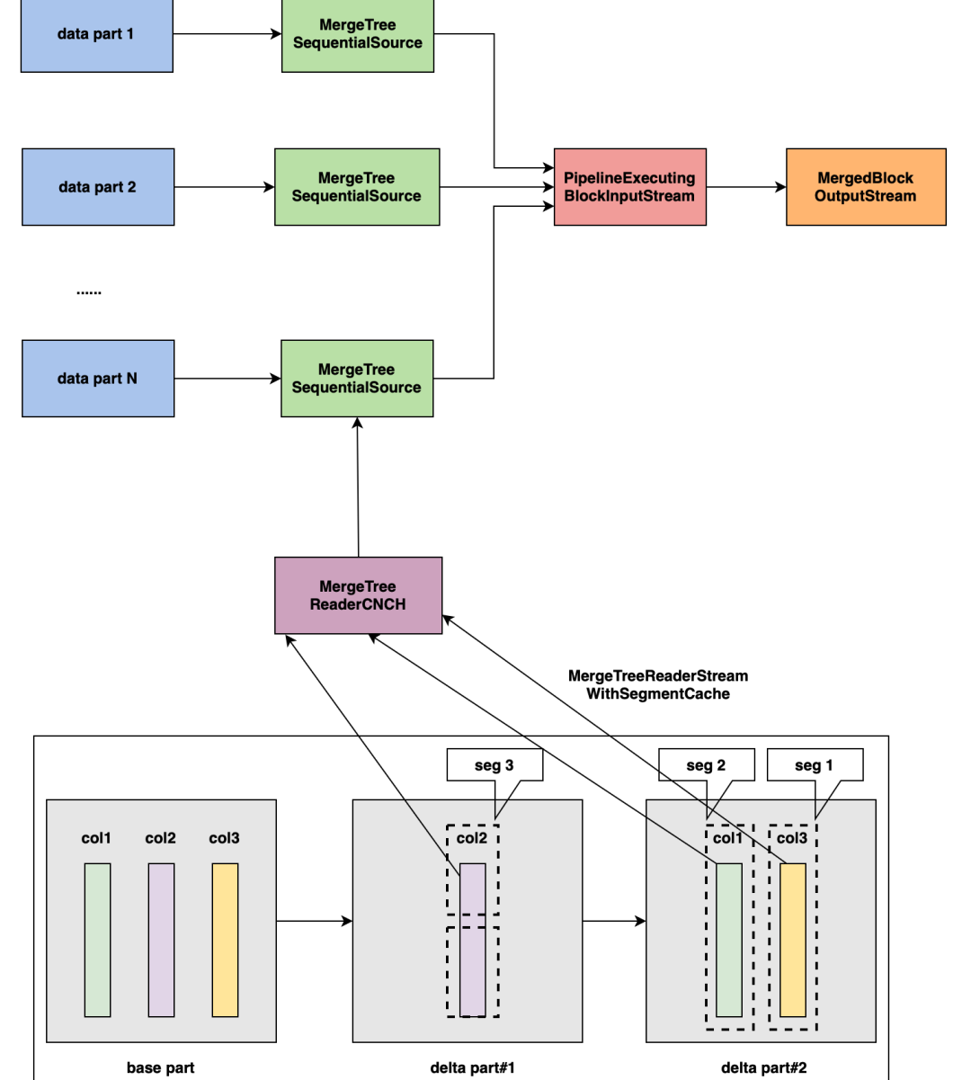
随着时间的推移,针对同一个partition会存在越来越多的parts,而parts越多查询过滤时的代价就会越大。 因此,ByteHouse在后台进程中会merge同一个partition的parts组成更大的part,从而减少part的数量提高查询的效率。
1. 对于每一个要merge的part
● 对于part中的每一列,缓存对应的segments到本地
● 创建MergeTreeReaderStreamWithSegmentCache,通过远程文件buffer或者本地segments的buffer初始化
2. 通过MergingSortedTransform或AggregatingSortedTransform等 将sources融合成PipelineExecutingBlockInputStream
3. 创建MergedBlockOutputStream
对于projection,进行如下操作
● 建立每一个projection的读取流,本地缓存buffer或者远程文件buffer
● 原始表merge过程,对parts中的projections进行merge
● 通过dumper将新的完整part存储到远端
/ Mutate操作 /
ByteHouse采用MVCC的方式,针对mutate涉及的列,新增一个delta part版本存储此次mutate涉及到的列。
相应地,我们在mutate的时候,构造projection的mutate操作的inputstream, 将mutate后的projection和原始表数据一起写到同一个delta part中。
● 在MutationsInterpreter里面,通过InterpreterSelectQuery(mutation_ast)获取BlockInputStream
● projection通过block和InterpreterSelectQuery(projection.ast)重新构建
/ Materialize物化操作 /
如下图所示,根据ByteHouse的part管理方式,针对mutate操作或新增物化操作,我们为part生成新的delta part, 在下图part中,它所管理的三个projections由base part中的proj2,delta part#1中的proj1',以及delta part#2中的proj3共同构成。
当parts加载完成后,delta part#2会存储base part中的proj2的指针和delta part#1中的proj1'指针,以及自身的proj3指针,对上层提供统一的访问服务。
/ Worker端磁盘缓存 /
目前,CNCH中针对不同数据设计了不同的缓存类型:
● DiskCacheSegment:管理bin和mark数据
● ChecksumsDiskCacheSegment:管理checksums数据
● PrimaryIndexDiskCacheSegment:管理主键索引数据
● BitMapIndexDiskCacheSegment:管理bitmap索引数据
针对Projection中的数据,分别通过上述的DiskCache,ChecksumsDiskCache和PrimaryIndexDiskCache对bin,mark,checksums以及索引进行缓存。
另外,为了加快Projection数据的加载过程,我们新增了MetaInfoDiskCacheSegment用于缓存Projection相关的元数据信息。
某真实用户场景的数据集,我们利用它对Projection性能进行了测试。
该数据集约1.2亿条,包含projection约240G大小,测试机器 80CPU(s) / 376G Mem, 配置如下:
● SET allow_experimental_projection_optimization = 1
● use_uncompressed_cache = true
● max_threads = 1
● log_level = error
● 开启Projection查询并发度80,关闭Projection查询并发度为30
/ 测试结果 /
开启Projection后,针对1.2亿条的数据集,查询性能提升10~20倍。
1.表结构
`CREATE TABLE user.trades(`
``type` UInt8,`
``status` UInt64,`
``block_hash` String,`
``sequence_number` UInt64,`
``block_timestamp` DateTime,`
``transaction_hash` String,`
``transaction_index` UInt32,`
``from_address` String,`
``to_address` String,`
``value` String,`
``input` String,`
``nonce` UInt64,`
``contract_address` String,`
``gas` UInt64,`
``gas_price` UInt64,`
``gas_used` UInt64,`
``effective_gas_price` UInt64,`
``cumulative_gas_used` UInt64,`
``max_fee_per_gas` UInt64,`
``max_priority_fee_per_gas` UInt64,`
``r` String,`
``s` String,`
``v` UInt64,`
``logs_count` UInt32,`
`PROJECTION tx_from_address_hit`
`(`
`SELECT *`
`ORDER BY from_address`
`),`
`PROJECTION tx_to_address_hit (`
`SELECT *`
`ORDER BY to_address`
`),`
`PROJECTION tx_sequence_number_hit (`
`SELECT *`
`ORDER BY sequence_number`
`),`
`PROJECTION tx_transaction_hash_hit (`
`SELECT *`
`ORDER BY transaction_hash`
`)`
`)`
`ENGINE=CnchMergeTree()`
`PRIMARY KEY (transaction_hash, from_address, to_address)`
`ORDER BY (transaction_hash, from_address, to_address)`
`PARTITION BY toDate(toStartOfMonth(`block_timestamp`));`
2.开启Projection
● Q1
`WITH tx AS ( SELECT * FROM user.trades WHERE from\_address = '0x9686cd65a0e998699faf938879fb' ORDER BY sequence\_number DESC,transaction\_index DESC UNION ALL SELECT * FROM user.trades WHERE to\_address = '0x9686cd65a0e998699faf938879fb' ORDER BY sequence\_number DESC, transaction\_index DESC ) SELECT * FROM tx LIMIT 100;`
● Q2
`with tx as (select sequence_number, transaction_index, transaction_hash, input from user.trades where from_address = '0xdb03b11f5666d0e51934b43bd' order by sequence_number desc,transaction_index desc UNION ALL select sequence_number, transaction_index, transaction_hash, input from user.trades where to_address = '0xdb03b11f5666d0e51934b43bd' order by sequence_number desc, transaction_index desc) select sequence_number, transaction_hash, substring(input,1,8) as func_sign from tx order by sequence_number desc, transaction_index desc limit 100 settings max_threads = 1, allow_experimental_projection_optimization = 1, use_uncompressed_cache = true;`
3.关闭Projection
● Q1
● Q2
产品介绍
火山引擎ByteHouse
统一的大数据分析平台。目前提供企业版和云数仓两种版本,企业版是基于开源的企业级分析型数据库,支持用户交互式分析PB级别数据,通过多种自研表引擎,灵活支持各类数据分析和应用;云数仓版作为云原生的数据分析平台,实现统一的离线和实时数据分析,并通过弹性扩展的计算层和分布式存储层,有效降低 企业大数据分析。后台回复数字“6”了解产品
