最近看了不少YOLO的论文,加上前不久YOLOv13也出来了,YOLOv14更是即将出世。我就梳理了一遍YOLO各版本的技术突破,以及YOLO相关的一些热门改进思路。
这些思路我从技术本质、作用方式和场景适配性等角度做了分类(看下文5点),既能帮助论文er理清不同技术在模型改进中的定位、作用机制及关联关系,便于组织论文结构;也方便研发er快速定位技术在流程中的位置,明确各阶段的优化重点。
YOLO各版本以及每个分类都附有参考论文+开源代码,共整理了113篇,另附20+缺陷检测数据集,供大家学习。
需要的话添加小享,回复【YOLO创新】无偿分享
长按即可扫码添加
✅ +注意力机制
✅ +Mamba
✅ +多尺度特征融合
该类方法扩展了原始YOLO的感受野和上下文建模能力,而且这三者都可以无缝集成到检测头的改进中。
参考论文:SCCA-YOLO: A Spatial and Channel Collaborative Attention Enhanced YOLO Network for Highway Autonomous Driving Perception System
方法: 论文提出了一种基于YOLO的改进方法SCCA-YOLO,通过引入空间通道协同注意力机制,增强了目标检测的准确性和效率。同时,结合Ghost模块优化计算效率,使其更适合实际应用。
创新点:
- 提出了一种新的空间通道协同注意力模块,结合空间注意力和通道自注意力,提升特征表达能力。
- 集成Ghost模块,优化网络的计算效率,降低资源消耗,增强实际部署的可行性。
- 构建了一个针对农村公路场景的大型动物数据集,为相关研究提供了新的资源。
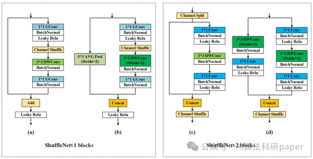
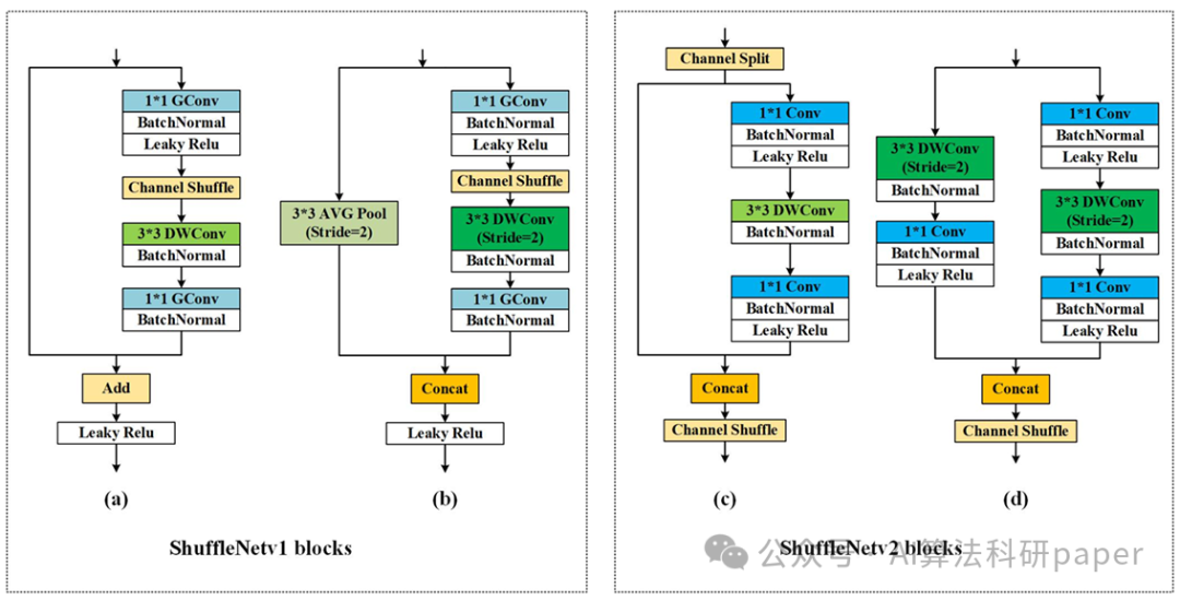
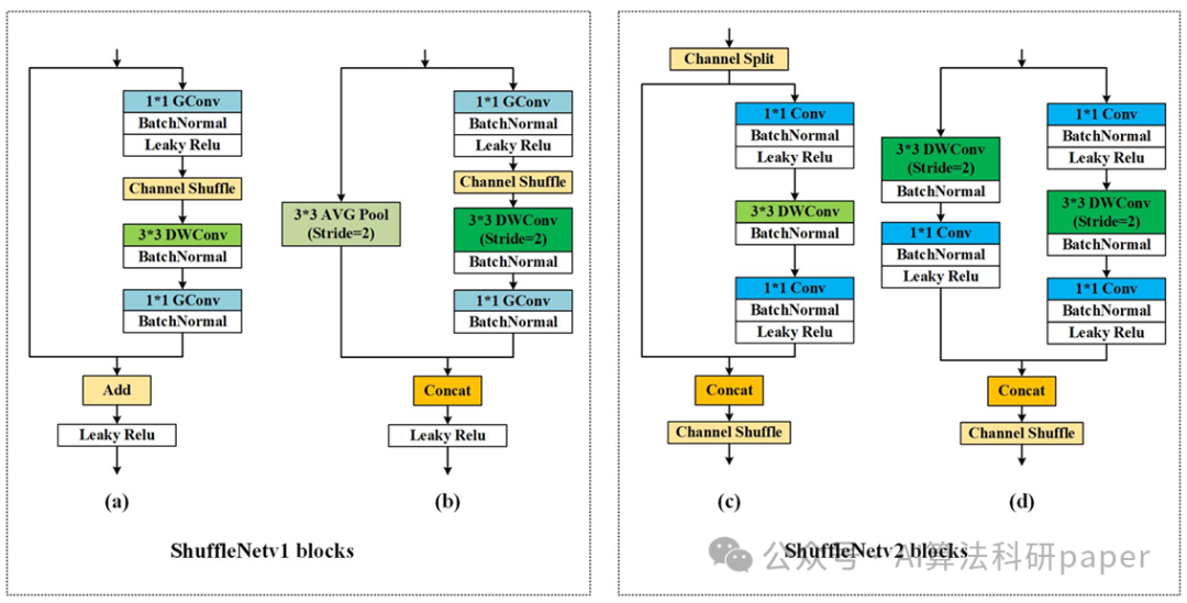
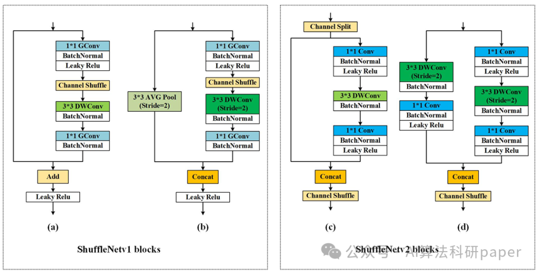
✅ 轻量级YOLO
通过深度卷积拆解、知识蒸馏等压缩模型体量,适配边缘设备的实时推理需求,该类方法可以与其他技术并行应用。
参考论文:YOLO‑Granada: a lightweight attentioned Yolo for pomegranates fruit detection
方法: 论文推出轻量化YOLO-Granada算法检测石榴果实,它采用ShuffleNetv2作为骨干网络,结合CBAM注意力机制,优化了模型的计算效率和检测精度。该算法在保持高精度的同时,显著减少了模型大小和计算量,适合在低功耗设备上实时运行。
创新点:
- 使用轻量化的ShuffleNetv2作为骨干网络,显著降低模型大小和计算量。
- 引入CBAM注意力机制,增强特征提取能力,优化检测精度。
- 实现了实时检测,检测速度比原网络快17.3%,适合在资源受限的设备上运行。
添加小享,回复【YOLO创新】
领取113篇YOLO论文代码+数据集
长按即可扫码添加
✅ +SAM(分割模型)
将图像分割作为辅助分支与检测任务联合训练,共享主干特征提取器。通过交叉监督增强语义理解能力,间接提升缺陷定位精度。
参考论文:Intraoperative Glioma Segmentation with YOLO + SAM for Improved Accuracy in Tumor Resection
方法: 论文创新融合YOLOv8与SAM,利用YOLOv8快速定位肿瘤,并通过SAM进行精确分割。模型在包含噪声的MRI图像上训练,实现了0.79的Dice分数,性能与现有模型相当,但推理时间更短(15到25秒),适合实时手术应用。
创新点:
- 结合YOLOv8和SAM,实现快速检测和精确分割胶质瘤。
- 在模拟术中MRI的噪声图像上训练,表现出较强的鲁棒性和高Dice分数(0.79)。
- 推理时间仅需15到25秒,适合实时术中应用,显著优于其他模型。
✅ +卡尔曼滤波
唯一涉及时间维度的动态优化方法,用于平滑视频流中的检测结果轨迹,减少帧间抖动。
参考论文:Seedling maize counting method in complex backgrounds based on YOLOV5 and Kalman filter tracking algorithm
方法: 论文提出了一种基于YOLOv5和卡尔曼滤波的玉米幼苗计数方法。该方法利用无人机拍摄的图像,通过改进的YOLOv5模型检测玉米幼苗,并结合卡尔曼滤波进行跟踪和计数,最终实现了复杂背景下的快速、准确计数。
创新点:
- 构建含通道注意力机制的SE-YOLOV5m模型,提升复杂背景下玉米检测精度。
- 结合改进YOLOV5与卡尔曼滤波,通过匹配跟踪避免连续帧重复计数。
- 引入计数基线和阈值参数,解决边缘畸变与漏检导致的计数误差。
✅ +缺陷检测
通常表现为数据增强策略和损失函数加权设计的调整,落地可针对工业异常检测场景进行特殊改造。
参考论文:A high precision YOLO model for surface defect detection based on PyConv and CISBA
方法: 论文提出了一种改进的YOLO算法(EPSC-YOLO),专门用于工业表面缺陷检测。该方法融合EMA/PyConv/CISBA及Soft-NMS技术,强化工业表面小目标与复杂背景缺陷检测,精度实时性双优。
创新点:
- 引入高效多尺度注意力模块(EMA),增强对多尺度目标的关注。
- 设计两种金字塔卷积(PyConv)模块,提升多尺度特征提取能力。
- 提出CISBA卷积注意力模块,增强复杂背景下小目标检测能力。
添加小享,回复【YOLO创新】
领取113篇YOLO论文代码+数据集
长按即可扫码添加
